一.升级mysql(从5.5到8.0.27)
记得备份!!!!
第一大部分
转载于:关于MySQL卸载重新安装的问题
切记,如若不想再以后MySQL的使用中出现问题,一定要满足这3步。
No1(卸载第一步),打开控制面板,重击MySQL,点击卸载,等待卸载完成。第一步完成。
No2(卸载第二步),进入电脑的C盘,打开ProgramData(如果没有就是隐藏着呢),没有的话win7点击工具->文件夹选项->查看->(选中)显示隐藏的文件、文件夹和驱动器,然后回到C盘就可以看到ProgramData文件夹了,打开ProgramData文件夹找到MySQL文件夹删除掉,好的,第二步完成。
No3:((卸载第三步),开始->运行->regedit->确定->执行完下边的操作重启电脑,重新安装MySQL即可! ps: 反正我的没有找到这个,那就不用管了。
第二大部分
一、下载最新的mysql版本文件 地址:
https://dev.mysql.com/downloads/mysql/
当前最新是8.0版本,我选择上一个最新的mysql-8.0.27-winx64.zip
二、安装
zip格式是自己解压,解压缩之后其实MySQL就可以使用了,但是要进行环境变量配置zip格式是自己解压
我的电脑->属性->高级->环境变量
选择Path,在其后面添加: 你的mysql bin文件夹的路径
:D:\MySQL\mysql-8.0.27-winx64\bin(这个是我个人的文件位置,要修改成你们自己的啊)
配置完环境变量之后,在D:\MySQL\mysql-8.0.27-winx64目录下新增加一个配置文件mysql.ini
,同时在bin的同级目录下创建一个DATa文件夹(用于存放数据库数据)
mysql.ini文件的内容如下:
[mysql] # 设置mysql客户端默认字符集 default-character-set=utf8 [mysqld] #设置3306端口 port = 3306 # 设置mysql的安装目录(要改成自己的) basedir=D:\MySQL\mysql-8.0.27-winx64 #设置mysql数据库的数据的存放目录(要改成自己的) datadir=D:\MySQL\mysql-8.0.27-winx64\data # 允许最大连接数 max_connections=200 # 服务端使用的字符集默认为8比特编码的latin1字符集 character-set-Server=utf8 # 创建新表时将使用的默认存储引擎 default-storage-engine=INNODB
讯享网
打开cmd,不需要进入安装目录(∵之前配置过环境变量),输入
mysqld --initialize-insecure --user=mysql命令,回车,没有反应。 输入mysqld install命令,回车,会提示安装成功
启动服务,输入net start mysql命令,回车,启动成功后如下图
服务启动成功之后,需要登录的时候输入mysql -uroot -p命令(第一次登录没有密码,直接按回车过),输入exit退出。修改密码:(必须先启动mysql),执行
mysqladmin -u root -p password命令回车,enter
password也回车,密码一般设置为,方便记忆。
退出exit
就行了,记住直接关闭cmd窗口是没有退出的,要输入exit才会退出啊135a5bfccb4e70524cd6ef4bd.png关闭mysql开机自启动: 在运行中输入services.msc
mysql右键属性,自动改成手动。
三、Navicat图形化界面连接mysql
你会发现以前所有的数据表、数据库都没了!!!!
二.环境部署与初步运行
1.运行系统
(组长任务)
复制https://gitee.com/y_project/RuoYi-Vue然后在本地文件夹下右键选择克隆,修改文件名称为“teamfour-ruoyi”,然后等待下载到本地。
下载完成后删除项目自带的.git文件,之后经过Eclips提交到远程仓库。
(成员任务)
复制这个:(和上面的不一样,这个是咱们自己的啦。)https://codeup.aliyun.com/6141aadbf6fabb78efa41376/teamfour/teamfour-ruoyi.git然后在本地文件夹下右键选择克隆,默认文件名称为“teamfour-ruoyi”就行,然后等待下载到本地。
2.后端运行
1、导入到Eclipse,菜单 File -> Import,然后选择 Maven -> Existing Maven Projects,点击 Next> 按钮,选择工作目录,然后点击 Finish 按钮,即可成功导入。
Eclipse会自动加载Maven依赖包,初次加载会比较慢(根据自身网络情况而定)
2、创建数据库ry-vue并导入数据脚本ry_2021xxxx.sql,quartz.sql
3、打开项目运行com.ruoyi.RuoYiApplication.java,出现如下图表示启动成功。

注意第三步的前提:下载到本地目录下(不能带有中文)

然后在控制台命令窗口下进入redis-server.exe所在目录,则运行如下命令:
redis-server.exe
如下,保持这个窗口不要关闭再执行第三步。。。。。

特别说明:压缩包中的redis启动后,默认端口为6300,登录用户默认为root,登录密码默认为

3.前端运行
前提:电脑安装了node.js

然后配置:这一步十分重要!!!事关能否看到成果!!!注意每一步的英文字母别看落下了!!!
1)直接双击运行node-v12.1.0-x64.msi安装包,进行node.js安装,安装过程全部采用默认方式安装;
2)成功安装node.js后,控制台命令窗口进入开源项目下的rouyi-ui目录,然后运行如下命令,安装vue-cli编译模块,以便能够编译vue前端项目:npm install vue-cli3)控制台命令窗口进入ruoyi-ui目录,运行如下命令,用于安装前端项目依赖包:npm install或者使用visual studio
code集成开发环境(IDE)打开ruoyi-ui前端项目,然后使用快捷健CTRL+SHIFT+,打开控制台窗口,然后直接运行第4步中的前端启动命令自动安装前端项目依赖包并启动前端项目4)前端项目依赖包安装成功后,在开发环境下,用如下命令启动前端项目:npm run dev
启动成功后会自动打开一个默认浏览器或将控制台窗口中的访问地址,如:http://localhost:80/,复制到google浏览器中打开,即可访问系统
5)更详细的vue前端项目启动请参考ruoyi-ui项目下的README.md文件。
6)将开源后端项目RuoYi-Vue导入到eclipse中,在ruoyi-admin模块下的application.yml中配置redis登录地址、登录用户和登录密码,在相同模块下的application-druid.yml中配置数据库访问地址、数据登录用户和登录密码
7)使用maven构建后端项目ruoyi,右键ruoyi项目/run as/maven install即可
8)启动后端项目,右键子模块项目ruoyi-admin/run as/Spring boot app即可

前端运行后,再运行后端:
运行状态:



最后效果:


三.项目需求

四.基于ruoyi框架创建业务系统子模块
以创建一个ruoyi-equipment或ruoyi-bookshop子模块为例。
4.1)ruoyi项目右键->New新建->Other其他->Maven->Maven Module->Next->Module Name->Next->Artifact Id(maven-archetype-quickstart)->Next->Finish。
4.2)在子模块ruoyi-equipment或ruoyi-bookshop下的pom.xml文件中添加ruoyi框架依赖。
4.3)查看并确认父模块ruoyi下的pom.xml文件中是否自动添加子模块依赖项和子模块。
4.4)在ruoyi-admin模块下的pom.xml文件中添加新增模块依赖,确保admin模块启动的时候同步将新增模块加载到JVM中
五.创建业务系统的数据模型以及数据字典维护
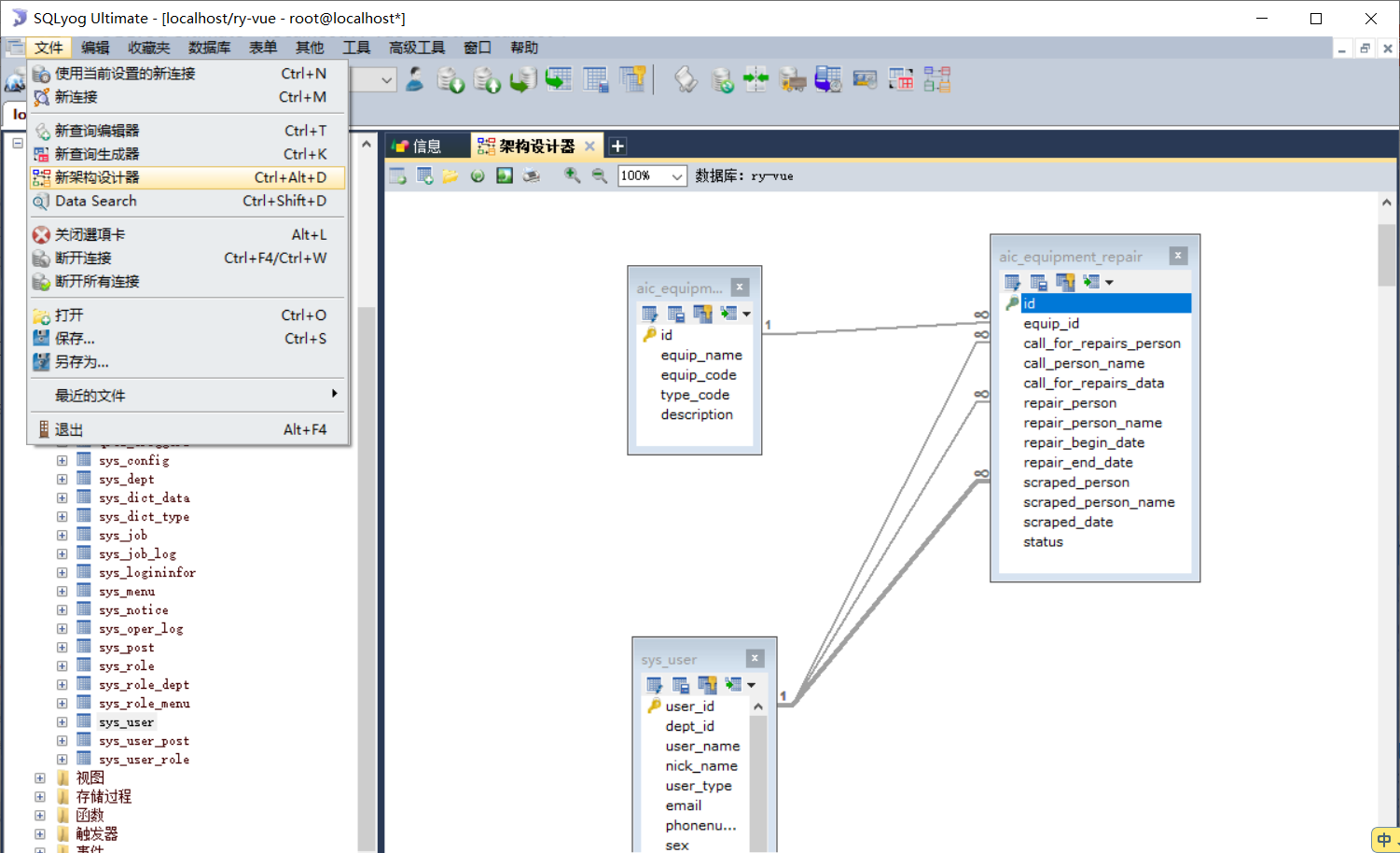
(sqlyog与navicat选择一种方式即可)
1.navicat:

Navicat for MySQL怎么建立多表链接:
https://www.php.cn/tool/navicat/427628.html
2.sqlyog:建立多表链接与navicat一样

3.添加字典与值:


自动生成业务系统功能模块

2.

3. 设置新增(插入)、编辑、查询列表以及查询条件中所需要用到的字段;编辑时是否必填字段和编辑与查询时的字段是否使用下拉列表用于选择数据字典中的数据项。



4.编辑代码生成信息


5.添加“表描述”、生成的实体类名称和作者


6.
7.(设备维修同样)
8.解压(设备维修同样)

9.将自动生成代码分别复制到项目指定目录下(设备维修同样)


都是直接拖进去不要把原来的删了再复制进去!!
10.运行*Menu.sql脚本生成业务功能菜单数据(设备维修同样)


最后就完成了!!!

添加设备维修管理系统角色和用户
添加角色:设备使用者-equipmentuser、设备维修者-equipmentrepair和设备管理者-equipmentmanager,并配置角色菜单访问权限,设备使用者:设备管理和设备维修菜单,设备管理者:设备管理和设备维修菜单,设备维修者:设备维修菜单
添加用户:hill、summer-设备使用者,bill、jesica-设备维修者、king-设备管理者













退出exit








版权声明:本文内容由互联网用户自发贡献,该文观点仅代表作者本人。本站仅提供信息存储空间服务,不拥有所有权,不承担相关法律责任。如发现本站有涉嫌侵权/违法违规的内容,请联系我们,一经查实,本站将立刻删除。
如需转载请保留出处:https://51itzy.com/kjqy/29216.html