Vue实例有一个完整的生命周期,也就是说从开始创建、初始化数据、编译模板、挂在DOM、渲染-更新-渲染、卸载等一系列过程,我们称为Vue 实例的生命周期(钩子函数)

讯享网
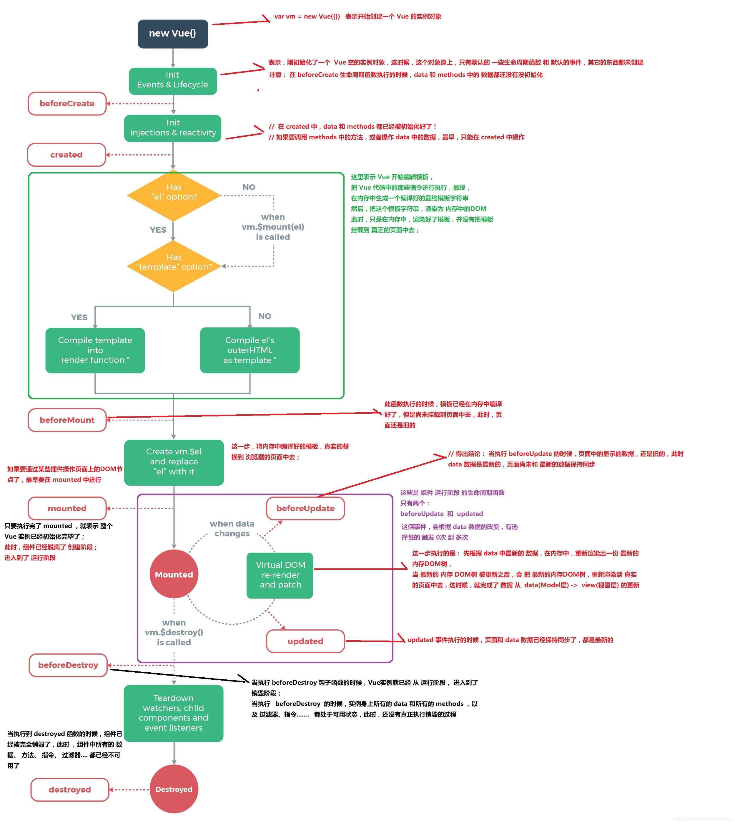
附上网上找的一张图解释
当我们 new vue 的时候,这些函数就会自动执行
生命周期钩子的11个阶段:
创建:
beforeCreate – 数据初始化前
created – 数据初始化之后
挂载:
beforeMount – 数据准备渲染
Mounted – 数据渲染完成
运行:
beforeUpdata – 数据更新前
updated – 数据更新
销毁:
beforeDestroy – 结束之前执行
destroyed – 执行结束
缓存:
activated – 组件激活时执行
deactivated – 组件停用时执行
错误处理:
errorCaptured – 错误处理机制
构建vue实例
var vm = new Vue({
el:"#app", data:{
circle:"生命周期" },
讯享网
beforeCreate – 数据初始化前
在实例初始化之后,数据观测和event|watcher事件配置之前使用,
这个时期,this变量还不能使用,在data下面的数据和methods下面的方法,watcher中的事件都获取不到。
可以在这里加一个loading事件,在实例加载的时候触
讯享网 beforeCreate(){
console.group("beforeCreate 创建状态,初始化前"); console.log("%c%s","color:pink",this);//this指向vue的实例 console.log(this.$el);//undefined console.log("%c%s","color:skyblue","el:"+this.$el);//el:undefined console.log("%c%s","color:green","data:"+this.$data);//data:undefined console.log("%c%s","color:blue","message:"+this.circle);//message:undefined },

created – 数据初始化之后
实例已经创建完成之后被调用,在这一步,实例已经完成以下的配置,数据观测,属性和方法的运算,event|watcher事件回调;但是,挂载阶段还没有开始,$el属性还不可见,这个时候可以操作vue实例中的数据和各种方法.但是还不能对DOM节点进行操作
初始化完成时的事件写在这里,比如在这里结束loading事件,异步请求也可以在这里调用
created(){
console.group("created 创建状态,初始化后"); console.log("%c%s","color:pink",this);//this指向vue的实例 console.log("%c%s","color:skyblue","el:"+this.$el);//el:undefined console.log(this.$el);//undefined console.log("%c%s","color:green","data:"+this.$data);//data:[object Object] console.log("%c%s","color:blue","message:"+this.circle);//message:生命周期 },

beforeMount – 数据准备渲染
在挂载开始之前被调用,相关的render函数首次被调用
这个时候可以获取到DOM节点,但还不能进行操作
讯享网 beforeMount(){
console.group("beforeMount 创建状态,准备渲染"); console.log("%c%s","color:pink",this);//this指向vue的实例 console.log("%c%s","color:skyblue","el:"+this.$el);//el:[object HTMLDivElement] console.log(this.$el);//<div id="app" >...</div> console.log("%c%s","color:green","data:"+this.$data);//data:[object Object] console.log("%c%s","color:blue","message:"+this.circle);//message:生命周期 },

Mounted – 数据渲染完成
el 被新创建的vm.$el替换并挂载到实例上去之后调用这个钩子,如果root实例挂载了一个文档内元素,当Mounted被调用时,vm. $el也在文档中。
挂载完毕,DOM节点被渲染到文档中,DOM操作可以正常进行
mounted(){
console.group("mounted 创建状态,渲染完成"); console.log("%c%s","color:pink",this);//this指向vue的实例 console.log("%c%s","color:skyblue","el:"+this.$el);//el:[object HTMLDivElement] console.log(this.$el);//<div id="app" >...</div> console.log("%c%s","color:green","data:"+this.$data);//data:[object Object] console.log("%c%s","color:blue","message:"+this.circle);//message:生命周期 },

beforeUpdata – 数据更新前
数据更新时调用,发生在虚拟 DOM 打补丁之前。这里适合在更新之前访问现有的 DOM,比如手动移除已添加的事件监听器。
这里获取到data的数据是已经更新之后的数据,但还没渲染到文档流中,所以如果在这里获取DOM节点,得到的是未更新的数据。
讯享网 beforeUpdata(){
console.group("beforeUpdata 执行状态,数据更新前"); console.log("%c%s","color:pink",this);//this指向vue的实例 console.log("%c%s","color:skyblue","el:"+this.$el);//el:[object HTMLDivElement] console.log(this.$el);//<div id="app" >...</div> console.log("%c%s","color:green","data:"+this.$data);//data:[object Object] console.log("%c%s","color:blue","message:"+this.circle);//message:生命周期 },
updated – 数据更新
由于数据更改导致的虚拟 DOM 重新渲染和打补丁,在这之后会调用该钩子。当这个钩子被调用时,组件 DOM 已经更新,所以你现在可以执行依赖于 DOM 的操作。然而在大多数情况下,你应该避免在此期间更改状态。如果要相应状态改变,通常最好使用计算属性或 watcher取而代之。
数据更新已经完成
updated(){
console.group("updated 执行状态,数据更新"); console.log("%c%s","color:pink",this);//this指向vue的实例 console.log("%c%s","color:skyblue","el:"+this.$el);//el:[object HTMLDivElement] console.log(this.$el);//<div id="app" >...</div> console.log("%c%s","color:green","data:"+this.$data);//data:[object Object] console.log("%c%s","color:blue","message:"+this.circle);//message:生命周期 },
在这里绑定了一个按钮,改变数据
更新前 beforeUpdata:

点击更新后 updated :


beforeDestroy – 结束之前执行
在实例销毁之前调用,实例仍然完全可用,这一步还可以用this来获取实例,一般在这一步做一些重置的操作,比如清除掉组件中的定时器 和 监听的dom事件
讯享网beforeDestroy(){
console.group("beforeDestroy 销毁状态,销毁前执行"); console.log("%c%s","color:pink",this);//this指向vue的实例 console.log("%c%s","color:skyblue","el:"+this.$el);//el:[object HTMLDivElement] console.log(this.$el); console.log("%c%s","color:green","data:"+this.$data);//data:[object Object] console.log("%c%s","color:blue","message:"+this.circle);//message:生命周期 },

destroyed – 执行结束
在实例销毁之后调用,调用后,所以的事件监听器会被移出,所有的子实例也会被销毁,该钩子在服务器端渲染期间不被调用

destroyed(){
console.group("destroyed 销毁状态,销毁完成"); console.log("%c%s","color:pink",this);//this指向vue的实例 console.log("%c%s","color:skyblue","el:"+this.$el);//el:[object HTMLDivElement] console.log(this.$el); console.log("%c%s","color:green","data:"+this.$data);//data:[object Object] console.log("%c%s","color:blue","message:"+this.circle);//message:生命周期 },

activated 和 deactivated(组件激活时和停用时执行)
这两个钩子需要配合配合来使用
keep-alive的作用会缓存不活动的组件实例,而不是销毁它们。当组件在内被切换,activated和deactivated这两个生命周期钩子函数将会被对应执行。
在这里我搭建了一个脚手架,新建2个子组件,1个父组件
子组件A内容
讯享网<template> <div> <div>componentA</div> <button @click="show=!show" >componentA事件</button> <div v-if='show'>componentA-2</div> <div v-else>componentA-1</div> </div> </template> <script> export default {
name: 'componentA', comments: {
}, data() {
return {
show: true, circle:'生命周期' } }, activated() {
console.group("activated 组件激活时执行 "); console.log("%c%s","color:pink",this);//this指向vue的实例 console.log(this.$el);//<div id="app" >...</div> console.log("%c%s","color:skyblue","el:"+this.$el);//el:[object HTMLDivElement] console.log("%c%s","color:green","data:"+this.$data);//data:[object Object] console.log("%c%s","color:blue","message:"+this.circle);//message:undefined }, deactivated() {
console.group("deactivated 组件停用时执行"); console.log("%c%s","color:pink",this);//this指向vue的实例 console.log(this.$el);//<div id="app" >...</div> console.log("%c%s","color:skyblue","el:"+this.$el);//el:[object HTMLDivElement] console.log("%c%s","color:green","data:"+this.$data);//data:[object Object] console.log("%c%s","color:blue","message:"+this.circle);//message:undefined } } </script> <style> </style>
子组件B内容
<template> <div> <div>componentB</div> </div> </template> <script> export default {
name: 'componentB', compnents: {
}, data() {
return {
} } } </script> <style> </style>
父组件内容
讯享网<template> <div id="box"> <button @click="active='componentA'">componentA</button> <button @click="active='componentB'">componentB</button> <keep-alive> <component :is='active' ></component> </keep-alive> </div> </template> <script> import Vue from 'vue' import componentA from '@/components/componentA' import componentB from '@/components/componentB' export default{
components:{
componentA, componentB }, data(){
return{
active:'componentB' } } } </script> <style> </style>
输出

这里看到当A组件被点击激活时就触发activated钩子,点击B组件开启A组件关闭时deactivated钩子就触发执行。
这里也能看出在keep-alive 里A组件的数据也被缓存起来,第二次触发的时候组件状态没有被重新改变
errorCaptured – 错误处理机制
当捕获一个来自子孙组件的错误时被调用。此钩子会收到三个参数:错误对象、发生错误的组件实例以及一个包含错误来源信息的字符串。此钩子可以返回 false 以阻止该错误继续向上传播
1.默认情况下,如果全局的 config.errorHandler定义,所有的错误仍会发送它,因此这些错误仍然会向单一的分析服务的地方进行汇报
如果一个组件的继承或父级从属链路中存在多个 errorCaptured 钩子,则它们将会被相同的错误逐个唤起。
2.如果此 errorCaptured 钩子自身抛出了一个错误,则这个新错误和原本被捕获的错误都会发送给全局的 config.errorHandler,不能捕获异步promise内部抛出的错误和自身的错误
3.一个 errorCaptured 钩子能够返回 false 以阻止错误继续向上传播。本质上是说“这个错误已经被搞定了且应该被忽略”。它会阻止其它任何会被这个错误唤起的 errorCaptured 钩子和全局的 config.errorHandler
在全局组件main.js中使用
import Vue from 'vue'//引入Vue框架 import router from './router'//引入路由 Vue.config.errorHandler = function (err, vm, info) {
// #处理错误信息, 进行错误上报 // #err错误对象 // #vm Vue实例 // #`info` 是 Vue 特定的错误信息,比如错误所在的生命周期钩子 // #只在 2.2.0+ 可用 console.log("%c%s","color:red","#err错误对象:",err) console.log("%c%s","color:blue","#vm Vue实例:",vm) console.log("%c%s","color:green","#`info` 是 Vue 特定的错误信息,比如错误所在的生命周期钩子:",info) }
然后在子组件中随意写入一个错误的信息
讯享网 mounted () {
a // 直接定义一个错误的变量 a },
输出

当这个钩子检测到组件中发生错误时就被调用。通过err, vm, info这3个参数输出
#err错误对象
#vm Vue实例
#info 是 Vue 特定的错误信息,比如错误所在的生命周期钩子
总结一下:
beforecreate:实例刚刚创建出来,data等属性方法都不能获取,loading事件可以放在这里。
created:实例初始化完成,data等属性方法也初始化完成,但还没有开始编译,可以在这里结束loading,可以发送请求,拿数据。!注意一下,因为在这里还没有渲染页面,如果获取的数据过多,会造成有一段空白页面的延迟。
beforemount :属性方法等已经编译完成,但还没挂载。
mounted:这里所有的属性方法已经完成挂载。
beforeUpdate:这个获取的数据是最新的值,但dom还是旧值
updated:dom更新完成。
beforedestroy:消亡前,用来清除定时器
destroy:已消亡,也能用来清除定时器
destroyed:实例完全销毁
activated:可以用来初始化数据
deactivated:在缓存里能用来代替beforedestroy和destroy
errorCaptured :能快速找到报错的组件位置,还能解决满屏红等视觉冲击
问题:
如果当在子组件里写了一个定时器,子组件被销毁后,定时器还是会继续执行,所以要使用beforedestroy和destroyed,组件销毁后,清除定时器。
包裹动态组件时,会缓存不活动的组件实例,而不是销毁它们,所以在中的所有组件不会触发beforedestroy 和 destroyed 这两个钩子函数
补充:

版权声明:本文内容由互联网用户自发贡献,该文观点仅代表作者本人。本站仅提供信息存储空间服务,不拥有所有权,不承担相关法律责任。如发现本站有涉嫌侵权/违法违规的内容,请联系我们,一经查实,本站将立刻删除。
如需转载请保留出处:https://51itzy.com/kjqy/51664.html