讯享网
全栈工程师开发手册 (作者:栾鹏)
一站式云原生机器学习平台
前言:cube是开源的云原生机器学习平台,目前包含特征平台,支持在/离线特征;数据源管理,支持结构数据和媒体标注数据管理;在线开发,在线的vscode/jupyter代码开发;在线镜像调试,支持免dockerfile,增量构建;任务流编排,在线拖拉拽;开放的模板框架,支持tf/pytorch/spark/ray/horovod/kaldi等分布式训练任务;task的单节点debug,分布式任务的批量优先级调度,聚合日志;任务运行资源监控,报警;定时调度,支持补录,忽略,重试,依赖,并发限制,定时任务算力的智能修正;nni,katib,ray的超参搜索;多集群多资源组,算力统筹,联邦调度;tf/pytorch/onnx模型的推理服务,serverless流量管控,tensorrt gpu推理加速,依据gpu利用率/qps等指标的 hpa能力,虚拟化gpu,虚拟显存等服务化能力。 目前开源到github:https://github.com/tencentmusic/cube-studio
serving环节
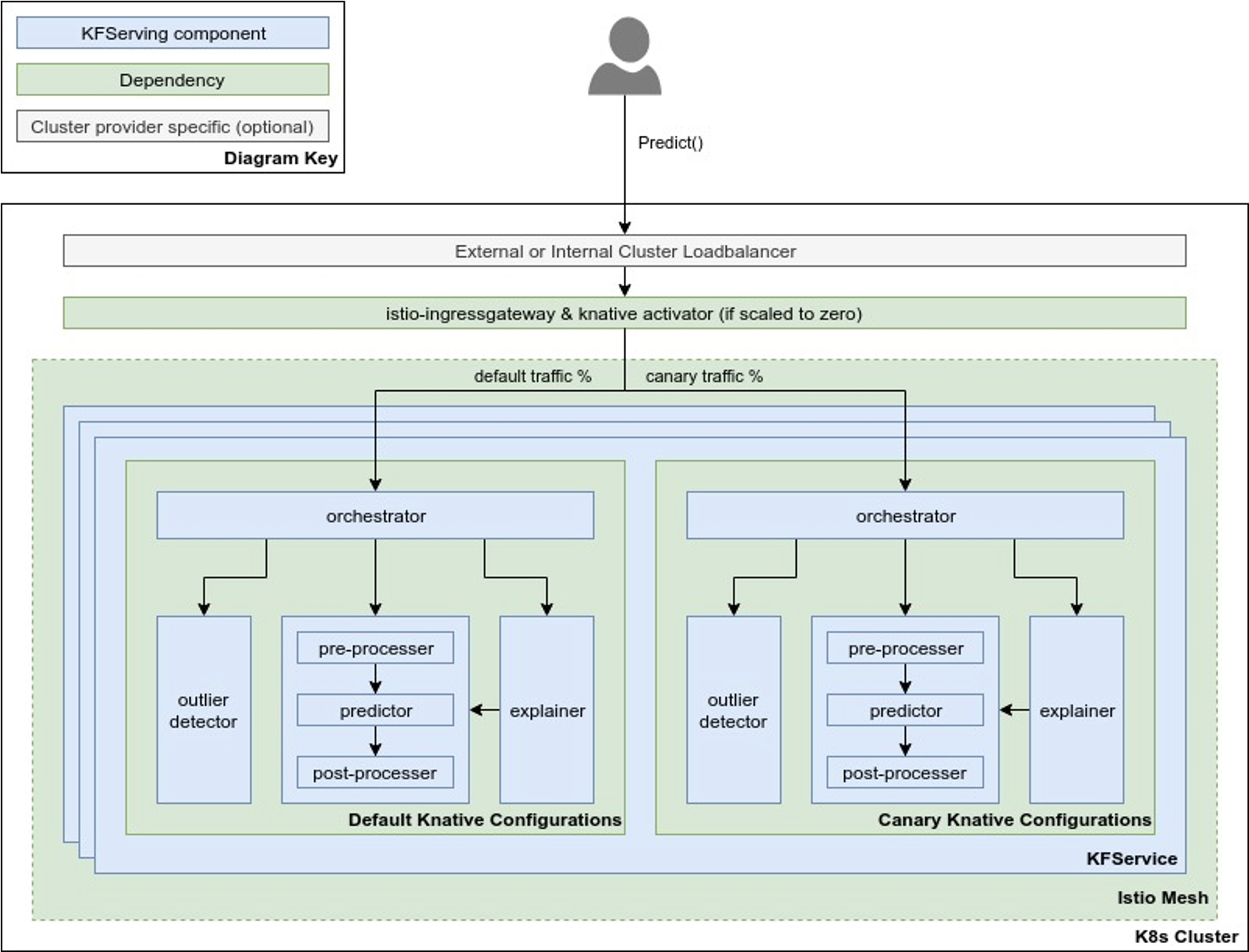
在开源的kubeflow框架中,模型服务化,是通过kfserving crd,然后业务配置自己的kfserving,来实现tf、pytorch、xgb等框架模型的服务接口。上下层架构如下图:

要了解kfserving的serverless框架需要由下至上了解k8s,服务网格,serverless,和kfserving。
ServiceMesh
Service Mesh 有如下几个特点:
- 应用程序间通信的中间层
- 轻量级网络代理
- 应用程序无感知
- 解耦应用程序的重试/超时、监控、追踪和服务发现

目前两款流行的 Service Mesh 开源软件Istio和Linkerd,都可以直接在 Kubernetes 中集成。kubeflow平台底层依赖istio作为服务网格层。istio的流量代理是使用Envoy,包括sidecar和gateway。控制平面集成了认证,负载均衡,ab测试,监控等一系列流量管控功能。

下面我们来了解一下istio的相关概念和原理。
istio crd
先来了解一下istio中定义的各种crd,istio就是通过这些crd来实现对流量管理的配置。
虚拟服务(Virtual Service)
如果没有虚拟服务,Envoy对指定服务下的pod进行轮训转发。这是最简单的负载均衡策略。
istio通过自定义crd(virtualservices.networking.istio.io)提供了多种路由规则,Envoy根据虚拟服务规则将请求路由到不同的服务,这样sidecar可以做更多像网关的工作。
virtualservices.networking.istio.io(路由规则):
virtualservices的配置中包含很多流量控制参数,下面是主要的几个控制字段。
- Fault:注入故障
- Match:过滤流量。支持的匹配方法Host (location)、Uri、SchemeRoute、 - Method、Headers、Port、queryParams。更多的方法,可以参考官方解释
- Route:路由的目的地。目标地址:可以是同一服务的不同版本,也可以是完全不同的服务。1、Host 目标服务(k8s service+Consul service+ServiceEntry) 2、Subset 目标子网(下面会讲)
- Redirect:重定向
- Rewrite:修改流量
- corsPolicy:跨域策略
- Timeout:超时判断
- Retries:重试
- Headers:操作表头
- Mirror:复写请求,不等响应
- mirrorPercent:复写比例
可以配置一个虚拟服务处理特定命名空间中的所有服务。
机器学习平台中,系统创建的虚拟服务主要为notebook代理和系统组件代理

网关
istio通过k8s自定义资源gateways.networking.istio.io用来实现网关策略。先来区分一下istio中的网关和网格。
- 网关:独立 Envoy 容器进行流量控制,不是sidecar形式存在。仅控制流量出入网格,没有路由能力,没有目的地,需要虚拟服务绑定网关。
- 网格:sidecar形式,是伴随在业务容器旁边的,envoy代理流量。
gateways.networking.istio.io
Selector:字段控制哪些网关控制器使用这个网关策略
Servers字段:
- Hosts:允许的host,可以是虚拟服务(ns1/),k8s-服务(namespace/*),dns(xx.xx.xx)
- Port:监听端口
- Tls:允许的协议
- defaultEndpoint: 默认转发地 unix:///path/to/socket或127.0.0.1:PORT
可以看出,要么gateways直接将流量转发到k8s的服务上面,要么需要虚拟服务来接收流量,然后按路由规则处理。

virtualservice与gateway的绑定
虚拟服务添加的时候可以通过Gateways字段来添加绑定的gateway。
Spec: Gateways: knative-serving/cluster-local-gateway knative-serving/knative-ingress-gateway Hosts: mnist-service-83e0-predictor-default.pengluan mnist-service-83e0-predictor-default.pengluan.example.com mnist-service-83e0-predictor-default.pengluan.svc mnist-service-83e0-predictor-default.pengluan.svc.cluster.local Http: Headers: ...
讯享网
添加以后也可以通过kubectl查看每个虚拟服务对应的gateway

istio网关控制器
网关控制器是真正用来接收入口流量,然后按照gateways里面的配置进行转发的。
注意:gateway和网关控制器可以不在同一个命名空间。
Kubeflow机器学习平台使用了4类gateways控制器:
istio-system命名空间下(自定义网关服务,相同镜像,不同命令,处理访问各自域的流量)
- kfserving-ingressgateway:kfserving的入口网关,是模型服务化时,流量的入口网关
- cluster-local-gateway:集群内部相互访问的网关
- istio-ingressgateway:istio自带的入口网关
- istio-egressgateway:出口网关,控制哪些服务可以访问外部网格(安全考虑)
Kubeflow平台系统自带的Gateway实例 - knative-ingress-gateway -n knative-serving 应用在kfserving-ingressgateway控制器上(istio-system命名空间),控制访问Knative命名空间容器的流量。Knative-serving空间中config-istio的configmap配置了这个信息供其他模块用,如果修改需一并修改
- cluster-local-gateway -n knative-serving 应用在cluster-local-gateway控制器上(istio-system命名空间)
- kubeflow-gateway –n kubeflow 应用在ingressgateway控制器上(istio-system命名空间),代理kubeflow控制组件的访问
可以通过kubectl的describe命令自己查看:

目标规则
istio通过自定义资源destinationrules.networking.istio.io来显示目标子网划分。

我们可以按上面的结构来理解istio是如何将k8s中的pod进行子网划分的。在平时使用的k8s中,一个服务下面就是一个子网,均衡策略就是随机负载。目标规则通过label和负载均衡策略将他们重新组织。这样当虚拟服务是将流量转发到目标子网时,也就能进入到对应的pod的sidecar中。
istio数据面
上面了解了配置以后,下面就是如何去管理和实施这些配置。先来看具体根据配置实施流量控制的数据面。
proxy(数据面)

istio 的sidecar(istio-proxy)是开源项目envoy的扩展版。Envoy是用C++开发的非常有影响力的轻量级高性能开源服务代理。作为服务网格的数据面,是istio架构中唯一的数据面组件, Envoy 提供了动态服务发现、负载均衡、TLS , HTTP/2 及gRPC 代理、熔断器、健康检查、流量拆分、灰度发布、故障注入等功能。
也就是说真正的流量就是都是经过数据面进入业务容器的。
istio控制面
控制面的pod部署在istio-system中,主要有下面10个组件,在了解的过程中,也可以根据pod的真实运行情况来对照了解。

Pilot(规则下发)

主要功能:服务发现、下发规则,包括VirtualService 、DestinationRule 、Gateway 、ServiceEntry 等流量治理规则,也包括认证授权等安全规则,proxy接收指令完成业务功能。
过程:Pilot将VirtualService表达的各种规则转换成Envoy可识别的格式,通过标准的XDS 协议发送给Envoy,指导Envoy完成功作,Envoy根据该路由规则进行流量转发。在通信上, Envoy 通过grpc流式订阅 Pilot 的配置资源。
Policy(Mixer镜像,策略执行)

Policy用于向Envoy(sidecar)提供准入策略控制,黑白名单控制,速率限制等相关策略。Envoy发起每个请求前都需要对Policy服务进行Check请求内容。为防止性能短板,或者访问延迟,可以裁剪一些功能如速率限制,全局配额等,或者禁用Mixer的Policy(–set mixer.enabled=false)。注意:不要直接关闭,不然会让每个请求都失败。禁用Policy的话,需要重新编辑整个服务网格的配置,并且重启pilot 容器)
数据面在转发服务的请求前调用istio-policy 的check接口检查是否允许访问, Mixer 根据配置将请求转发到对应的Adapter 做对应检查,给代理返回允许访问还是拒绝。可以对接如配额、授权、黑白名单等不同的控制后端,对服务间的访问进行可扩展的控制。
Pilot和Policy的区别:
Pilot 管理的是配置数据,在配置改变时和数据面交互即可。
Policy是每个请求前都进行交互。(当然,在实现上通过在Mixer 和Proxy 上使用缓存机制,可保证不用每次进行数据面请求时都和Mixer 交互)
Telemetry(Mixer镜像,数据采集)

Telemetry为Envoy提供了数据上报和日志搜集服务,以用于监控告警和日志查询。该组件挂掉将导致各监控运维插件无法采集到数据。同时,该组件在高并发情境下,会承受较大负荷,建议设置为多实例,增强可靠性
Envoy每次请求接收后会向Mixer Telemetry上报本次请求的基本信息,如调用是否成功、返回状态码、耗时数据。
暴露9091、9093、15004、42422端口:
- 9093端口是Mixer组件本身的prometheus暴露的端口
- 42422是所有 Mixer 生成的网格指标
当网格中的两个服务间有调用发生时,服务的代理Envoy 就会上报遥测数据给istio-telemetry服务组件,istio-telemetry 服务组件则根据配置将生成访问Metric等数据分发给后端的遥测服务(prometheus)。数据面代理通过Report 接口上报数据时访问数据会被批量上报。
Citadel(安全控制)
服务列表中的istio-citadel 是Istio 的核心安全组件,提供了自动生成、分发、轮换与撤销密钥和证书功能。Citadel 一直监听Kube-apiserver ,以Secret 的形式为每个服务都生成证书密钥,并在Pod 创建时挂载到Pod 上,代理容器使用这些文件来做服务身份认证,进而代理两端服务实现双向TLS认证、通道加密、访问授权等安全功能,这样用户就不用在代码里面维护证书密钥了。如下图 所示,frontend 服务对forecast 服务的访问用到了HTTP 方式,通过配置即可对服务增加认证功能, 双方的Envoy 会建立双向认证的TLS 通道,从而在服务间启用双向认证的HTTPS 。

galley(配置管理)
istio-galley 并不直接向数据面提供业务能力,而是在控制面上向其他组件提供支持。Galley 作为负责配置管理的组件,验证配置信息的格式和内容的正确性,并将这些配置信息提供给管理面的Pilot和Mixer服务使用,这样其他管理面组件只用和Galley 打交道,从而与底层平台解耦。在新的版本中Galley的作用越来越核心。
istio-sidecar-injector
istio-ingressgateway(Ambassador)

Ambassador 对外提供统一服务的网关(API Gateway),它是一个 Kubernetes 原生的微服务 API 网关,它部署在网络边缘,将传入网络的流量路由到相应的内部服务(也被称为“南北”流量)。
istio-ingressgateway 就是入口处的Gateway ,从网格外访问网格内的服务就是通过这个Gateway 进行的。istio-ingressgateway 比较特别, 是一个Loadbalancer 类型的Service,不同于其他服务组件只有一两个端口,istio-ingressgateway 开放了一组端口,这些就是网格内服务的外部访问端口.如下图 所示,网格入口网关istio-ingressgateway 的负载和网格内的Sidecar 是同样的执行体,也和网格内的其他Sidecar 一样从Pilot处接收流量规则并执行。 。Istio 通过一个特有的资源对象Gateway 来配置对外的协议、端口等。
istio-egressgateway
出口网关,控制哪些服务可以访问外部网格(安全考虑)
Kiali
Istio中可视化操作。服务拓扑图、分布式跟踪、指标度量收集和图标、配置校验、健康检查和显示、服务发现


覆盖指标:
- 所有网格点出入流量:总流量数、错误率和请求响应时间
- 网格健康状况
- sidecar级别指标
- 服务级别指标(服务的延迟、流量、错误和饱和情况)
- 控制平面指标(Pilot、Galley、Mixer组件本身)
istio整体架构和功能

Serverless
Serverless有以下几个特点:
Serverless意味无维护,Serverless不代表完全去除服务器,而是代表去除有关对服务器运行状态的关心和担心,它们是否在工作,应用是否跑起来正常运行等等。Serverless代表的是你不要关心运营维护问题。有了Serverless,可以几乎无需Devops了。
Serverless中的服务或功能代表的只是微功能或微服务,Serverless是思维方式的转变,从过去:“构建一个框架运行在一台服务器上,对多个事件进行响应。”变为:“构建或使用一个微服务或微功能来响应一个事件。”,你可以使用 django or node.js 和express等实现,但是serverless本身超越这些框架概念。框架变得也不那么重要了。
Serverless必要性
常见问题:
- 不使用的模型,或者使用少的模型,跟常规模型在一起会长期占用内存。
- 流量不分流到的模型所在机器,没必要占用资源
- 模型加载期间大量占用io和cpu资源
knative-serving
knative
knative的优势:
- 便利性:Knative 以 Kubernetes 作为其底层框架,因此无论是线上还是线下,任何 Kubernetes 集群,无论是云上 Kubernetes 服务还是自建 Kubernetes 集群,都能通过 - 安装 knative 插件快速的搭建 serverless 平台。
标准化:Knative 联合 CNCF,把所有事件标准化,统一为 CloudEvent,提供事件的跨 - 平台,同时让函数和具体的调用方能够解耦。
服务间解耦:使用 Knative 使得应用不在与底层依赖服务强绑定,可以跨云实现业务互通 - 成熟的生态:Knative 基于 Kubernetes 体系构建,与 kubernetes 生态结合更紧密;
- 自动伸缩:监控应用的请求,并自动扩缩容, 借助于istio(ambassador,gloo等)天生支持蓝绿发布、回滚功能,方便应用发布流程。
Knative serving
knative serving部署在knative-serving的Namespace

serving-core核心组件:
- Activator:激活器负责接收和缓冲非活动修订的请求,并向autoscaler报告指标。
- Autoscaler:自动缩放器接收请求指标并调整处理流量负载所需的Pod数量
- Controller:根据crd,部署实际的资源。根据serving-knative,部署config和route,根据config配置rev,根据rev配置deployment和缩放器KPA
- Webhook:拦截所有Kubernetes API调用以及所有CRD插入和更新。它设置默认值,拒绝不一致和无效的对象,并验证和更改Kubernetes API调用。拦截资源变动通知
应用结构:
通过k8s提供了流量版本和流量代理的自定义资源类型。
- configurations.serving.knative.dev
- revisions.serving.knative.dev
- routes.serving.knative.dev
- services.serving.knative.dev

Serving.serving.knative.dev/v1(用来创建config和route的)
- Label向下传递给route和config。注意config传递给rev是通过Template。
- Template也就是config的Template
- Traffic也就是route的Traffic
- Status也就是route和config的Status
Configuration.serving.knative.dev/v1
- Label标记绑定的route和service
- Template 表示rev的模板
Route. serving.knative.dev/v1
- Label标记绑定的服务,其他控制器会通过label来操作的(比如用来生成Statue-URL),
- Traffic标记config/rev对应的流量比例(代码修改数字,进行灰度)
- Statue-URL:域名
revisions.serving.knative.dev
- Label标记哪个ksvc/route/configuration/configurationGeneration
- Annotations标记pod控制信息
- Containers 标记pod模板
- Service Account Name
- Timeout Seconds
- Container Concurrency
- Status- Image Digest:对应images.cache的Image
images.caching.internal.knative.dev
- label标记哪个ksvc/rev/revisionUID/configuration/configurationGeneration
Uid唯一标识 - Image:image@sha256
- Service Account Name 拉取秘钥
- Route会生成访问该模型服务的url,相关配置文件包括config-domain、 config-istio、 config-network。
Autoscaler(自动伸缩器)和 Activator(激活器)
auto scaler在knative serving中的位置如下,auto scaler的配置在名为config-autoscaler的Configmap中。

涉及组件:
1、Queue Proxy: sidecar数据容器,测量/限制/上报 并发性/请求负载
2、Autoscaler:独立的控制容器
- PodAutoscaler reconciler:正确获取对PodAutoscalers的任何更改,反馈下面两个
- Collector:从应用程序实例上的队列代理收集度量
- Decider:获得所有可用指标,并决定应将应用程序部署扩展到多少个Pod
3、Activator:缓冲请求并向autoscaler报告指标。零实例时添加数据路径,非过载时,删除数据路径, Websocket连接autoscaler,最大程度减少时延。
激活算法:
- Stable Mode(稳定模式):根据每个pod在60秒窗口内的平均并发来计算
- Panic Mode (恐慌模式): 6秒的紧急窗口,并发2倍,进入紧张模式,60s内不紧张恢复稳定模式

knative如何将对版本的管理与istio结合起来使用的呢?
Knative 默认会为每一个 Service 生成一个域名,并且 Istio Gateway 要根据域名判断当前的请求应该转发给哪个 Knative Service。Knative 默认使用的主域名是 example.com(配置文件中默认配置)。要修改根域名或者根据不同label设置不同根域名,可以使用修改configmap配置config-domain、config-network、config-istio。ksvc生成的域名方法多种多样,基本能产生你想要的域名效果。ksvc的域名产生后,我们访问的还是只有网关。有两种方式:
1、手动配置http header的location字段,与服务网关的真实域名并不一致。不同的请求虽然进了同一个网关,但是因为location字段不同,因为能被识别转发到不同的ksvc上
讯享网# 在访问时指定Host curl -H "Host: hello.example.com" http://xx.xx.xx.xx/
2、第2中方法就是在我们配置域名解析的时候使用泛域名解析,将*. example.com的所有域名都配置到同一个网关上。这样用户就可以直接使用真实的域名去访问了。
另外还有基于路径的访问方式,根据path前缀进行转发。不过需要特别注意,一定要服务的所有接口,包括静态文件下载的接口,都要是这个前缀才行。kubeflow项目下的pipeline、katib、jupyter这些产品都可以在启动时配置访问前缀,所以可以使用前缀匹配。一般的开源产品是不支持。
kfserving
kfserving在协议层上标准化了访问。通过不同框架的镜像来提供对不同框架模型的真实加载和预测。官方提供了一下几种
- TensorFlow: 镜像由于TensorFlow官网提供
- PyTorch: 镜像由KFServing制作, 代码逻辑位于此
- SKLearn: 同上
- XGBoost: 同上
- TensorRT: 镜像由NVIDIA提供
哪种框架在什么操作时默认使用什么镜像、绑定哪个网关、如何日志采集都是在configmap inferenceservice-config中配置的。
inferenceservices.serving.kubeflow.org
kubeflow官方提供了一个自定义资源inferenceservices.serving.kubeflow.org,用来让开发者部署一个kfserving。
示例格式如下
apiVersion: "serving.kubeflow.org/v1alpha2" kind: "InferenceService" metadata: name: "mnist" namespace: "kubeflow" spec: default: # 版本控制 predictor: # 预测 minReplicas: 1 serviceAccountName: k8s-sa tensorflow: storageUri: "gs://${BUCKET}/my-model/export" # 只需提供模型位置 transformer: minReplicas: 1 custom: container: image: xxxxxx # 将上述的前处理程序打包的images name: kfserving-container
创建以后,组件kfserving-controller-manager监听inferenceservices,并根据configmap来控制knative serving。进而控制routes、configurations、revisions,形成标准协议的域名接口。这些服务化的镜像一般提供http和grpc两种协议的访问。
流量流向
我们可以自己来定义镜像来进行处理。流量流向如下图,这是一个典型的灰度发布场景, 一个默认环境, 一个灰度环境, 由KNative的来控制流量。

seldon
Seldon 提供在Kubernetes上对机器学习模型的部署
指标监控
kubeflow监控在架构上就是服务网格的指标监控。覆盖下面层次
- 网关的流量指标:ingress
- 服务网格的流量指标: Kiali
- 分布式追踪:zipkin、jaeger
- 日志:EFK
- 性能指标:prometheus/grafana
性能指标
目前云原生市场最主流的监控解决方案是prometheus套件。

网关流量指标
在服务网格中网关流量与网格流量都会被统计到kiali中。一般是用来把控入口全流量。当然你也可以使用ingress自带的流量统计。目前ingress-nginx或者其他的ingress方案都带有统计接口,兼容prometheus。可以在grafana方便的查看入口流量。配置部署可以参考:github.com/tencentmusic/cube-studio
服务网格流量指标
istio自带组件kiali能查看内部服务之间的流量情况,但是前提是要把pod加入到网格中。并且我们需要配置采集启动,这样才能将网格的数据搜集上来。
网格指标采集结构如下图所示。mixer定义了网格代理到采集系统之间的协议,但并没有写死mixer的后端监控数据的存储。使用者可以根据自己的监控系统与mixer进行对接。这样istio只做数据采集,监控系统的整体架构还是保留原有体系。

要想跟踪流量,形成指标,并采集到监控系统。istio通过一批crd来配置管理服务网格的采集监控。
1、在sidecar处,代理容器要知道把流量转化为什么指标,怎么的流量转化为怎样的指标。一般情况我们通过metrics. config.istio.io这个自定义对象来进行配置,某个指标的产生。配置示例如下
讯享网dimensions: source: source.service | "unknown" destination: destination.service | "unknown" message: '"twice the fun!"' monitored_resource_type: '"UNSPECIFIED"'
2、Adapter API处理,形成Infra Backends的后端接口。比如我们使用prometheus作为监控系统,istio提供了
prometheus.config.istio.io用来配置对接prometheus是,metric api的格式。示例如下
metrics: - name: double_request_count # Prometheus 指标名称 instance_name: doublerequestcount.metric.istio-system # Mixer Instance 名称(全限定名称) kind: COUNTER label_names: - source - destination - message
3、将形成的metric与metric api进行绑定
讯享网actions: - handler: doublehandler.prometheus instances: - doublerequestcount.metric
这样sidecar就知道如何将流量转化为metric,并且形成对应的metric api
kubeflow平台自带的指标
可以通过kubectl查看istio的指标,流量,实验,吞吐,连接数基本都包含。
kubectl get metrics.config.istio.io --all-namespaces NAMESPACE NAME AGE istio-system requestcount 5d6h istio-system requestduration 5d6h istio-system requestsize 5d6h istio-system responsesize 5d6h istio-system tcpbytereceived 5d6h istio-system tcpbytesent 5d6h istio-system tcpconnectionsclosed 5d6h istio-system tcpconnectionsopened 5d6h
knative在创建ksvc的时候也会自动metric
讯享网kubectl get metrics.autoscaling.internal.knative.dev --all-namespaces NAMESPACE NAME READY REASON di helloworld-go-x9tqz True
knative的metrics示例如下:
value: "1" dimensions: reporter: conditional((context.reporter.kind | "inbound") == "outbound", "source", "destination") source_workload: source.workload.name | "unknown" source_workload_namespace: source.workload.namespace | "unknown" source_principal: source.principal | "unknown" source_app: source.labels["app"] | "unknown" source_version: source.labels["version"] | "unknown" destination_workload: destination.workload.name | "unknown" destination_workload_namespace: destination.workload.namespace | "unknown" destination_principal: destination.principal | "unknown" destination_app: destination.labels["app"] | "unknown" destination_version: destination.labels["version"] | "unknown" destination_service: destination.service.host | "unknown"
日志采集
日志就采用业界的统一方案EFK(elasticsearch/fluentd/kibana)就可以。这个已经相对很成熟,这里不做详细介绍。

需要注意的是,日志采集一般统一配置采集/var/log/containers目录下面,这是docker的默认容器日志目录。但是需要注意这个目录下面都是软链,软链目的地/var/log/pods/,因为我们使用的k8s,容器是在pod中的。而/var/log/pods/下面的pod 日志,这个目录下面的也都是软链接,链接到真是的docker 存储空间。这样在配置fluentd时需要注意要配置真实的存储目录。
/var/log/containers链接/var/log/pods/

/var/log/pods/链接/data/docker/真正的docker数据存储空间。

服务网格的日志采集,istio也是通过自定义资源的来配置采集什么数据。跟指标相似,istio配置logentries. config.istio.io定义日志采集的内容和变换格式,如果输出到标准输出,则通过stdios.config.istio.io定义日志采集输出,通过rules. config.istio.io将logentrie和输出进行绑定。
当然怎么采集或者是否有其他的采集方案,完全可以独立。
链路追踪
istio本身包含了tracing服务网格链路追踪的方案,使用jaeger作为框架。但是你完全可以使用自己的框架,只要sidecar支持产生该框架的跟踪信号。然后将框架的服务地址添加到istio-sidecar-injector配置文件中,这样sidecar启动的时候就知道将跟踪信号发送到哪里。我们使用zipkin作为链路跟踪框架。跟踪架构如下图所示。

其中左边部分代表了客户端分别为:
- InstrumentedClient:使用了Zipkin客户端工具的服务调用方
- InstrumentedServer:使用了Zipkin客户端工具的服务提供方
- Non-InstrumentedServer:未使用Trace工具的服务提供方,当然还可能存在未使用工具的调用方
总结:一个调用链路是贯穿InstrumentedClient->InstrumentedServer的,每经过一个服务都会以Span的形式通过Transport把经过自身的请求上报的Zipkin服务端中
右边线框内代表了Zipkin的服务端,其中各组件的功能如下:
- UI:提供web页面,用来展示Zipkin中的调用链和系统依赖关系等
- Collector:对各个客户端暴露,负责接受调用数据,支持HTTP、MQ等
- Storage:负责与各个存储适配后存储数据,支持内存,MySQL,ES等
- API:为web界面提供查询存储中的数据的接口
在ui界面上,我们可以全局查看整个链路调用关系。

也可以进入某一个请求响应,查看每一步的访问详情

zipkin也属于kubeflow项目外架构,详情页可以在互联网上了解。
版权声明:本文内容由互联网用户自发贡献,该文观点仅代表作者本人。本站仅提供信息存储空间服务,不拥有所有权,不承担相关法律责任。如发现本站有涉嫌侵权/违法违规的内容,请联系我们,一经查实,本站将立刻删除。
如需转载请保留出处:https://51itzy.com/kjqy/36737.html