一 试题
实验题目编号:1
实验题目: 捕获一个IP报文。(实验1)
⑴ 写出所捕获的报文中,头部固定部分各个字段的名称和值(对照捕获到的报文,写上),并解释其含义。

讯享网
版本(Version):占4位(bit),指IP协议的版本号。目前的主要版本为IPV4,即第4版本号,也有一些教育网和科研机构在使用IPV6。在进行通信时,通信双方的IP协议版本号必须一致,否则无法直接通信。
首部(报头)长度(Header Length):占4位(bit),指IP报文头的长度。最大的长度(即4个bit都为1时)为15个长度单位,每个长度单位为4字节(TCP/IP标准,DoubleWord),所以IP协议报文头的最大长度为60个字节,最短为上图所示的20个字节。
总长度(Total Length):该字段为16比特,指示整个IP报文所能携带的最大字节数,包括“IP报头”和“传递数据(负载)”长度的总和。而“总长度(Total Length)”字段,占16比特位,它所对应的二进制最大数为16个“1”,对应的十进制数就为65536,而计算机计数都是从0开始,所以一个IP报文的最大长度为65535个字节。
标识(identification):该字段标记当前分片为第几个分片,在数据报重组时很有用。
标志(flag):该字段用于标记该报文是否为分片(有一些可能不需要分片,或不希望分片),后面是否还有分片(是否是最后一个分片)。
片偏移(Fragment Offset):指当前分片在原数据报(分片前的数据报)中相对于用户数据字段的偏移量,即在原数据报中的相对位置。
生存时间(Time to Live):TTL(Time to Live)。该字段表明当前报文还能生存多久。每经过1ms或者一个网关,TTL的值自动减1,当生存时间为0时,报文将被认为目的主机不可到达而丢弃。使用过Ping命令的用户应该有印象,在windows中输入ping命令,在返回的结果中即有TTL的数值。
协议(Protocol) :该字段指出在上层(网络7层结构或TCP/IP的传输层)使用的协议,可能的协议有UDP、TCP、ICMP、IGMP、IGP等。
首部校验和(Header Checksum):用于检验IP报文头部在传播的过程中是否出错,主要校验报文头中是否有某一个或几个bit被污染或修改了。
源IP地址(Source Addresses):32位(bit),4个字节,每一个字节为0~255之间的整数,及我们日常见到的IP地址格式。
目的IP地址(Destination Addresses):32位(bit),4个字节,每一个字节为0~255之间的整数,及我们日常见到的IP地址格式。

这是是ip报文的第一行,
Version是版本,
Header length是头长度,
Differentiated Services Field就是区分服务,
Total Lehgth为总长度。

其中,45 00 05 dc 为上面的四个信息的传输过程中的值,这里面一个数代表4位二进制数。其中,4和5分别表示版本,头长度,00表示TOS为0。05,

这是ip报文的第二行,
Identification 为标识,
FLags为标志,
在这里可以看到MF为 set 标识还有分片,
DF为not set可以分片。
片偏移为0.标识这是初始的ip片

90 ad 20 00 为上面的标识字段,
90 ad 标识该ip的标识,
2转换为二进制为0010,
其中前三位001位标志,后面的0,是13位的标识的一部分。

这是 TTL 协议 检验和这几部分。
可以看到TTL为12,上层协议为ICMP,头部检验和为true.

80 01 ef 05为相应字段的值80位生存时间转换成10进制为128. 01为协议。
ef 05为首部检验和。


⑵ 若报文中包含选项,说明选项的含义。
它为了后世的开发者提供了这样一种可能:完善IP中之前没有的部分,新添加的功能在IP选项(IP options)中添加。
实验题目编号:2
实验题目: 捕获建立TCP连接的三个报文。(实验9)
⑴ 写出所捕获的报文中各个字段的名称和值(注意是值 写自己捕获到的),并解释其含义。


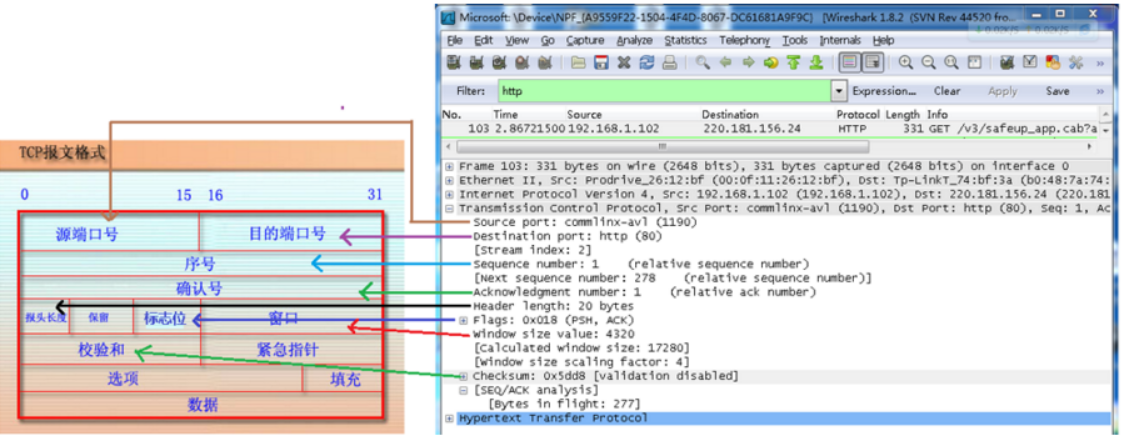
1)源端口:源端口和IP地址的作用是标识报文的返回地址。
2)目的端口:端口指明接收方计算机上的应用程序接口。
- 序号:Seq(Sequence Number)序号占32位,用来标识从计算机A发送到计算机B的数据包的序号,计算机发送数据时对此进行标记。
- 确认号:Ack(Acknowledge Number)确认号占32位,客户端和服务器端都可以发送,Ack = Seq + 1。
3、数据偏移/首部长度:4bits。由于首部可能含有可选项内容,因此TCP报头的长度是不确定的,报头不包含任何任选字段则长度为20字节,4位首部长度字段所能表示的最大值为1111,转化为10进制为15,15*32/8 = 60,故报头最大长度为60字节。首部长度也叫数据偏移,是因为首部长度实际上指示了数据区在报文段中的起始偏移值。
4、保留:为将来定义新的用途保留,现在一般置0。
5、控制位:URG ACK PSH RST SYN FIN,共6个,每一个标志位表示一个控制功能。
1)URG:紧急指针标志,为1时表示紧急指针有效,为0则忽略紧急指针。
2)ACK:确认序号标志,为1时表示确认号有效,为0表示报文中不含确认信息,忽略确认号字段。
3)PSH:push标志,为1表示是带有push标志的数据,指示接收方在接收到该报文段以后,应尽快将这个报文段交给应用程序,而不是在缓冲区排队。
4)RST:重置连接标志,用于重置由于主机崩溃或其他原因而出现错误的连接。或者用于拒绝非法的报文段和拒绝连接请求。
5)SYN:同步序号,用于建立连接过程,在连接请求中,SYN=1和ACK=0表示该数据段没有使用捎带的确认域,而连接应答捎带一个确认,即SYN=1和ACK=1。
6)FIN:finish标志,用于释放连接,为1时表示发送方已经没有数据发送了,即关闭本方数据流。
6、窗口:滑动窗口大小,用来告知发送端接受端的缓存大小,以此控制发送端发送数据的速率,从而达到流量控制。窗口大小时一个16bit字段,因而窗口大小最大为65535。
7、校验和:奇偶校验,此校验和是对整个的 TCP 报文段,包括 TCP 头部和 TCP 数据,以 16 位字进行计算所得。由发送端计算和存储,并由接收端进行验证。
8、紧急指针:只有当 URG 标志置 1 时紧急指针才有效。紧急指针是一个正的偏移量,和顺序号字段中的值相加表示紧急数据最后一个字节的序号。 TCP 的紧急方式是发送端向另一端发送紧急数据的一种方式。
9、选项和填充:最常见的可选字段是最长报文大小,又称为MSS(Maximum Segment Size),每个连接方通常都在通信的第一个报文段(为建立连接而设置SYN标志为1的那个段)中指明这个选项,它表示本端所能接受的最大报文段的长度。选项长度不一定是32位的整数倍,所以要加填充位,即在这个字段中加入额外的零,以保证TCP头是32的整数倍。
10、数据部分: TCP 报文段中的数据部分是可选的。在一个连接建立和一个连接终止时,双方交换的报文段仅有 TCP 首部。如果一方没有数据要发送,也使用没有任何数据的首部来确认收到的数据。在处理超时的许多情况中,也会发送不带任何数据的报文段。


⑵ 说明这三个报文的顺序和在建立连接过程中的作用。
第一次握手:建立连接时,客户端发送syn包(syn=j)到服务器,并进入SYN SENT状态,等待服务器确认;SYN:即是同步序列编号(Synchronize Sequence Numbers);
第二次握手:服务器收到syn包,必须确认客户的SYN(ack=j+1),同时自己也发送一个SYN包(syn=k),即SYN+ACK包,此时服务器进入SYN RECV状态;
第三次握手:客户端收到服务器的SYN+ACK包,向服务器发送确认包ACK(ack=k+1),此包发送完毕,客户端和服务器进入ESTABLISHED(TCP连接成功)状态,完成三次握手。
1.同步位SYN(SYNchronization)
在连接建立时用来同步序号。
当SYN=1而ACK=0时,表明这是一个连接请求报文段。若对方同意建立连接,则应在响应的报文段中是SYN=1和ACK=1.
2.确认位ACK(ACknowledgment)
仅当确认位ACK=1时确认号字段才有效。
当ACK=0时,确认号无效。TCP规定,在连接建立后所有传送的报文段都必须把ACK置为1
.3.确认号 (实验4中用到)
占4字节,是期望收到对方下一个报文段的第一个数据字节的序号。若确认号=N,则表明:到序号N-1为止的所有数据都已经正确收到。

一次握手数据包
客户端发送一个TCP,标志位为SYN,序列号为0, 代表客户端请求建立连接。

第二次握手的数据包
服务器发回确认包, 标志位为 SYN,ACK. 将确认序号(Acknowledgement Number)设置为客户的ISN加1.即0+1=1,




实验题目编号:3
实验题目:捕获一个目的端口为TCP 23号端口的TCP报文。(实验9)
⑴ 写出所捕获的报文中各个字段的名称和值,并解释其含义。
参考实验2
⑵ 说明这个报文为哪个应用层协议服务。
实验题目编号:4
实验题目: 捕获三个连续的TCP传输数据的报文。(实验9)
⑴ 写出所捕获的报文中各个字段的名称和值,并解释其含义。
![[图片]](https://img-blog.csdnimg.cn/20191123104028736.png?x-oss-process=image/watermark,type_ZmFuZ3poZW5naGVpdGk,shadow_10,text_aHR0cHM6Ly9ibG9nLmNzZG4ubmV0L3FxXzQ0ODUwNDg5,size_16,color_FFFFFF,t_70)
其它见实验2
⑵ 说明这三个报文的顺序及报文中序号和确认序号的联系。
序号是:当前所携带的数据的第一个字节的顺序号
确认序号是:接收端期望接收的下一个报文的序号
两者进行交互,完成数据传输
见实验2
实验题目编号:5
实验题目: 捕获一个DHCP的DHCPOFFER报文。(实验7)
⑴ 写出所捕获的报文中各个字段的名称和值,并解释其含义。

⑵ 说明报文的作用。
DHCP Offer报文:
DHCP服务器收到Discover报文后,就会在所配置的地址池中查找一个合适的IP地址,加上相应的租约期限和其他配置信息(如网关、DNS服务器等),构造一个Offer报文,发送给DHCP客户端,告知用户本服务器可以为其提供IP地址。但这个报文只是告诉DHCP客户端可以提供IP地址,最终还需要客户端通过ARP来检测该IP地址是否重复。
实验题目编号:6
实验题目: 捕获一个DHCP的DHCPDISCOVER报文。(实验7)
⑴ 写出所捕获的报文中各个字段的名称和值,并解释其含义。


⑵ 说明报文的作用。
实验题目编号:7
实验题目: 捕获一个DHCP的DHCPRELEASE报文。(实验7)
⑴ 写出所捕获的报文中各个字段的名称和值,并解释其含义。


⑵ 说明报文的作用。
实验题目编号:8
实验题目: 捕获一个DHCP的DHCPNAK报文。(实验7)
⑴ 写出所捕获的报文中各个字段的名称和值,并解释其含义。


⑵ 说明报文的作用。
实验题目编号:9
实验题目:捕获一个HTTP的GET方式请求报文。(实验6)
⑴ 写出所捕获的报文中各个字段的名称和值,并解释其含义。

版本是指HTTP协议的版本,例如上面访问百度时的HTTP协议版本就是HTTP1.1。
5.Host是指接受请求的服务器地址,一般可以是IP地址,域名的形式。
6.Connection是连接属性,这里和百度建立的是“长连接”。
7.User-Agent是指发出请求的应用程序。实际使用的是Chrome浏览器。
8.Accept-Encoding表示客户端可以接受的压缩格式。
9.Accept-Language表示客户端接受的语言类型。
10.Cookie常用来表示请求者的身份



⑵ 说明报文的作用。
1.get方法是获取URL指定资源。使用GET 方法时,可以将请求参数和对应的值附加在 URI 后面,利用一个问号(“?”)将资源的URI和请求参数隔开,参数之间使用与符号(“&”)隔开。一般适合于请求信息比较短的场合。使用URL请求也会把信息暴露出来。
实验题目编号:10
实验题目:捕获一个HTTP的POST方式请求报文。(实验6)
⑴ 写出所捕获的报文中各个字段的名称和值,并解释其含义。

⑵ 说明报文的作用。
2.post请求一般是客户端提交给服务器的表单数据。当然,如果是上传文件,也应当使用post请求。post请求还可以较get请求更好的隐藏信息。
实验题目编号:11
实验题目: 捕获一个HTTP的应答(GET方式请求的)报文。(实验6)
⑴ 写出所捕获的报文中各个字段的名称和值,并解释其含义。
![[图片]](https://img-blog.csdnimg.cn/20191123115606469.png?x-oss-process=image/watermark,type_ZmFuZ3poZW5naGVpdGk,shadow_10,text_aHR0cHM6Ly9ibG9nLmNzZG4ubmV0L3FxXzQ0ODUwNDg5,size_16,color_FFFFFF,t_70)
响应码 它们出现在由HTTP服务器发送的响应的第一行。
Server: 应答服务器
Content-Type: 应答的数据类型
st-Modified: 上一次修改时间
Content-Encoding: 应答编码类型
Content-Length: 应答的内容长度
⑵ 说明报文的作用。
实验题目编号:12
实验题目:捕获一个HTTP的应答(POST方式请求的)报文。(实验6)
⑴ 写出所捕获的报文中各个字段的名称和值,并解释其含义。
⑵ 说明报文的作用。
实验题目编号:13
实验题目: 捕获一个SNMP的请求报文。(实验8)
⑴ 写出所捕获的报文中各个字段的名称和值,并解释其含义。

⑵ 说明报文的作用。
实验题目编号:14
实验题目: 捕获一个SNMP的应答报文。(实验8)
⑴ 写出所捕获的报文中各个字段的名称和值,并解释其含义。

版本:版本字段,写入版本字段的是版本号减 1。例如,SNMP(即 SNMPV1)应写入 0。
共同体:字符串形式,作为网络管理站 NMS 和 SNMP 代理之间的明文口令,默认为 public。
PDU 类型:SNMP 协议的操作类型。值为 0,表示 get-request 操作;值为 1,表示 get-next-request 操作;值为 2,表示 get-response 操作;值为 3,表示 set-request 操作;值为 7,表示 informRequest 操作。
请求标识:管理站 NMS 设置的一个整数值。SNMP 代理在发送 get-response 报文时也要返回此请求标识符。
差错状态:整数,由 SNMP 代理进行标注,指明有错误发生。可用的值及含义如下表所示。
差错索引:当出现 noSuchName、badValue 或 readOnly 的错误时,由代理进程在回答时设置的一个整数。该数值指明引起错误的变量在变量列表中的偏移位置。
名称:MIB 管理信息库中的 OID。
值:OID 对应的值。
⑵ 说明报文的作用。
二 实验要求
1 学生根据实验试题要求自己设计实验。
2 实验室提供实验所需的硬件设备和操作系统,实验所需软件均由学生自己准备。
3 实验完成后,学生按照试题要求自己设计表格,填写实验结果。
4 实验时间为50分钟。
三 成绩评定办法
1 实验考试成绩按百分制计。
2 成绩按以下标准评定:
⑴ 实验设计合理,实验过程认真,操作规范,完成所有实验内容,实验结果正确,填写工整规范,从100分计起。
⑵ 实验设计合理,实验过程较认真,操作基本规范,完成所有实验内容,实验结果正确,填写工整规范,从90分计起。
⑶ 实验设计较合理,实验操作基本规范,完成所有实验内容,实验结果正确,填写基本规范,从80分计起。
⑷ 实验设计基本合理,实验操作基本规范,完成所有实验内容,实验结果大部分正确,填写基本规范,从70分计起。
⑸ 完成所有实验内容,实验结果部分正确,从60分计起。
⑹ 没有完成实验内容。得0分。
3 不能在50分钟内完成实验时,每延长1分钟完成,在上述评定成绩的基础上扣1分,最多扣30分。
版权声明:本文内容由互联网用户自发贡献,该文观点仅代表作者本人。本站仅提供信息存储空间服务,不拥有所有权,不承担相关法律责任。如发现本站有涉嫌侵权/违法违规的内容,请联系我们,一经查实,本站将立刻删除。
如需转载请保留出处:https://51itzy.com/kjqy/125090.html