1.Spark的基本概念
Driver Program,Job和Stage是Spark中的几个基本概念。Spark官方文档中对于这几个概念的解释比较简单,对于初学者很难正确理解他们的含义。
官方解释如下(http://spark.apache.org/docs/latest/cluster-overview.html):
Driver Program: The process running the main() function of the application and creating the SparkContext.
Job: A parallel computation consisting of multiple tasks that gets spawned in response to a Spark action (e.g. save, collect); you’ll see this term used in the driver’s logs.
Stage: Each job gets divided into smaller sets of tasks called stages that depend on each other (similar to the map and reduce stages in MapReduce); you’ll see this term used in the driver’s logs.
看起来很抽象对不对?反正我看完后对于这几个概念还是一头雾水。于是Yahoo了一下,在stackoverflow上看到一篇帖子问了类似的问题。下面有好心人举了一个简单易懂的例子,解释了这几个概念的区别。
我简单整理了一下,方便大家参考。
术语总是难以理解的,因为它取决于所处的上下文。在很多情况下,你可能习惯于“将Job提交给一个cluster”,但是对于spark而言却是提交了一个driver程序。
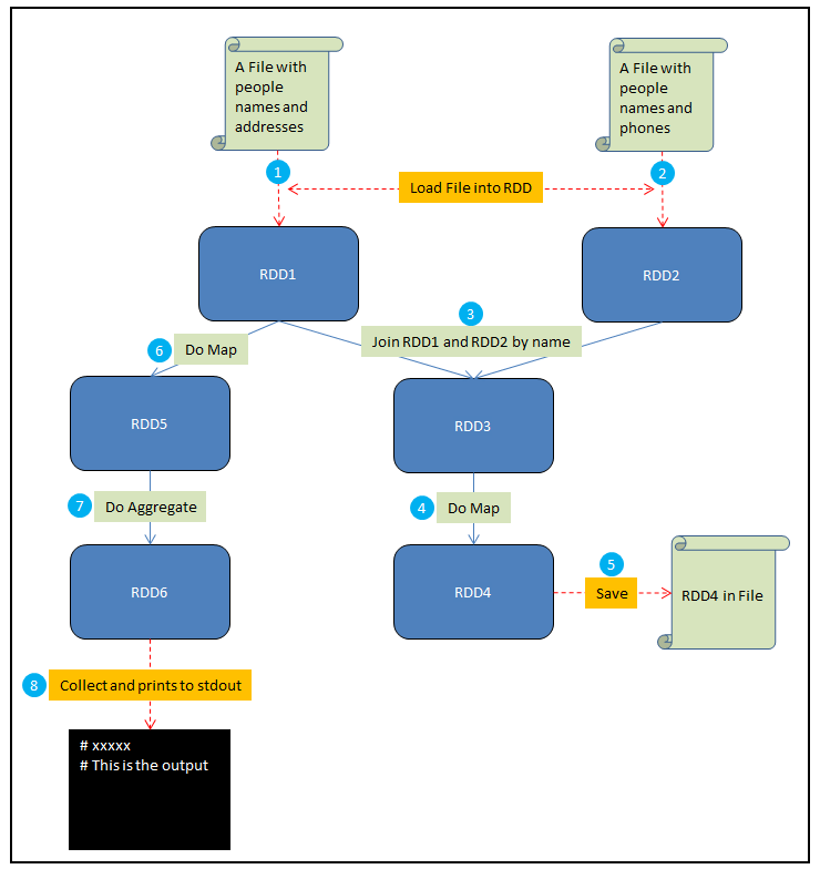
在这个例子中,假设你需要做如下一些事情:
1. 将一个包含人名和地址的文件加载到RDD1中;
2. 将一个包含人名和电话的文件加载到RDD2中;
3. 通过name来Join RDD1和RDD2,生成RDD3;
4. 在RDD3上做Map,给每个人生成一个HTML展示卡作为RDD4;
5. 将RDD4保存到文件;
6. 在RDD1上做Map,从每个地址中提取邮编,结果生成RDD5;
7. 在RDD5上做聚合,计算出每个邮编地区中生活的人数,结果生成RDD6;
8. Collect RDD6,并且将这些统计结果输出到stdout。
为了方便说明,我将这个例子整理成如下的一张示意图:

其中红色虚线表示输入和输出,蓝色实线是对RDD的操作,圆圈中的数字对应了以上的8个步骤。接下来解释driver program, job和stage这几个概念:
- Driver program是全部的代码,运行所有的8个步骤。
- 第五步中的save和第八步中的collect都是Spark Job。Spark中每个action对应着一个Job,transformation不是Job。
- 其他的步骤(1、2、3、4、6、7)被Spark组织成stages,每个job则是一些stage序列的结果。对于一些简单的场景,一 个job可以只有一个stage。但是对于数据重分区的需求(比如第三步中的join),或者任何破坏数据局域性的事件,通常 会导致更多的stage。可以将stage看作是能够产生中间结果的计算。这种计算可以被持久化,比如可以把RDD1持久化来 避免重复计算。
- 以上全部三个概念解释了某个算法被拆分的逻辑。相比之下,task是一个特定的数据片段,在给定的executor上,它可以 跨越某个特定的stage。
到了这里,很多概念就清楚了。驱动程序就是执行了一个Spark Application的main函数和创建Spark Context的进程,它包含了这个application的全部代码。Spark Application中的每个action会被Spark作为Job进行调度。每个Job是一个计算序列的最终结果,而这个序列中能够产生中间结果的计算就是一个stage。
再回过头来看一下Spark Programming Guide,对于Transformations和Actions是有着明确区分的。通常Action对应了Job,而Transformation对应了Stage:
Action列表:
reduce
collect
count
first
take
takeSample
takeOrdered
saveAsTextFile
saveAsSequenceFile
saveAsObjectFile
countByKey
foreach
Transformation列表:
map
filter
flatMap
mapPartitions
mapPartitionsWithIndex
sample
union
intersection
distinct
groupByKey
reduceByKey
aggregateByKey
sortByKey
join
cogroup
cartesian
pipe
coalesce
repartition
repartitionAndSortWithinPartitions
至于task,官方文档中是这么说的:Task is a unit of work that will be sent to one executor。再结合官方对Stage的解释,可以这样理解:
一个Job被拆分成若干个Stage,每个Stage执行一些计算,产生一些中间结果。它们的目的是最终生成这个Job的计算结果。而每个Stage是一个task set,包含若干个task。Task是Spark中最小的工作单元,在一个executor上完成一个特定的事情。
参考:
Spark的几个基本概念:Driver和Job,Stage

版权声明:本文内容由互联网用户自发贡献,该文观点仅代表作者本人。本站仅提供信息存储空间服务,不拥有所有权,不承担相关法律责任。如发现本站有涉嫌侵权/违法违规的内容,请联系我们,一经查实,本站将立刻删除。
如需转载请保留出处:https://51itzy.com/kjqy/45853.html