针对本科毕设中所涉及到的离心泵数值分析和性能计算,将用最简单粗暴的方法,讲解如何基于CFturbo、ICEM、FLUENT来开展离心泵水力设计和性能分析的计算机辅助(CAE)实现。离心泵的水力设计由CFturbo软件实现;网格剖分由ICEM软件实现;CFD数值计算由FLUENT软件实现;并验证设计值是否达到。
这里是第一部分,CFturbo软件实现离心泵的水力设计。
CFturbo是一款专门用来做流体机械水力/气动设计的软件,可以设计泵、通风机、压缩机和透平,那么如何根据给定的设计参数在CFturbo软件中进行离心泵的水力设计(含叶轮和蜗壳)呢?听我絮絮道来。
1 设计参数
在CFturbo中的设计参数只有流量、扬程、转速3个,还以之前《离心泵水利设计》中的例子,给出设计参数
| 参数 | 值 |
|---|---|
| 流量 Q Q Q | 200 m 3 / h 200m^3/h 200m3/h |
| 扬程 H H H | 84 m 84m 84m |
| 转速 n n n | 2900 r / m i n 2900r/min 2900r/min |
2 输入设计参数
打开CFturbo软件,如下,从左侧的pump泵、Ventilator通风机、Compressor压缩机、Turbine透平,共四类旋转流体机械中选择Pump泵来设计,用鼠标左键单击即可打开泵设计参数输入窗口。

讯享网
在设计参数输入窗口中,输入流量Q为200立方米每小时,扬程H为84m,转速n为2900转每分,在工作介质Fluid中选择Water(20摄氏度),即常温水,也可以点开密度 ρ \rho ρ来看看密度和粘性是多少。
在Optional额外选项中,一般保持默认设置即可,一个是旋转方向,默认是以z轴为旋转轴,做顺时针旋转的,你也可以改成逆时针旋转的,额外机匣效率,默认是100%,Pre-Swirl是预旋什么的,一般不管,默认没有预旋,进口角度都是90度的。
其实在输入完Q、H、n之后,它就自动把右侧的从离心泵到混流泵到轴流泵的图形上给你标出了最适合的泵型,咱们这个就是比较瘦长的离心泵了,同时右下方还算出来了比转速(这里的比转速是EU欧标,跟国标不太一样,但也就差个系数而已,不用深究了)、功率、质量流量、总压差等。
再次检查下输入的设计参数是否有误,无误后点击OK确认。

3 设计叶轮
3.1 添加叶轮
跳转到了一个设计界面,出现了Add component添加部件的选项,可以选择Radial/Mixed-flow Impeller离心/混流叶轮、Axial Impeller轴流叶轮、Stator静子、Volute蜗壳,咱们这个是离心泵,当然先要弄个离心叶轮了,所以直接点第1个Radial/Mixed-flow Impeller离心/混流叶轮就好了。

3.2 设计叶轮进出口直径、轮毂直径和出口宽度
又蹦出来个Main dimension的窗口,这里要确定的是叶轮的内径和外径大小,以及进口和出口宽度四个量。
在1Setup下,可以勾选Manual dimensioning手动给尺寸(如果勾选的话,你需要手动输入上面四个量的值,它不会给你计算和推荐值了),Unshrouded是没有shroud上盖板(轮盖)的设计(也就是开式叶轮),如果勾选的话,还要输入Tip clearance叶顶和机匣的间隙大小,Splitter blades为长短叶片,一般这些都不勾选的。在Impeller type中,可选择Standard标准叶轮和Wastewater污水泵,污水泵就是那种效率不高但是只有一两个叶片包角超级大,流道超级宽敞防止堵塞的,咱们这用默认的Standard就好了。下面的Power partitioning between impellers是串联多个叶轮,分配每个叶轮做多少功,咱们这用一个叶轮就好了,所以默认的就OK了。

在2Parameters中,是计算过程中涉及到的一些乱七八糟的系数,保持默认的就好了,不去动他们了。

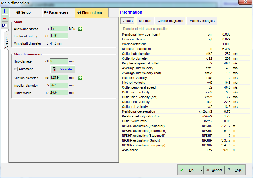
在3Dimensions中是设计完后的推荐值,Shaft轴是与轴设计相关,Allowable stress为许用切应力,Factor of safety是安全系数,那么它算出来的推荐Min. shaft diameter最小轴径d是41.5mm了。
在Main dimensions是推荐的四个设计值,即Hub diameter轮毂直径dH,Suction diameter进口直径dS,Impeller diameter叶轮外径(出口直径)d2,Outlet width出口宽度b2。关于轮毂直径需要注意,这个是用户指定的,比如如果叶轮是悬臂布置的那种,就是轴并不是穿过叶轮的,那么这时候进口是个圆,此时轮毂直径dH应该是给成0了。而如果叶轮是有轴穿过去的话,那么进口实际上是个圆环,是根据你的设计要求来指定轮毂直径的(肯定是比最小轴径d要大的,要先把轴的各阶粗细设计出来,然后再指定轮毂直径dH)。咱们这里是悬臂的那种最简单叶轮布置形式,所以直接把dH给成0就OK了,dS、d2、b2的值它已经推荐好了,如果感觉不合适,或者在设计上有要求的话,可以自己手动输入值来做更改,咱们就用默认的吧。顺道啰嗦一句,那个Automatic如果勾选,你就无法更改了,它采用推荐值进行后续计算,而如果没有勾选Automatic的话是可以自己更改这些设计值的,如果不小心改乱了,想要改回来也很简单,点下Calculate它又把算好的推荐值放进来了。
注意这个设计窗口的右侧算了一堆各种参数,还有个速度三角形呢,感兴趣的话可以看看它们都是什么。
单击右下方OK,进入下一步设计。

3.3 设计轴面投影图(前后盖板型线)
返回了设计界面,发现已经有了进出口直径、轮毂直径和出口宽度表示的叶轮轴面投影情况,但是没有前盖板shroud和后盖板hub的型线,接下来设计前后盖板型线。把鼠标移动到叶轮轴面投影图上(这会还啥都木有呢,哈哈),自动出现了9个小图标,顺序地把它们挨个整完就做好了叶轮的设计呢,咱们已经做好了第一个图标Calculate/Determine main dimensions的工作,接下来做第2个图标Design meridional contour设计子午面型线的工作,左键单击第2个图标,进入前后盖板型线的设计窗口。

这里的型线是由控制点来控制的曲线,可以鼠标放到对应曲线上用右键去更改曲线类型为贝塞尔曲线、圆弧+直线、直线等形式,也可以在控制点上右键来更改控制点的坐标值,还可以直接用鼠标拖曳控制点来随心所欲地更改前后盖板型线、进口边、出口边的位置和形状。注意它把内切圆都给做好了,而右侧的Cross section area截面面积图便是咱们设计时所谓的F-L图了,实际上单纯靠圆弧直线的方式想让F-L图呈现完美的单调增特性,基本不可能实现。

但是这个CFturbo中最好玩的地方在于,它提供了另外一种设计思路,即,右上方所示的,除了咱们默认常规的Hub、Shroud方式根据前后盖板型线来判断F-L曲线,还有Middle方式,它是根据你指定的中线,然后保证F-L曲线是单调增长的方式来确定Hub、Shroud的型线样式,当然,即便F-L曲线是单调增长的,泵的性能也未必就很好。。。只是这个反向设计的思想,确实蛮好玩的。

好了,咱们这里就还是用默认的Hub,Shroud常规设计方式就好,不过这个默认的前后盖板型线比较难看,进口边也有些偏高,咱么把它拉到比较舒服的位置,然后OK来做下一步。

3.4 叶片截面与进出口角度
再次返回设计界面,发现设计好的叶轮轴面投影图(子午面型线)已经显示出来了,下面点第3个图标Define blade angles; show velocity triangles,来设计叶片特性。

在跳出的Blade properties叶片属性窗口中:
最上方Blades下面Number of blades叶片数目推荐的是6,当然不喜欢的话也可以自己更改它们,Number of spans则是从hub后盖板到shroud前盖板分成几个截面来做设计,默认的是5(咱们好像一般就整3个,处了前后盖板,再整个中间流线),当然也可以往多了改或者往少了改,只是这里的span跟书上的不大一样,并不是做流量的均分,而是直接沿着高度方向做均分的,可能它有别的设计理论吧。
1 Blade setup中Blade shape即叶片形状的选择,可以选择的类型还是蛮多的,有二维的直叶片、圆柱叶片、任意形状叶片,三维的也有几种形式,咱们用默认的Free-form 3D就好了;Blade thickness中是考虑叶片厚度所带来的阻塞对进出口角度的影响,这里给出了Hub和Shroud的前后缘厚度的预估值,也可更改它们; β 1:Incidence \beta\text{1:Incidence} β1:Incidence为进口的冲角, β 2:Slip \beta\text{2:Slip} β2:Slip为出口滑移角,保持默认就好。
右边给出了速度三角形哈。

2Blade angles中是它算出的5个截面(与Number of Spans里的span个数相对应)上的进出口角度分布情况,这5个截面从hub后盖板到Middle中间截线到shroud前盖板,不难发现,出口角度都是一样的,而进口角度后盖板的大,前盖板的小,跟预想中的一样。当然,可以把Automatic取消勾选,手动来更改这些角度值。那个Hub → \rightarrow →Shroud是选择Hub到Shroud的角度变化规律,可以是线性的,也可以是恒定不变的,也可以是随意指定的。
感兴趣的话,可以把右边的几个信息点开来看看都是什么。
这里咱们用默认的就好,OK进入下一步。

3.5 叶片骨线
再次返回设计界面,继续点第4个图标Define blade meanlines,来设计叶片骨线(型线)。

蹦出的窗口,展示了叶片几个截线上的角度从进口到出口的变化曲线,这里有点像咱们书上的那个方格网,不过,书上是把出口边画一块的,而这里倒是把进口边画一起了。同样可以拖曳控制点来更改角度变化曲线的样子,最右边咱们可以看到包角都是一样的 125. 4 ∘ 125.4^\circ 125.4∘。

把最上面Frontal View (x-y)标签点开,可以看到正视图中叶片骨线的扭曲样子,如下图

咱们不做任何更改,OK进入下一步。
3.6 叶片加厚
再次返回设计界面,继续点第5个图标Define blade profiles,来做叶片加厚。

这个着实没什么好讲的,无非是前缘厚度、后缘厚度,厚度变化规律,可通过拉点或者输入值来调节之类的。整好后OK下一步。


3.7 叶片前缘修圆和后缘切平
再次返回设计界面,继续点第6个图标Round blade leading/ trailing edge,来做叶片前后缘的处理。

这里也狠简单易懂,最上面三个分别是前缘、后缘、和正向视图,前后缘的处理方式也有很多种可以选择,咱们默认,前缘修圆,后缘切平,OK下一步。



3.8 叶片前缘修圆和后缘切平
再次返回设计界面,继续点第7个图标Some additional operations for CFD,做一些处理以便后续CFD分析用。

把右上方的Active勾选上,这样子出口会延伸出去一点点,用它的默认长度就好,之所以延伸出去一点,是为了便于在后续CFD的数值计算中,把这个延伸出去的出口环面 和 蜗壳的进口环面作为动静区域的交界面(RSI)来匹配处理。

点开左上方的Miscellaneous标签,咱们这是6个叶轮,所以最后要生成1/6个扇形流道作为计算域,那么Segment中有三种计算域的输出方式可选,围绕单叶片-两侧面是骨线构成的周期面,围绕单叶片-两侧是压力面和吸力面的中间面所构成的周期面,邻近两个叶片的骨线所构成的流道,用默认的就好。其他选项不去动它,OK进入下一步。

3.9 模型设置
再次返回设计界面,继续点第8个图标Model settings,做一些模型输出的设置。

这里非常好懂,点数越多,输出的模型也越精确,可是也越占存储空间,此外,还有容差的设置,输出尺寸单位的设置(注意默认是毫米mm),保持默认的就好。OK进入下一步。


3.10 模型完成
再次返回设计界面,继续点第9个图标Model finishing,完成模型的生成。

这里要说明下,最后CFturbo会生成叶片的三维实体,还有扇形的流体计算域,但是要不要从流道计算域中抠除叶片,是需要用户指定的。
默认是No model finishing是啥也不折腾;而Extend blade only则是把叶片朝着前后盖板延伸出去一些(这样子才能保证在三维实体的差运算中彻底减去叶片实体啊),而不去做布尔减远算,把这个操作放到第三方的三维建模软件中(比如UG、Solidworks、Pro-E等)去实现; Solid trimming则是在CFturbo中直接进行这个抠除叶片的操作,即获得仅包含流体部分的计算域,显然,咱们要选择这个Solid trimming选项,直接在这里处理好了,省得外面再折腾。Fillets则是指定前后盖板和叶片交界部分的圆角(我对加工不是很了解,好像有些加工方式会出现这些个圆角之类的),虽然圆角更加贴近实际情况,然而划分网格的时候是颇为麻烦的,所以不选它们了。

OK确定,则CFturbo会自己卡个几秒钟,去做两个实体的剪切运算。

3.11 查看叶轮设计结果
单击中间标签3D Model,查看叶轮设计结果,在模型树中仅保留Meridian可查看子午域,仅保留CFD Setup可查看CFD数值计算流体域,仅保留Blade可查看叶片,叶片看起来还蛮好看的,好,咱们继续来设计蜗壳吧。等到蜗壳都设计好后再一并输出这些三维流道的计算域模型。




4 蜗壳设计
点回Meridian标签,鼠标移动到叶轮出口的加号上面,单击Add new component,选择New Volute新蜗壳,添加蜗壳。

4.1 蜗壳进口直径和宽度
Volute type蜗壳类型中可选择Single volute单蜗壳和Double volute双蜗壳,咱们这用单蜗壳;
Design flow rate设计流量,默认就好;
Spiral inlet蜗壳进口可设置蜗壳的Inlet diameter进口直径和Inlet width进口宽度,注意它贴心地旁边给出了叶轮的出口直径d2和出口宽度b2,如果嫌它推荐的值不好,可以自行更改,咱们这就用默认的值。右边还给出了叶轮出口、叶轮延伸段的动静交界面、蜗壳进口的相对位置关系,非常直观。
2Inlet details中的参数不去管它了,OK下一步。

4.2 螺旋截面类型
跟之前设计叶轮是一样的,在叶轮出口外面有个框框表示蜗壳,鼠标移动到上面,会出现7个小图标,前面就是设计的第1个小图标Setup+Inlet,咱们点第2个小图标General cross section shape通有截面形状,来设计螺旋截面类型。

这里非常好玩的是,你可以通过右上方的Add section和Delete section的方式添加或删除任意多个截面,而每个截面都可以指定其所在角度位置,其截面类型,注意Left和Right截面的左右还可分开来指定不同的类型,或者用Symmetric指定同一种类型,即理论上你可以让蜗壳螺旋段在这个地方是圆形截面、那个地方是矩形截面、还有地方是梯形截面……确实蛮有意思的。
不过咱们就不去逗他玩了,选一种截面类型就好,把left (Shroud)下面默认的Round圆形截面右侧的倒三角点开来,选择咱们比较喜欢的Bezier型(跟书上梯形带圆角很像)就好了。

可以手动移动控制点,也可直接输入角度值,保持默认,OK进入下一步。

4.3 螺旋截面面积
点第3个小图标Spiral development areas螺旋发展形状,来设计螺旋截面面积。

没什么好说的了,简单易懂,OK下一步。

4.4 扩散段
把大蜗壳截面都画出来了,点第4个小图标Diffuser来设计扩散段。

可以修改扩散段类型为Tangential切向出口、Radial径向出口、Spline多段线型出口;
在Tangential形式下,可以改扩散段的高度H6,扩散段起始位置角度 ϕ 0 \phi 0 ϕ0值,还有出口直径D6值,咱们一般出口是要接法兰,有标准可查的,最好是给个标准值,不过,这里就直接用默认的了。
OK下一步。

4.5 蜗舌
点第5个小图标Cut-water geometry来设计蜗舌。

可以设置蜗舌位置角度、蜗舌类型等参数,还贴心给出了蜗舌的样子,OK下一步。

4.6 CFD设置
点第6个小图标Some additional operations for CFD来进行CFD计算所需的额外设置项。

其实也没什么好设置的,保持默认的就行了,RSI Connection动静界面连接是为了让蜗壳进口和叶轮出口延伸环面做动静交界面的,Extension延伸是把蜗壳出口再延伸一段圆管出去让流体充分发展,这样数值计算得会更准确一点,默认是延伸5倍的管径,这已经足够了。
OK下一步。

4.7 模型设定
点第7个小图标Model settings来设置模型参数。

和叶轮部分的完全一样,点数越多,精度越高,越占存储,还能设置容差和输出单位,保持默认,OK即可。


4.8 查看蜗壳设计结果
单击中间标签3D Model,查看蜗壳设计结果,嗯,还不错嘛。

5 进口延伸段
还有个小问题,咱们需要一段进口延伸段,也是为了方便后续的数值计算,即,给叶轮的进口加上一段圆管,让进口边界远离叶轮进口,这样子数值计算的时候更准确些。
点回Meridian标签,鼠标移动到叶轮进口的加号上面,单击Add new component,选择New Stator,添加新静子。

出来个信息框,不管它,OK确认。

蹦出来个窗口,可以在里面更改值,让延伸段长一些,咱们设成2倍进口直径,默认只有1倍的进口半径延长,感觉欠了点味道,哈哈,OK确认。

鼠标放在进口延伸段上,同样也出来了9个小图标,不过没事,第1个前面设置过了,只用设置第2个和第8个就好了。
点开第2个产看过流断面变化情况,圆管嘛肯定是直线了,OK;
点开第8个Model settings,保持默认,OK即可。

再次点开3D Model标签来,看下设计完的结果,有了Stator_1静子的进口延长管道。

6 输出几何体
先保存下,左上角Save current design,或者ctrl+s,保存到想要的文件夹位置。
接下来,咱们要把水体的模型输出来,作为后续ICEM软件划分网格的几何输入文件。
选择左上方的PROJECT工具栏,单击Export输出选项。

注意,下面的操作如果没法正常进行,就是Export data是灰色点了没用没法输出的话,跑回去再把叶轮做下model finishing操作即可。
先从左侧Interfaces接口中选择CFD类型的ICEM-CFD网格划分软件,然后选择中间Components部件中的三个Stator_1进口延伸段、Impeller_1叶轮、Volute_1蜗壳,右侧Settings中点选文件夹更改要输出的目录位置,并输入文件名,最后点下面的Export data输出数据。

右下方窗口中会显示一堆输出成功的文件
Export started... Elapsed time: 1.0 sec Export completed successfully: 2020-05-08 15:06:57 File: L:\CentrifigualPumpDesign_Mesh_CFD_Post_TMP2\P01_CFturbo\P01_Co1_Stator_1.tinXML successfully exported 2020-05-08 15:06:57 File: L:\CentrifigualPumpDesign_Mesh_CFD_Post_TMP2\P01_CFturbo\P01_Co1_Stator_1.stp successfully exported 2020-05-08 15:06:57 File: L:\CentrifigualPumpDesign_Mesh_CFD_Post_TMP2\P01_CFturbo\P01_Co2_Impeller_1.tinXML successfully exported 2020-05-08 15:06:57 File: L:\CentrifigualPumpDesign_Mesh_CFD_Post_TMP2\P01_CFturbo\P01_Co2_Impeller_1.stp successfully exported 2020-05-08 15:06:57 File: L:\CentrifigualPumpDesign_Mesh_CFD_Post_TMP2\P01_CFturbo\P01_Co3_Volute_1.tinXML successfully exported 2020-05-08 15:06:57 File: L:\CentrifigualPumpDesign_Mesh_CFD_Post_TMP2\P01_CFturbo\P01_Co3_Volute_1.stp successfully exported
讯享网
打开目录位置,会看到已经成功输出的几何文件。注意,stp文件为三维几何体文件,tinXML为ICEM的配置文件,需要用到CFturbo2ICEM插件才能识别和读入,这个插件默认是没有的,而且好像也没地方下载,所以就不管它了。
几何stp文件总共有三个,分别是Stator、Impeller、Volute对应进口延长段、叶轮、蜗壳的三维实体,这三个文件将作为ICEM的几何输入文件。

保存和关闭CFturbo就好了。
关于CFturbo进行离心叶轮和蜗壳的水力设计,已经讲完了,下面继续讲解如何用ICEM来剖分网格,见下篇。
版权声明:本文内容由互联网用户自发贡献,该文观点仅代表作者本人。本站仅提供信息存储空间服务,不拥有所有权,不承担相关法律责任。如发现本站有涉嫌侵权/违法违规的内容,请联系我们,一经查实,本站将立刻删除。
如需转载请保留出处:https://51itzy.com/kjqy/36480.html