下面用阿里云服务器来做演示。先去阿里云购买页面看看——现在有个新用户福利,2核2G 配置一年只要 68 块,原价 672 。如果你账号已经买过了,可以用新手机号注册个新账号再买,照样能享受优惠价。
阿里云网站
https://www.aliyun.com/activity/ecs/clawdbot?userCode=qkcoyir2


1.为什么会和百炼Coding Plan绑定
这里需要说一下使用阿里云一键部署镜像时,大模型默认配置为阿里百炼平台。系统会自动推荐离服务器最近的百炼模型服务的API Key(时延较低,建议根据需求选择。)近期阿里云推出了高性价比的 Coding Plan,涵盖 Qwen3.5、GLM-5、MiniMax M2.5、Kimi K2.5 等主流国产大模型,首月仅 7.9 元起,与 OpenClaw 完美适配(我用的百炼里面的GLM-5 很爽的是没有限流,用起来效果感觉要好些)
成本又下来了,适合小白体验一下基础

Coding Plan
https://www.aliyun.com/benefit/ai/aistar?userCode=qkcoyir2&clubBiz=subTask…12414299…10263…
2.在这个页面点击立即购买后出现


3.云服务器设置
3.1 在服务器页面,等待如下图1显示为运行中,再单击服务器卡片中的实例ID(下图3的位置)或者点下图2的位置,进入服务器概览页面。

3.2 更换成2.26版本
3.2.1在服务器概览页面中点击重置系统

3.2.2重置系统

3.2.3重置完毕后

4.在服务器概览页面单击应用详情页签

4.1执行端口放行操作:在图中标注位置,点击“端口放通”下的执行命令按钮,即可自动开放 OpenClaw 服务端口的防火墙规则。这样可实现远程安全访问云服务器,同时避免服务直接暴露于公网 执行成功点确定即可

4.2配置大模型api的key



输入完后点击下一步,就会执行任务,完成大模型的初始化配置



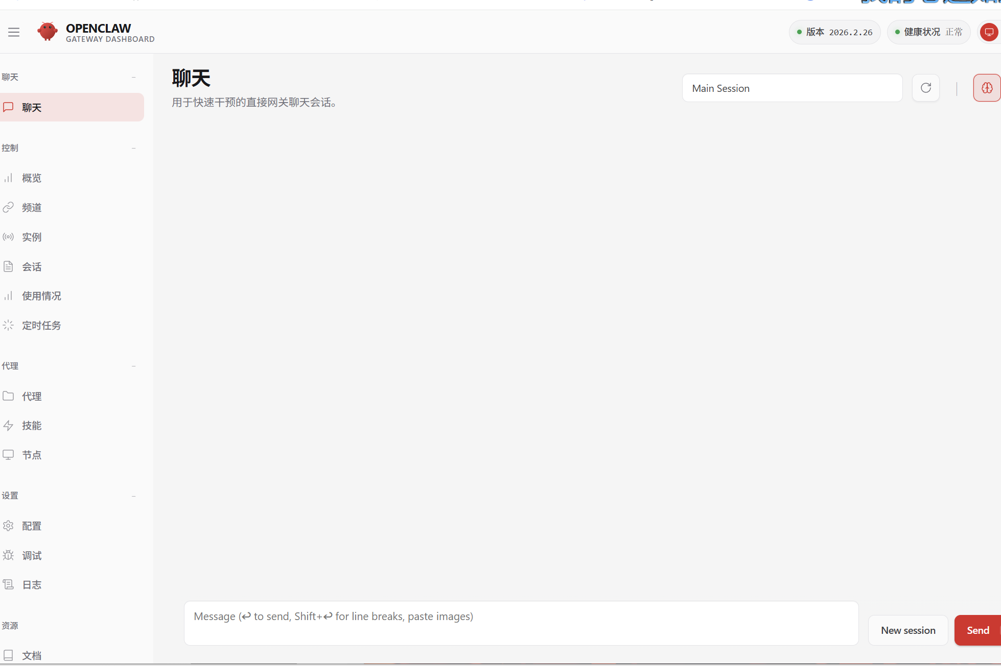
4.3访问WebUI面板
点击“访问 WebUI 面板”下的执行命令,即可进入 OpenClaw 的 Web 管理界面。考虑到部分用户不熟悉命令行操作,OpenClaw 提供了可视化的 Web 界面,支持通过浏览器进行对话交互和配置修改,降低使用门槛。



如上图所示,默认打开的是 Chat 聊天页面,直接在这个对话框里就能跟 OpenClaw 交流了。到这一步,部署基本就算搞定了。
但你可能聊了几句会发现:这机器人咋有点傻?跟别人晒的那些智能助手差远了。不少人到这儿就放弃了——折腾半天就这?跟网页版 DeepSeek 有啥区别?
其实原因有几个:
- 用的大模型不一样,能力肯定有差距
- 很多配置还没弄好,比如 Telegram、钉钉这些手机 APP 还没连上
- 技能(Skills)还没装,可能连最基本的联网搜索都没有
- 记忆系统没设置,AI 还不了解你,不知道自己该干啥,上下文管理不到位,自然显得不太聪明
说白了,不是它不行,是我们还没教好它。千万别放弃,它就像个新生儿,需要你慢慢培养、给它加技能。后面我会详细讲怎么配置。
而且最关键的是:基础配置搞定后,你直接告诉它要干嘛,它能自己帮你执行。比如你说“帮我装这个 skill:npx skills add vercel-labs/skills –skill find-skills”,它立马就给你装好了。这个 find-skills 能根据你的需求自动去网上找合适的技能,超好用。
5.配置飞书机器人通道
5.1打开飞书开发者后台:
https://open.feishu.cn/app?lang=zh-CN

5.2创建企业自建项目
输入完后点击创建

5.3获得app id 和app secret

打在服务器页面

5.3通道配置好了就来创建机器人

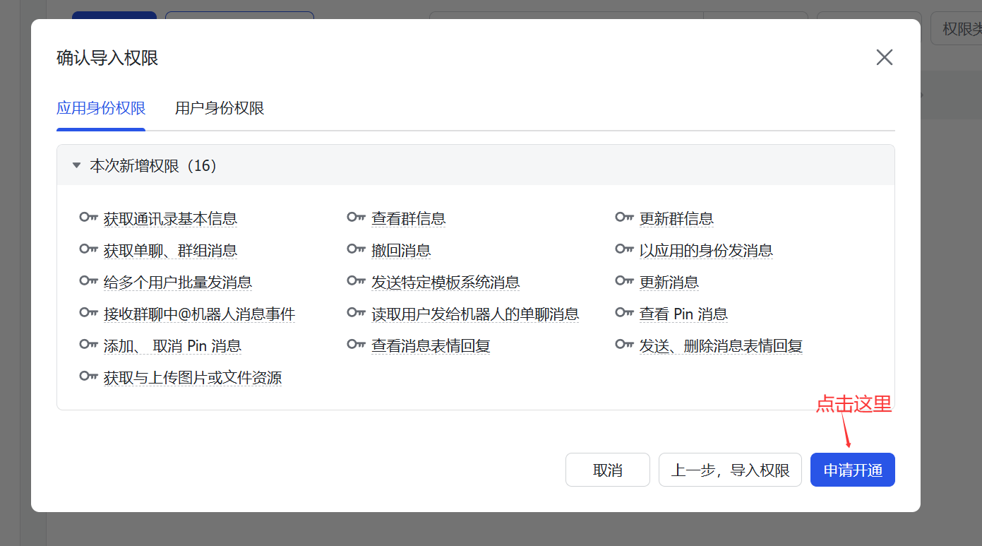
5.5权限管理,导入权限

导入权限


5.6事件与回调

选完后点击确定添加


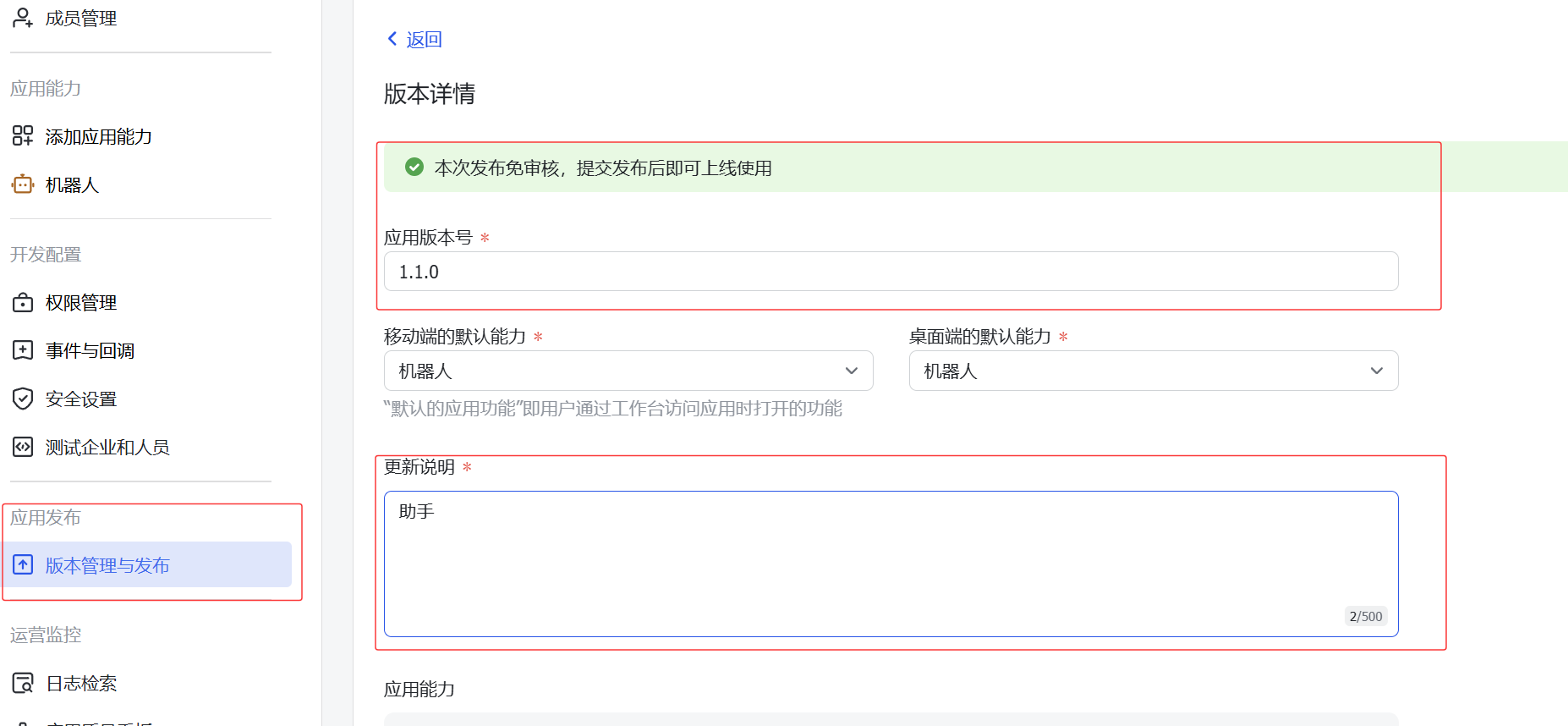
5.7发布飞书版本
点击创建版本



5.8测试飞书功能
5.8.1找到创建的机器人
方法一:发布成功后飞书里面的开发者小助手会弹出通知打开就能找到

方法二:

找到然后点击进去

5.8.2报错了,飞书账号没有添加到openclaw


5.8.2回到服务器页面



点击确定

测试完毕
初次配置时,你可以自定义它的名字和人设风格。这其实就是 OpenClaw 记忆能力的体现之一。
一旦你给机器人设定了姓名和风格,它就会记住这些特征,后续所有的对话和协作都会按照这个设定来执行。而且这个设定不是一成不变的——在你们互动的过程中,你可以持续优化和调整,让它逐渐更懂你的习惯和需求,用起来也会越来越顺手。
下面这个是一个林浩大佬的配置参考,复制粘贴对话框里发给它就行,我也是用的这个
版权声明:本文内容由互联网用户自发贡献,该文观点仅代表作者本人。本站仅提供信息存储空间服务,不拥有所有权,不承担相关法律责任。如发现本站有涉嫌侵权/违法违规的内容,请联系我们,一经查实,本站将立刻删除。
如需转载请保留出处:https://51itzy.com/kjqy/231768.html