2026年MacBook 本地部署 OpenClaw 完全指南

MacBook 本地部署 OpenClaw 完全指南环境 macOS Intel i7 16GB 内存 256GB 硬盘 目标 本地部署 OpenClaw NapCat 机器人 远端大模型 MiniMax 更新 2026 03 01 OpenClaw 是一个开源 AI Agent 框架 让你在本地运行一个 AI 助手 通过各种聊天软件 微信 Telegram 等 与它交互 它的核心特点 本地运行 远端思考

大家好,我是讯享网,很高兴认识大家。这里提供最前沿的Ai技术和互联网信息。



环境:macOS / Intel i7 / 16GB 内存 / 256GB 硬盘 目标:本地部署 OpenClaw + NapCat 机器人 + 远端大模型(MiniMax) 更新:2026-03-01

OpenClaw 是一个开源 AI Agent 框架,让你在本地运行一个 AI 助手,通过各种聊天软件(、微信、Telegram 等)与它交互。它的核心特点:

  • 本地运行、远端思考:框架跑在你的电脑上,但大脑(LLM)在云端
  • 多通道接入:同一个 Agent 可以同时连接多个聊天平台
  • 技能扩展:通过 Skills 系统无限扩展能力(联网搜索、读网页、操作浏览器等)

GPT plus 代充 只需 145

图表0

图表1

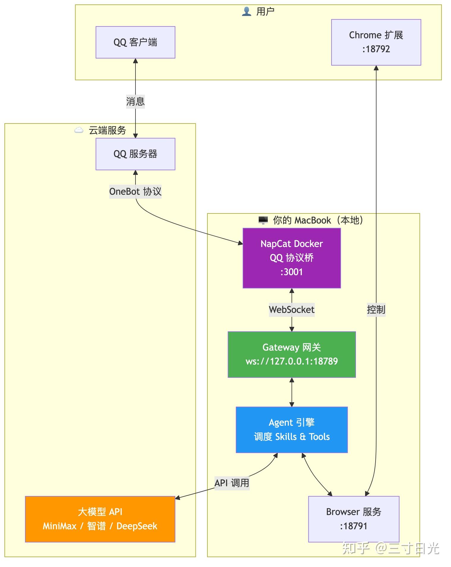
组件 角色 类比
Gateway 消息中枢,连接所有通道和服务 类似”总机/路由器”
Agent AI 大脑,负责理解意图、调用工具 类似”秘书”
NapCat 协议适配器,把 消息转成标准格式 类似”翻译官”
大模型 API 提供推理能力 类似”外聘顾问的大脑”
Skills 扩展能力包(搜索、摘要、浏览器等) 类似”技能证书”
Tools 内置基础工具(web_fetch/search/browser) 类似”自带的工具箱”

图表2

图表3

# 先装 Homebrew(如果没有)
/bin/bash -c “\((curl -fsSL <span class="invisible">https://</span><span class="visible">raw.githubusercontent.com</span><span class="invisible">/Homebrew/install/HEAD/install.sh</span><span class="ellipsis"></span>)&#34;<br/><br/><i># 装 Node.js</i><br/>brew install node<br/><br/><i># 验证</i><br/>node -v <i># 应输出 v22.x.x 或更高</i><br/>npm -v</p><p data-pid="x2RoBuF8"><i># 1. 确认你的 CPU 架构</i><br/>uname -m<br/><i># x86_64 → Intel Mac</i><br/><i># arm64 → Apple Silicon (M1/M2/M3/M4)</i><br/><br/><i># 2. 下载对应版本(以 v22.14.0 为例)</i><br/><i># Intel Mac:</i><br/>curl -o ~/node.tar.gz <span class="invisible">https://</span><span class="visible">nodejs.org/dist/v22.14.</span><span class="invisible">0/node-v22.14.0-darwin-x64.tar.gz</span><span class="ellipsis"></span><br/><i># Apple Silicon:</i><br/>curl -o ~/node.tar.gz <span class="invisible">https://</span><span class="visible">nodejs.org/dist/v22.14.</span><span class="invisible">0/node-v22.14.0-darwin-arm64.tar.gz</span><span class="ellipsis"></span><br/><br/><i># 3. 解压到本地目录</i><br/>mkdir -p ~/local/node<br/>tar -xzf ~/node.tar.gz --strip-components=1 -C ~/local/node<br/><br/><i># 4. 添加到 PATH(写入 .zshrc 永久生效)</i><br/>echo &#39;export PATH=&#34;\)HOME/local/node/bin:\(PATH&#34;&#39; &gt;&gt; ~/.zshrc<br/>source ~/.zshrc<br/><br/><i># 5. 验证</i><br/>node -v <b>&amp;&amp;</b> npm -v</p><p data-pid="1ASMQlWh"><b>🔴 坑点</b> <b>1:CPU</b> <b>架构要匹配!</b> - 用 uname -m 确认架构,下载<b>对应版本</b> - 如果终端运行在 Rosetta 模式(arch 输出 i386),即使是 M 系列芯片也要下载 x86_64 版 - Homebrew 在某些机器上会装错架构的 Ruby,导致 brew 命令报 Bad CPU type in executable</p><p data-pid="vxmQPUTS"><b>🔴 坑点</b> <b>2:npm</b> <b>全局安装路径</b> 手动安装 Node 时,npm 全局包默认装到 Node 目录下,建议配置独立目录避免权限问题:</p><p data-pid="wPGBrIUK">mkdir -p ~/.npm-global<br/>npm config set prefix ~/.npm-global<br/>echo &#39;export PATH=&#34;\)HOME/.npm-global/bin:\(PATH&#34;&#39; &gt;&gt; ~/.zshrc<br/>source ~/.zshrc</p><p data-pid="YjVxm85p">npm install -g openclaw@latest<br/>openclaw --version <i># 应输出版本号,如 2026.2.26</i></p><p data-pid="chV0tWsY"><b>🔴 坑点</b> <b>3:openclaw</b> <b>命令找不到</b> npm 全局安装后,可执行文件在 npm prefix 的 bin/ 下。如果 openclaw 找不到:</p><p data-pid="qSeAgxHh"><i># 查看 npm 全局 bin 目录</i><br/>npm config get prefix<br/><i># 确保该路径/bin 在 PATH 中</i><br/>export PATH=&#34;\)(npm config get prefix)/bin:\(PATH&#34;</p><p data-pid="gy-Awj_t">openclaw onboard</p><p data-pid="J7i25aoS">向导选项建议:</p><table data-draft-node="block" data-draft-type="table" data-size="normal" data-row-style="normal"><tbody><tr><th>步骤</th><th>推荐选择</th><th>说明</th></tr><tr><td>免责声明</td><td>Yes</td><td>必须同意</td></tr><tr><td>配置模式</td><td>QuickStart</td><td>快速入门</td></tr><tr><td>模型配置</td><td>跳过</td><td>后面手动配置更灵活</td></tr><tr><td>聊天通道</td><td>跳过</td><td>后面配置 </td></tr><tr><td>技能包</td><td>No</td><td>后面按需安装</td></tr><tr><td>Hooks</td><td>Memory</td><td>启用记忆功能</td></tr></tbody></table><p data-pid="GkG2pHV_">配置文件路径:~/.openclaw/openclaw.json</p><table data-draft-node="block" data-draft-type="table" data-size="normal" data-row-style="normal"><tbody><tr><th>提供商</th><th>推荐模型</th><th>免费额度</th><th>API 兼容性</th><th>特点</th></tr><tr><td>MiniMax</td><td>MiniMax-M2.5</td><td>Coding Plan ¥49/月</td><td>OpenAI 兼容</td><td>便宜够用</td></tr><tr><td>智谱 AI</td><td>GLM-4.7</td><td>有</td><td>OpenAI 兼容</td><td>中文能力强</td></tr><tr><td>阿里百炼</td><td>qwen3-max</td><td>有</td><td>OpenAI 兼容</td><td>性价比高</td></tr><tr><td>DeepSeek</td><td>deepseek-chat</td><td>有</td><td>OpenAI 兼容</td><td>推理能力强</td></tr><tr><td>OpenAI</td><td>gpt-4o</td><td>无</td><td>原生</td><td>英文最强,需翻墙</td></tr></tbody></table><p data-pid="cW76qLT_">openclaw config set &#39;models.providers.minimax&#39; --json &#39;{<br/> &#34;baseUrl&#34;: &#34;<span class="invisible">https://</span><span class="visible">api.minimaxi.com/v1</span><span class="invisible"></span>&#34;,<br/> &#34;apiKey&#34;: &#34;你的API-Key&#34;,<br/> &#34;api&#34;: &#34;openai-completions&#34;,<br/> &#34;models&#34;: [<br/> { &#34;id&#34;: &#34;MiniMax-M2.5&#34;, &#34;name&#34;: &#34;MiniMax M2.5&#34; },<br/> { &#34;id&#34;: &#34;MiniMax-M2.1&#34;, &#34;name&#34;: &#34;MiniMax M2.1&#34; }<br/> ]<br/>}&#39;<br/><br/><i># 设置默认模型</i><br/>openclaw models set minimax/MiniMax-M2.5</p><p data-pid="4fdzCUWU">nano ~/.openclaw/openclaw.json</p><p data-pid="VxGVafi3">在 models 部分填入(其他提供商只需替换 baseUrl 和 apiKey):</p><p data-pid="IxPPUhJI">{<br/> &#34;models&#34;: {<br/> &#34;providers&#34;: {<br/> &#34;minimax&#34;: {<br/> &#34;baseUrl&#34;: &#34;<span class="invisible">https://</span><span class="visible">api.minimaxi.com/v1</span><span class="invisible"></span>&#34;,<br/> &#34;apiKey&#34;: &#34;你的sk-开头的Key&#34;,<br/> &#34;api&#34;: &#34;openai-completions&#34;,<br/> &#34;models&#34;: [<br/> { &#34;id&#34;: &#34;MiniMax-M2.5&#34;, &#34;name&#34;: &#34;MiniMax M2.5&#34; }<br/> ]<br/> }<br/> }<br/> },<br/> &#34;agents&#34;: {<br/> &#34;defaults&#34;: {<br/> &#34;model&#34;: {<br/> &#34;primary&#34;: &#34;minimax/MiniMax-M2.5&#34;<br/> }<br/> }<br/> }<br/>}</p><p data-pid="86MHFzmJ"><b>🔴 坑点</b> <b>4:MiniMax Coding Plan 的 API Key 格式</b> MiniMax 有两种 Key: - sk-sp- 开头 → Standard Plan Key - sk-cp- 开头 → Coding Plan Key(¥49/月套餐专属)</p><p data-pid="niz-qYKW">两者<b>不通用</b>,Coding Plan 必须用 sk-cp- 开头的 Key,否则会报错。</p><p data-pid="iTjG1xcw">智谱 AI(GLM)</p><p data-pid="y3S5PU9n">openclaw config set &#39;models.providers.zhipu&#39; --json &#39;{<br/> &#34;baseUrl&#34;: &#34;<span class="invisible">https://</span><span class="visible">open.bigmodel.cn/api/pa</span><span class="invisible">as/v4</span><span class="ellipsis"></span>&#34;,<br/> &#34;apiKey&#34;: &#34;你的API-Key&#34;,<br/> &#34;api&#34;: &#34;openai-completions&#34;,<br/> &#34;models&#34;: [<br/> { &#34;id&#34;: &#34;glm-4-plus&#34;, &#34;name&#34;: &#34;GLM-4 Plus&#34; },<br/> { &#34;id&#34;: &#34;glm-4.7&#34;, &#34;name&#34;: &#34;GLM-4.7&#34; }<br/> ]<br/>}&#39;<br/>openclaw models set zhipu/glm-4.7</p><p data-pid="Gmbeuk_1">阿里百炼(Qwen)</p><p data-pid="uC_wBrn0">openclaw config set &#39;models.providers.qwen&#39; --json &#39;{<br/> &#34;baseUrl&#34;: &#34;<span class="invisible">https://</span><span class="visible">dashscope.aliyuncs.com/</span><span class="invisible">compatible-mode/v1</span><span class="ellipsis"></span>&#34;,<br/> &#34;apiKey&#34;: &#34;你的API-Key&#34;,<br/> &#34;api&#34;: &#34;openai-completions&#34;,<br/> &#34;models&#34;: [<br/> { &#34;id&#34;: &#34;qwen3-max&#34;, &#34;name&#34;: &#34;Qwen3 Max&#34; },<br/> { &#34;id&#34;: &#34;qwen3-plus&#34;, &#34;name&#34;: &#34;Qwen3 Plus&#34; }<br/> ]<br/>}&#39;<br/>openclaw models set qwen/qwen3-max</p><p data-pid="NPQvMWNY">DeepSeek</p><p data-pid="TKE0ocxf">openclaw config set &#39;models.providers.deepseek&#39; --json &#39;{<br/> &#34;baseUrl&#34;: &#34;<span class="invisible">https://</span><span class="visible">api.deepseek.com/v1</span><span class="invisible"></span>&#34;,<br/> &#34;apiKey&#34;: &#34;你的API-Key&#34;,<br/> &#34;api&#34;: &#34;openai-completions&#34;,<br/> &#34;models&#34;: [<br/> { &#34;id&#34;: &#34;deepseek-chat&#34;, &#34;name&#34;: &#34;DeepSeek Chat&#34; },<br/> { &#34;id&#34;: &#34;deepseek-reasoner&#34;, &#34;name&#34;: &#34;DeepSeek Reasoner&#34; }<br/> ]<br/>}&#39;<br/>openclaw models set deepseek/deepseek-chat</p><p data-pid="QDQslMUV">NapCat 是 的 OneBot 协议适配器,让 OpenClaw 能收发 消息。</p><ol><li data-pid="N91FA580">下载 Docker Desktop for Mac</li><li data-pid="h4bIlABr">安装并启动(确保状态栏出现 Docker 图标)<br/><b>🔴 坑点</b> <b>5:Docker Desktop 架构</b> 同样注意下载与你 CPU 匹配的版本(Intel / Apple Silicon)。<br/><b>启动 NapCat 容器</b><br/>docker run -d \<br/> --name napcat \<br/> --restart always \<br/> -e ACCOUNT=你的号 \<br/> -e WS_ENABLE=true \<br/> -e NAPCAT_GID=\)(id -g) <br/> -e NAPCAT_UID=$(id -u) <br/> -p 3001:3001 <br/> -p 6099:6099 <br/> mlikiowa/napcat-docker:latest
扫码登录
# 查看容器日志,等待二维码出现
docker logs -f napcat
日志中会出现 QR Code,用手机 扫码登录。登录成功后会看到:
[] Logged in as: 你的昵称 (你的号)
配置 NapCat WebSocket
打开 NapCat 管理界面:http://localhost:6099







  • 首次登录需要查看 WebUI Token:
    • docker logs napcat 2&gt;&1 | grep ”WebUi Token“
      # 输出类似:[NapCat] [WebUi] WebUi Token: xxxxxxxx
    1. 添加一个 反向 WebSocket 连接:
    • URL: ws://host.docker.internal:18789/api/(Docker 内访问宿主机)
    • Token: 填你在 openclaw.json 中设置的 accessToken

    编辑 ~/.openclaw/openclaw.json,添加:

    {
    ”channels“: {
    ”“: {
    ”enabled“: true,
    ”wsUrl“: ”ws://127.0.0.1:3001“,
    ”accessToken“: ”你设置的密码“
    }
    }
    }







    🔴 坑点 6:NapCat 连接方向 OpenClaw 和 NapCat 之间有两种连接方式: - 正向 WS:OpenClaw 主动连 NapCat(在 channels..wsUrl 配置) - 反向 WS:NapCat 主动连 OpenClaw(在 NapCat WebUI 配置)

    推荐正向 WS(更简单),即 OpenClaw 连接 ws://127.0.0.1:3001。

    编辑 ~/.openclaw/openclaw.json,确保有 gateway 认证配置:

    {
    ”gateway“: {
    ”mode“: ”local“,
    ”auth“: {
    ”mode“: ”token“,
    ”token“: ”一个随机生成的长字符串“
    }
    }
    }







    生成随机 token 的方法:

    openssl rand -hex 24

    # 安装为 LaunchAgent(开机自启)
    openclaw gateway install

    # 或手动前台运行(调试用)
    openclaw gateway



    检查启动状态:

    # 查看日志
    tail -20 ~/.openclaw/logs/gateway.log

    正常启动日志应该包含:

    [gateway] listening on ws://127.0.0.1:18789
    [] Connected to OneBot server
    [] Logged in as: 你的昵称 (你的号)

    🔴 坑点 7:Gateway 启动失败常见原因 1. 端口被占用:lsof -i :18789,kill 掉占用进程 2. JSON 格式错误:用 python3 -m json.tool ~/.openclaw/openclaw.json 验证 3. Node 版本检测:如果手动安装 Node,Gateway 可能找不到,日志会提示 System Node unknown…is below the required Node 22+,但只要它能用你安装的 Node 就没问题 4. LaunchAgent 启动失败:用 openclaw gateway stop && openclaw gateway install 重装

    这三个是内置工具,不需要额外安装,在配置文件中启用即可。

    工具 功能 类比 依赖
    web_search 关键词搜索,返回结果列表 “打开百度搜一下”
    web_fetch 读取指定 URL 的正文内容 “把这篇文章内容读出来”
    browser 控制真实 Chrome 浏览器 “坐在电脑前手动操作浏览器” Chrome + 扩展

    编辑 ~/.openclaw/openclaw.json,在顶层添加 tools 字段:

    {
    ”tools“: {
    ”web“: {
    ”fetch“: {
    ”enabled“: true,
    ”maxChars“: 10000,
    ”timeoutSeconds“: 30
    },
    ”search“: {
    ”enabled“: true
    }
    }
    }
    }












    🔴 坑点 8:browser 不是放在 tools 下的! browser 是独立的顶级服务,不需要在 tools 中声明。如果写了 ”tools“: { ”browser“: {…} } 会导致配置校验失败,Gateway 无法启动!

    错误示例(不要这样写):

    ”tools“: {
    ”browser“: { ”enabled“: true } 会报错
    }

    browser 服务会在 Gateway 启动时自动开启,日志中出现 Browser control listening on 127.0.0.1:18791/ 即表示就绪。

    🔴 坑点 9:JSON trailing comma JSON 不允许最后一个元素后面有逗号。以下写法会导致 Gateway 启动失败:

    {
    ”search“: { ”enabled“: true }
    }, 这个逗号不能有(如果后面没有其他字段)

    改完配置后务必用 python3 -m json.tool ~/.openclaw/openclaw.json 验证。

    Browser 工具需要一个 Chrome 扩展来桥接 OpenClaw 和浏览器。

    openclaw browser extension install

    这会把扩展文件下载到 /.openclaw/browser/chrome-extension/。

    1. 打开 Chrome,地址栏输入 chrome://extensions
    2. 右上角开启开发者模式
    3. 点击加载已解压的扩展程序
    4. 选择路径:/.openclaw/browser/chrome-extension
    5. 固定扩展到工具栏

    加载后会弹出设置页面(chrome-extension://xxx/options.html),填写:

    字段
    Port 18792(默认,不用改)
    Gateway token 填 openclaw.json 中 gateway.auth.token 的值

    Save,扩展图标变为已连接状态即可。

    🔴 坑点 10:访达看不到 .openclaw 目录 macOS 默认隐藏以 . 开头的文件和目录。 - 快捷键:在访达中按 Cmd + Shift + . 切换显示隐藏文件 - 终端打开:open ~/.openclaw

    🟡 提示:web_fetch 的局限性 部分网站(如知乎)有反爬保护,web_fetch 直接请求会被拦截,返回空内容或要求登录。此时需要用 browser 工具让 Agent 通过真实浏览器访问。可以告诉机器人”用浏览器打开这个链接”来触发 browser 工具。

    以下是一份完整可用的配置文件模板:

    {
    ”models“: {
    ”providers“: {
    ”minimax“: {
    ”baseUrl“: ”api.minimaxi.com/v1“,
    ”apiKey“: ”你的API-Key“,
    ”api“: ”openai-completions“,
    ”models“: [
    { ”id“: ”MiniMax-M2.5“, ”name“: ”MiniMax M2.5“ }
    ]
    }
    }
    },
    ”agents“: {
    ”defaults“: {
    ”model“: {
    ”primary“: ”minimax/MiniMax-M2.5“
    },
    ”models“: {
    ”minimax/MiniMax-M2.5“: {}
    }
    }
    },
    ”commands“: {
    ”native“: ”auto“,
    ”nativeSkills“: ”auto“,
    ”restart“: true,
    ”ownerDisplay“: ”raw“
    },
    ”gateway“: {
    ”mode“: ”local“,
    ”auth“: {
    ”mode“: ”token“,
    ”token“: ”你的gateway-token(openssl rand -hex 24 生成)“
    }
    },
    ”plugins“: {
    ”entries“: {
    ”“: { ”enabled“: true }
    }
    },
    ”tools“: {
    ”web“: {
    ”fetch“: {
    ”enabled“: true,
    ”maxChars“: 10000,
    ”timeoutSeconds“: 30
    },
    ”search“: {
    ”enabled“: true
    }
    }
    },
    ”channels“: {
    ”“: {
    ”enabled“: true,
    ”wsUrl“: ”ws://127.0.0.1:3001“,
    ”accessToken“: ”你设置的NapCat连接密码“
    }
    }
    }



























































    # 版本 & 健康检查
    openclaw –version
    openclaw doctor # 全面健康检查
    openclaw doctor –fix # 自动修复检测到的问题

    # Gateway 管理
    openclaw gateway install # 安装为 LaunchAgent(开机自启)
    openclaw gateway stop # 停止
    openclaw gateway # 前台运行(调试用)

    # 配置
    openclaw config get # 查看当前配置
    openclaw configure # 交互式配置向导

    # 模型
    openclaw models list # 查看可用模型
    openclaw models set &lt;provider&gt;/&lt;model-id&gt; # 切换模型

    # Skills
    openclaw skills list # 查看所有技能及状态
    openclaw skills check # 检查哪些技能就绪/缺依赖
    openclaw skills info &lt;name&gt; # 查看某个技能详情

    # 日志
    tail -f ~/.openclaw/logs/gateway.log # 实时查看日志

    # 直接对话(绕过聊天通道)
    openclaw agent –message ”你好“


























    # 坑点 现象 解决方案
    1 CPU 架构不匹配 Bad CPU type in executable uname -m 确认架构,下载对应版本
    2 npm 全局路径缺失 openclaw: command not found 配置 npm prefix 并加入 PATH
    3 MiniMax Key 类型混用 API 鉴权失败 Coding Plan 用 sk-cp- 开头的 Key
    4 JSON trailing comma Gateway 启动失败 python3 -m json.tool 校验 JSON
    5 browser 写在 tools 下 Unrecognized key: ”browser“ browser 是独立服务,不放 tools 里
    6 NapCat 扫码超时 容器反复重启 docker logs -f napcat 及时扫码
    7 .openclaw 目录不可见 访达找不到配置目录 Cmd+Shift+. 或 open ~/.openclaw
    8 Gateway LaunchAgent 故障 无法 start/stop 先 stop 再 install 重装
    9 知乎等反爬网站 web_fetch 返回空 改用 browser 工具访问
    10 macOS 下载文件被隔离 下载的二进制无法执行 xattr -cr 文件路径 移除隔离属性
    • [[2026-02-28-AI笔记工作流搭建指南]]

    小讯
    上一篇 2026-03-11 17:43
    下一篇 2026-03-11 17:45

    相关推荐

    版权声明:本文内容由互联网用户自发贡献,该文观点仅代表作者本人。本站仅提供信息存储空间服务,不拥有所有权,不承担相关法律责任。如发现本站有涉嫌侵权/违法违规的内容,请联系我们,一经查实,本站将立刻删除。
    如需转载请保留出处:https://51itzy.com/kjqy/213411.html