为什么我是企业办税员,在电子税务局开不到数电票呢?
数电票只有法定代表人、财务负责人和开票员三者才有权限开具喔!
原来是这样,那要怎样添加开票员身份啊?
请注意只有企业法定代表人、财务负责人和管理员可以添加开票员权限,已为您准备操作指引,一起来看看吧。
打开新电子税务局网页端,选择【企业业务】,以法人/财务负责人/管理员身份登录进入新电局。

点击右上角【我的信息】-【账户中心】,进入账户中心界面。

点击【人员权限管理】-【添加办税人员】,输入姓名、证件号码等办税人员相关身份信息,身份类型选择【开票员】,并选择相应的人员权限及有效期止,确认无误后点击“确定”。


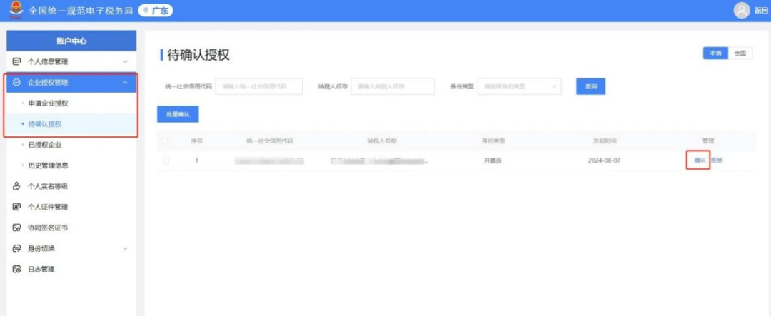
请待确认的开票员选择【自然人业务】登录新电子税务局,阅读用户提醒并点击【确认】。


进入界面后,点击【我的信息】-【账户中心】。

在左侧栏选择【企业授权管理】,进入【待确认授权】界面,找到对应的记录点击“确认”,完成统一密码设置即可完成开票员身份添加操作。



来源:国家税务总局江门市税务局
供稿:国家税务总局江门市新会区税务局
编发:国家税务总局江门市税务局纳税服务中心(税收宣传中心)


版权声明:本文内容由互联网用户自发贡献,该文观点仅代表作者本人。本站仅提供信息存储空间服务,不拥有所有权,不承担相关法律责任。如发现本站有涉嫌侵权/违法违规的内容,请联系我们,一经查实,本站将立刻删除。
如需转载请保留出处:https://51itzy.com/kjqy/171188.html