总结
机会是留给有准备的人,大家在求职之前应该要明确自己的态度,熟悉求职流程,做好充分的准备,把一些可预见的事情做好。
对于应届毕业生来说,校招更适合你们,因为绝大部分都不会有工作经验,企业也不会有工作经验的需求。同时,你也不需要伪造高大上的实战经验,以此让自己的简历能够脱颖而出,反倒会让面试官有所怀疑。
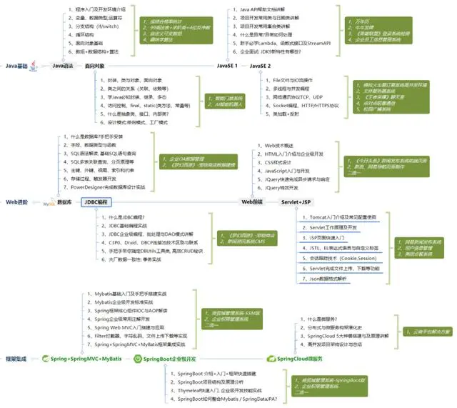
你在大学时期应该明确自己的发展方向,如果你在大一就确定你以后想成为Java工程师,那就不要花太多的时间去学习其他的技术语言,高数之类的,不如好好想着如何夯实Java基础。下图涵盖了应届生乃至转行过来的小白要学习的Java内容:
请转发本文支持一下

本文已被CODING开源项目:【一线大厂Java面试题解析+核心总结学习笔记+最新讲解视频+实战项目源码】收录
需要这份系统化的资料的朋友,可以点击这里获取
博主介绍:黄菊华老师《Vue.js入门与商城开发实战》《微信小程序商城开发》图书作者,CSDN博客专家,在线教育专家,CSDN钻石讲师;专注大学生毕业设计教育和辅导。
所有项目都配有从入门到精通的基础知识视频课程,学习后应对毕业设计答辩。
项目配有对应开发文档、开题报告、任务书、PPT、论文模版等项目都录了发布和功能操作演示视频;项目的界面和功能都可以定制,包安装运行!!!
如果需要联系我,可以在CSDN网站查询黄菊华老师
在文章末尾可以获取联系方式
在答辩中,评委们通常会问一些常规问题来了解你的项目和所使用的技术。以下是一些可能的问题以及如何回答的指导:
- 项目背景和目的是什么? 回答时要简明扼要地介绍项目的背景,例如为什么选择开发这个健康监测系统以及你们的目标是什么。强调项目的重要性和为用户带来的好处。
- 项目中使用了哪些技术? 列出使用的技术及其主要功能。例如,前端使用微信小程序,后台使用Java语言和Springboot框架,数据库使用MySQL等。解释为什么选择这些技术,以及它们如何帮助解决项目需求。
- 在开发过程中遇到了哪些困难?如何解决? 回答时可以举例说明一些具体的困难,如技术难题、时间限制、资源限制等。然后介绍你们是如何应对这些困难的,例如寻求帮助、学习新技术、优化任务分配等。
- 在项目中有哪些亮点和创新之处? 回答时可以重点突出项目中的一些特点、创新之处或者技术亮点。例如,你们是否使用了某些新兴技术、采用了特殊的算法或者设计了优化用户体验的功能等。
- 项目的未来发展方向是什么? 回答时可以向评委们展示你们对项目未来的规划和展望。你们是否考虑增加更多的功能、改进用户体验、扩展到其他平台或者进行市场推广等。
- 你在项目中承担了什么角色和职责? 回答时要明确说明自己在项目中的具体职责和所承担的角色。例如,是否负责前端或后台的开发,是否参与了需求分析或项目管理等。强调自己的贡献和个人技能的发展。
- 项目的测试和验收情况如何? 回答时可以介绍一些测试和验收的内容和方法。例如,是否进行了单元测试、系统测试、用户测试等。强调项目的质量控制和用户满意度。
- 你在项目中遇到的最大挑战是什么?你是如何应对的? 回答时要诚实地介绍你在项目中遇到的最大挑战,并描述你是如何应对的。可以强调你的应变能力、学习能力和团队合作精神。
在回答这些问题时,要保持自信和清晰的表达。重点突出项目的价值和创新之处,展示你们的专业能力和团队合作能力。最后,要准备一些问题来询问评委,表现出对项目的进一步思考和学习的态度。
在微信小程序失物招领系统使用Java和Spring Boot框架进行后台开发的答辩中,你可能会遇到一系列关于系统设计、功能实现、技术选型、用户体验和安全性等方面的问题。以下是一些建议的答辩问题和相应的回答方式:
1. 项目背景与意义
- 问题:为什么选择开发失物招领系统?
- 回答:介绍失物招领的现实需求,如校园、社区、公司等场景中失物招领的重要性。强调系统能够帮助用户快速发布失物信息、寻找失物,减少失物丢失带来的不便,提高物品找回率。
2. 技术选型
- 问题:为什么选择Java和Spring Boot作为开发技术?
- 回答:说明Java的通用性、稳定性和Spring Boot的易用性、高效性。强调Spring Boot能够简化Spring应用的开发过程,快速构建RESTful API,缩短开发周期。
3. 系统设计与架构
- 问题:请描述你的系统设计和架构。
- 回答:概述系统的整体架构,包括前后端分离、数据库设计、API接口等。强调系统的模块化设计、可扩展性和可维护性,以及如何处理失物信息的发布、查询和匹配等核心功能。
4. 功能实现
- 问题:你的系统实现了哪些核心功能?
- 回答:详细介绍系统的主要功能,如用户注册登录、失物发布、失物查询、失物匹配、联系失主等。讨论如何使用Spring Boot和相关技术实现这些功能,并强调系统的易用性和用户友好性。
5. 微信小程序集成
- 问题:如何与微信小程序进行集成?
- 回答:描述后端如何提供API接口供微信小程序调用,包括数据交互、用户认证等。同时,可以提及如何确保API的安全性和稳定性,如使用HTTPS、API鉴权等。
6. 用户体验与界面设计
- 问题:如何确保良好的用户体验?
知其然不知其所以然,大厂常问面试技术如何复习?
1、热门面试题及答案大全
面试前做足功夫,让你面试成功率提升一截,这里一份热门350道一线互联网常问面试题及答案助你拿offer


2、多线程、高并发、缓存入门到实战项目pdf书籍



3、文中提到面试题答案整理

4、Java核心知识面试宝典
覆盖了JVM 、JAVA集合、JAVA多线程并发、JAVA基础、Spring原理、微服务、Netty与RPC、网络、日志、Zookeeper、Kafka、RabbitMQ、Hbase、MongoDB 、Cassandra、设计模式、负载均衡、数据库、一致性算法 、JAVA算法、数据结构、算法、分布式缓存、Hadoop、Spark、Storm的大量技术点且讲解的非常深入



本文已被CODING开源项目:【一线大厂Java面试题解析+核心总结学习笔记+最新讲解视频+实战项目源码】收录
需要这份系统化的资料的朋友,可以点击这里获取
ums/4f45ff00ffa03fab5e56a57acb)收录
需要这份系统化的资料的朋友,可以点击这里获取

版权声明:本文内容由互联网用户自发贡献,该文观点仅代表作者本人。本站仅提供信息存储空间服务,不拥有所有权,不承担相关法律责任。如发现本站有涉嫌侵权/违法违规的内容,请联系我们,一经查实,本站将立刻删除。
如需转载请保留出处:https://51itzy.com/kjqy/11617.html