唯品会MP电子面单使用
自国家出台了个人信息保护和数据安全相关的法律法规后,从唯品会平台获取的订单会员敏感信息(收件人姓名、收件人手机、收件人电话、地址等)均为密文数据,不允许解密,因此订单的发货履约需要使用唯品会平台获取电子面单和唯品会面单打印组件进行打印。
获取MP电子面单操作步骤如下:
1.申请开通电子面单服务
- 登录唯品会商家后台,进入“物流管理”页面,选择“电子面单服务”。
- 根据实际情况选择对应的快递服务商,并申请合作。如果是直营型物流公司,需要填写客户月结编号;如果是加盟型物流公司,需要根据发货地区选择对应的物流网点,并进行单量充值。
- 填写相关信息后,点击“保存”按钮,并通知合作的快递网点进行审核操作。

讯享网
2.配置自定义区域模板

- 在唯品会商家后台的“物流管理”页面,选择“面单模板”,点击“新增”按钮。
- 选择承运商、模板尺寸和模板名称,并点击“配置”按钮进入自定义区域设置。

- 在自定义区域设置中,可以拖动文本、长文到自定义区域,设置字段名和字段内容(下拉选择需要的字段内容)。完成设置后,点击“生成json到extrarea”按钮,并保存模板。

3.使用电子面单
- 在打印订单时,选择唯品会电子面单,并勾选需要打印的订单。
- 系统将自动调用配置的电子面单模板,生成电子面单并打印出来。
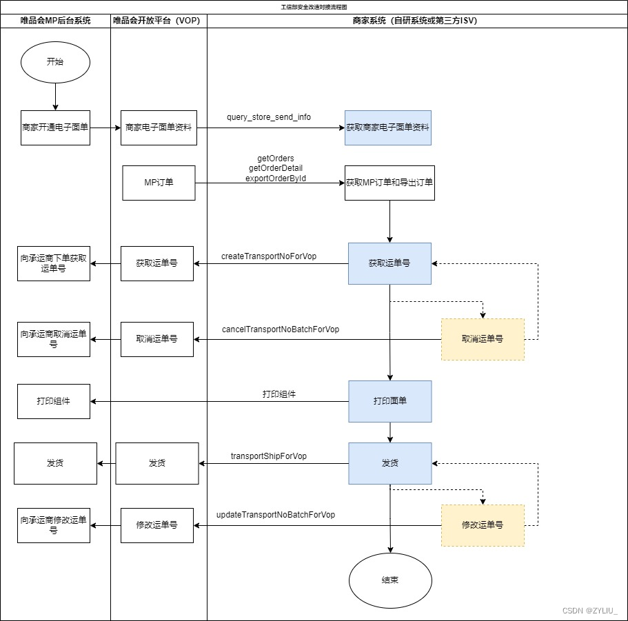
详细的对接流程图

需要注意的是,唯品会MP电子面单接口对接流程需要用到的接口参数比较多,建议在实际操作时参考唯品会MP官方文档或联系唯品会MP客服获取最新的接口对接指南和技术支持。无技术能力的商家,建议通过电商中台来对接电商平台,实现商品通、订单通、库存通。这里推荐点三电商中台,需要的朋友可以点击看看。


版权声明:本文内容由互联网用户自发贡献,该文观点仅代表作者本人。本站仅提供信息存储空间服务,不拥有所有权,不承担相关法律责任。如发现本站有涉嫌侵权/违法违规的内容,请联系我们,一经查实,本站将立刻删除。
如需转载请保留出处:https://51itzy.com/kjqy/54646.html