引言:
杜甫《春望》
国破山河在,城春草木深。
感时花溅泪,恨别鸟惊心。
烽火连三月,家书抵万金。
白头搔更短,浑欲不胜簪。
简单的几句诗歌,透析了在古代,人与人之间远距离通信的需求和相应的通信方式以及古人远程通信的困难。
这里提及了两种通信:
一种是烽火通信,这是一种发生在古代战争时期的军用通信方式。
一种是书信通信,这是一种军民两用的通信方式。
本文主要讨论“烽火通信”这种通信背后的通信原理。

烽火狼烟本是古代中国边境的士兵为了及时的传递敌人来犯的信息,在烽火台上点燃“燃料”,点燃时的烟很大,可以从很远处看到,就这样,烽火台一个接一个的点下去,敌人来犯的消息就被很快的传递出去。
烽火台又称烽燧,俗称烽堠、烟墩、墩台。古时用于点燃烟火传递重要消息的高台,是古代重要军事防御设施,是为防止敌人入侵而建的,遇有敌情发生,则白天施烟,夜间点火,台台相连,传递消息。是最古老但行之有效的消息传递方式。
烽火戏诸侯,指西周时周幽王,为褒姒(bāo sì)一笑,点燃了烽火台,戏弄了诸侯。褒姒看了果然哈哈大笑。幽王很高兴,因而又多次点燃烽火。后来诸侯们都不相信了,也就渐渐不来了。后来犬戎攻破镐京,杀死周幽王。这是一个烽火通信的历史典故。
目录:
1. 什么是通信
2. 通信系统模型
3. 信息发送过程:信宿
4. 信号传输过程:信道
5. 信息接收过程:信宿
6. 特点
1. 什么是通信
广义的通信定义:是信源与信宿指之间通过某种媒介进行信息传递与交流的过程。
本案例通信定义:在发现敌情的战士与援军之间,通过烽火这种媒介进行敌情信息传递的过程。
交流与传递的区别是,前者是双向的,后者是单向的。
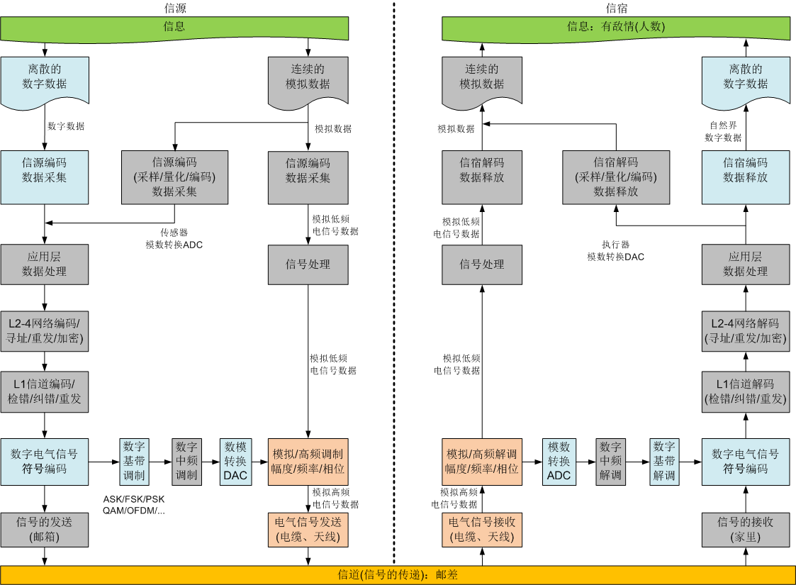
2. 通信系统模型

注:
在上图中,灰色的框图表示在此案例中不适用。
3. 信息发送过程:信源
(0)信源:发现敌情的士兵
(1)需要传递的信息:敌情信息,包括是否有敌人?来敌的数量等级?
比如发现敌人5000人。
(2)信源编码:
- 0:表示没有敌人
- 1:表示<=1000个敌人
- 2:表示<=10000个敌人
- 3:表示<=个敌人
- 4:表示<=个敌人
这样就得到了5个等级。
编码后,得到的数据是0或1或2或3或4
(3)应用层数据处理:无
(4)网络编码:无
(5)信道编码:无
(6)电气符号编码:
所谓电气符号编码,就是如何同物理的电气信息表示基本的数据。
在计算机中,就是如何用电气信号表示0和1,比如用正+高电平表示0,用负数-高电平表示1.
在这里,就是用狼烟的浓度这个物理形态表示是否有敌人。低浓度表示无敌人0,高浓度表示有敌人1.
用狼烟的股数表示等级的多少,1一股轻烟表示0等级,1股浓烟表示等级1;2股狼烟表示等级2,依次类推。
有了上述的狼烟物理特性的编码,现在就需要把特性调制到实际的狼烟之中,以便于传输。
(7)基带调制:
基带调制的过程,就是把0,1,2,3,4这5个不同的数字信号等级,加载到实际的物理的狼烟上。
要能够进行此调制,就需要做一些准备工作:如建立4股狼烟的“烟囱”,还要准备好狼烟的材料:狼粪或柴火。当然,也需要人工的参与。因此,这里是由人工来调制。

调制的过程:根据实际的敌人的数量来准备调制的材料和点火的。
0:无敌人,则准备少量的材料,点燃1股材料,就可以生产1股轻烟。
1:<=1000人,则准备大量的材料,点燃1股材料,就可以生产1股浓烟。
2:<=10000人,则准备大量的材料,点燃2股材料,就可以生产2股浓烟。
上述就是抽象为所谓的“基带调制”:
输入:敌人的数量等级。
调制器:有人、材料、点火器等组成
输出:狼烟的形状,包括股数、浓度,有时候还可能包括颜色等。
(8)中频调制:无
(9)DAC转换:无
(10)高频调制:通过空气来传播狼烟显然不太高效,因此需要通过光传播的形状。
这个过程就所谓的“高频调制“,当然,这个过程不是人为的,而是大自然来完成的。
只要是晴天,狼烟的形状就课可以承载在光波之上,进行远程的传输。远处的人就可以看到狼烟的形状。
至此:关于敌情的信息,先加载在狼烟这个低频信号上,再加载在光波这个高频信号上进行传输了。
4. 信号传输过程:信道

这里的敌情信息传播太阳的反射光进行的。
但受到物理条件、反射光本身的衰减、人眼这个解调器的等限制,狼烟的信息不可能传输得太远,也就是几公里的范围,如何让这个信息在整个绵延几千公里的物理空间上,快速的传递敌情信息呢?
当时的解决方案就是:就是各几公里,增加一个烽火台,通过绵延的烽火台,把敌情的信息,一站站的传递下去。
在现代通信系统中,“中继器”就起着类似“烽火台”中继信号的作用。
5. 信息接收过程:信宿
对信号的接收和信息的提取(解调)是由人眼和人的大脑来完成的。

(0)信宿:援军或军情的决策者
(1)信号接收:人的眼睛捕获光波信息。
(2)高频解调:在视网膜上成像,然后通过滤波,去掉不需要的信息,得到狼烟的整体的图像信号。
(3)基带解调:根据狼烟的整体的图像信息,获取狼烟的物理特性:股数和狼烟的浓度信息。比如三股狼烟,高浓度
(4)符号解码:根据狼烟的股数和浓度信息,进行解码,得到等级数字3。
(5)信道解码:无
(6)网络层解码:无
(7)应用层数据处理:无
(8)信宿解码:根据下面的解码表,对于等级数字“3”进行解码,得到敌人的数量在1万-10万之间。
- 0:表示没有敌人
- 1:表示<=1000个敌人
- 2:表示<=10000个敌人
- 3:表示<=个敌人
- 4:表示<=个敌人
(9)数字数据:敌人的数量在1万-10万之间
(10)信息:大军压境、军情紧急
至此:援军或军情的决策者,获取了边关的敌情信息:大军压境、军情紧急。
6. 特点
(1)不安全:
此信息的传递过程是不安全的,内容信息能够所有人都能看到,包括敌人。
(2)不可靠:
此信息的传递过程是不可靠的,受到天气、时辰(白天与夜晚)的影响很大,遇上雨天,狼烟信号很容易被冲淡,无法传播。
(3)快速:由于通过狼烟的反射光进行传输,相对于骑马,这种通信方式传输速度快。
(4)距离远:如果结合各个烽火台的中继传输,可以绵延传输几千公里。
7.结束语
现代通信是指基于“电信号”的通信。
此案例,仅仅是广义上的通信,中间的通信过程与狭义上的现代通信过程还有很大的差别。
通过此案例,可以了解一下通过调制进行通信的基本原理与过程。
版权声明:本文内容由互联网用户自发贡献,该文观点仅代表作者本人。本站仅提供信息存储空间服务,不拥有所有权,不承担相关法律责任。如发现本站有涉嫌侵权/违法违规的内容,请联系我们,一经查实,本站将立刻删除。
如需转载请保留出处:https://51itzy.com/kjqy/41786.html