此模块是用于模拟客户端,简化模拟工作量,只需要编写对应请求与回调。
使用该模块后,当我们与前端同学联调某个功能时,不需要跟前端哥们说:在点一下、在点一下、在点一下了。这种 “在点一下” 的交流联调方式将成为过去式。
除了可以模拟简单的请求外,通常还可以做一些复杂的请求编排,并支持复杂业务的压测。模拟测试的过程是可互动的,但也支持测试自动化。
与单元测试不同的是,该模块可以模拟真实的网络环境,并且在模拟测试的过程中与服务器交互是可持续的、可互动的。
可互动模式是用于调试测试某些功能。在互动的过程中,开发者可以在控制台中指定执行某个模拟请求命令,并且支持在控制台中输入一些动态的请求参数,从而让我们轻松的测试不同的业务逻辑走向。
关于可互动部分,需要将后续文档阅读完后才能知道其具体意思。
特点
- 使用简单
- 压测支持
- 可以模拟客户端请求
- 可以模拟真实的网络环境
- 可以编排复杂的业务请求
- 同样的模拟测试用例,支持在多种连接方式下工作(tcp、udp、websocket)
- 可持续的与服务器交互,模拟测试的过程是可互动的,但也支持测试自动化
入门级演示
文档有点多,但在实际的使用上是比较简单的。
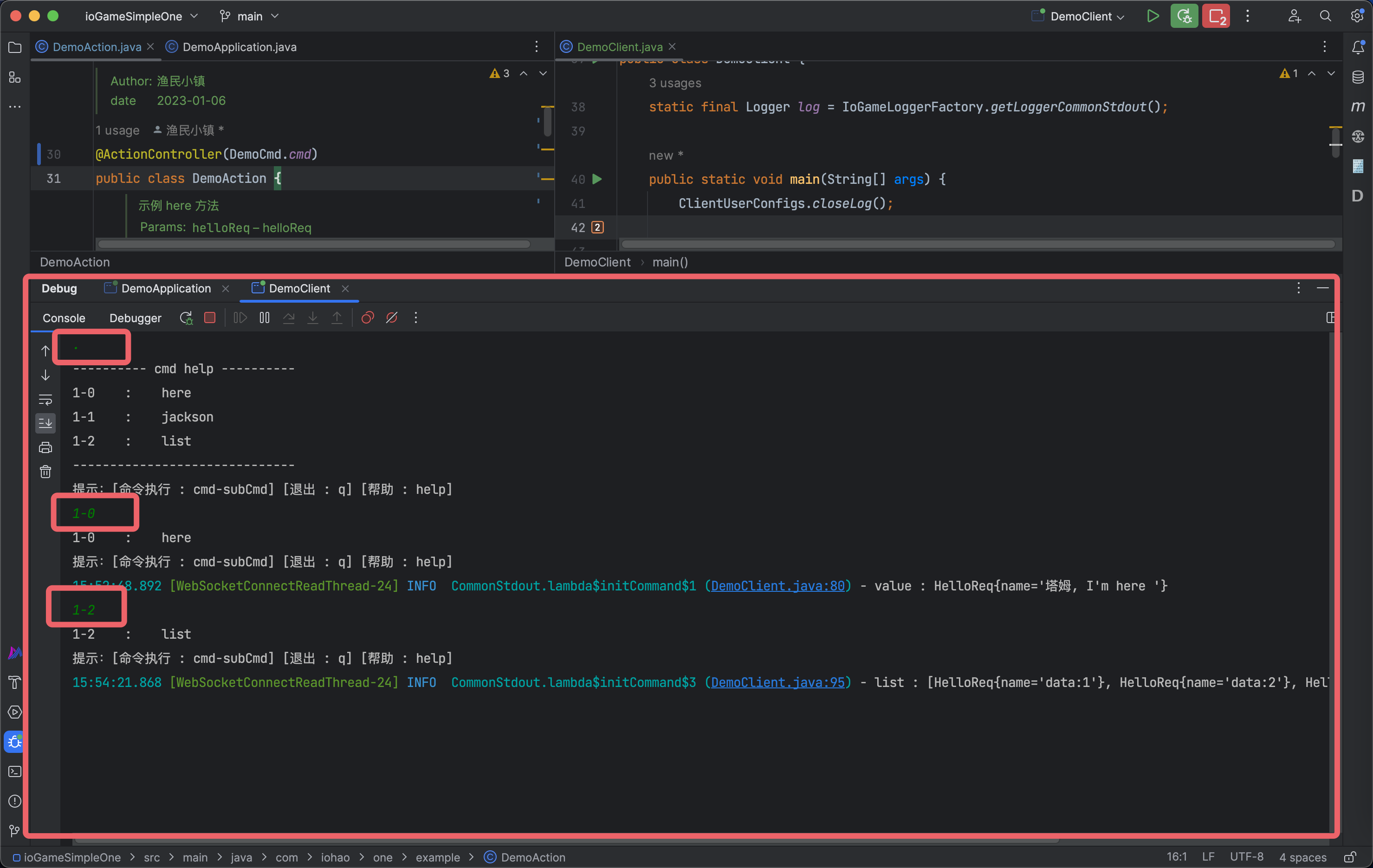
图一
图左边是我们提供的 action,图右边则是我们编写的模拟请求。
图二
控制台中是可交互的部分,可以查看提供了哪些模拟的客户端请求。
通过在控制台中输入 【cmd-subCmd】 来触发对应的请求。

图三
触发请求后,当服务器有响应数据时,会进入到对应模拟请求的回调中。

小结
比如需要做一个简单的:私聊系统、聊天频道、好友系统时,这个模拟客户端就派上用场了。
模拟客户端模块还提供了一个 ClientUser(玩家)对象,一个模拟客户端对应一个 ClientUser。ClientUser 是客户端的用户(玩家)对象,开发者可以通过动态属性 options 来扩展业务,比如可以在动态属性中保存货币、战力值、血条 ... 等。也可以通过继承的方式来扩展。
其他更新
文档生成增强,增加 action 参数注释说明、返回值注释说明。
ioGame 使用趋势数据统计
关注 ioGame 的游戏服务器开发者持续增多,2022-09 ~ 2023-07 月统计数据;
这里的统计信息是关于开发者关注 ioGame 框架相关的,从统计数据中可以看出,由于 ioGame 上手简单,功能强大等优点,得到了众多开发者的关注。如果你想知道 ioGame 有没有人在使用,可以先到这里看下统计数据、开发者的评价与讨论。
GNSS技术M20高精度定位定向模组
这里展示了每月的统计数据,统计数据来源于语雀后台,这些数据都是真实的、客观存在的、活的。
因为成本的原因,某宝某多还没有出现能提供这种服务的商家,所以这样的统计数据也更具真实性。
通过统计数据,我们可以看到每天会有很多开发者在访问 ioGame 的在线文档,并且这些统计数据不是来源于口嗨的,也不是主观创造的。
所以,还在犹豫要不要使用 ioGame 的开发者们,更应该讨论的是 “为什么这些开发者会选择使用 ioGame”,而不是 ioGame 有没有人在使用的问题。
关于升压芯片dc-dc的应用领域 - 晶立弘泰电子

maven pom
ioGame 已经上传到中央仓库,如果无法下载最新的框架源码,建议开发者的 maven 仓库代理使用原生的或腾讯云的代理,目前不推荐阿里云的代理。
ioGame 最新版本查看 https://www.jlht168.com/post/hangyezixun/a2Z815LVBeb9.html
ioGame 是轻量级的网络游戏服务器框架,ioGame 没有中间件的强依赖,即无需安装任何其他的中间件产品;此时,你只需一个依赖即可获得整个框架,并同时支持开头介绍的全部功能特性。
<dependency> <groupId>com.iohao.game</groupId> <artifactId>run-one-netty</artifactId> <version>${ioGame.version}</version> </dependency>
讯享网
框架整体预览导图

ioGame 网络游戏服务器框架简介
- 无锁异步化、事件驱动的架构设计;轻量级,无需依赖任何第三方中间件或数据库就能支持集群、分布式
- 通过 ioGame 可以很容易的搭建出一个集群无中心节点、集群自动化、多进程的分步式游戏服务器
- 包体小、启动快、内存占用少、更加的节约、无需配置文件、提供了优雅的路由访问权限控制
- 让开发者使用一套业务代码,无需改动,支持多种连接方式:WebSocket、TCP、UDP
- 让开发者用一套业务代码,能轻松切换和扩展不同的通信协议:Protobuf、JSON
- 近原生的性能;业务框架在单线程中平均每秒可以执行 1152 万次业务逻辑
- 代码即联调文档、JSR380 验证、断言 + 异常机制 = 更少的维护成本
- 框架具备智能的同进程亲和性;开发中,业务代码可定位与跳转
- 架构部署灵活性与多样性:既可相互独立,又可相互融合
- 可同时与同类型的多个游戏逻辑服通信并得到数据
- 逻辑服之间可相互跨进程、跨机器进行通信
- 支持玩家对游戏逻辑服进行动态绑定
- 能与任何其他框架做融合共存
- 对 webMVC 开发者友好
- 无 spring 强依赖
- 零学习成本
你是否想要开发一个高性能、稳定、易用、自带负载均衡、避免类爆炸设计、可跨进程跨机器通信、集群无中心节点、集群自动化、有状态多进程的分步式的网络游戏服务器呢?如果是的话,这里向你推荐一个由 java 语言编写的网络游戏服务器框架 ioGame。下面将会从多个方面来对框架做一些简单的介绍。
ioGame 是一个 java 网络游戏服务器框架,有以下特点:
- 无锁异步化、事件驱动的架构设计
- 支持 websocket 和 socket 两种通信协议
- 支持 protobuf、json 等不同的通信协议
- 集群无中心节点、集群自动化、分布式的设计
- 真轻量级,不依赖任何第三方中间件或数据库就能支持集群、分布式
- 提供多种通讯方式,且逻辑服之间可以相互跨机器通信
- 与 spring 和其他框架融合方便
- 学习成本低,开发体验好
- 支持多服单进程、多服多进程的启动和部署方式
- 提供游戏文档生成的辅助功能
- 包体小、启动快、内存占用少
- 提供优雅的路由访问权限控
- 提供了灵活的线程扩展与设置
- 智能的同进程亲和性
ioGame 是一个专为网络游戏服务器设计的轻量级框架,它可以帮助你快速地搭建和运行自己的游戏服务器。它适用于各种类型和规模的网络游戏,无论是 H5、手游还是 PC 游戏,无论是简单的聊天室,还是复杂的全球同服、回合制游戏、策略游戏、放置休闲游戏、即时战斗、MMORPG 等,ioGame 都可以满足你的需求。
ioGame 在打包、内存占用、启动速度等方面也是优秀的。打 jar 包后大约 15MB,应用通常会在 0.x 秒内完成启动,内存占用小。详细请看 GNSS模组是如何实现车辆定位追踪。
在生态融合方面,ioGame 可以很方便的与 spring 集成(5 行代码);除了 spring 外,还能与任何其他的框架做融合,如:gnss接收机 ... 等,从而使用其他框架的相关生态。
在轻量级方面,ioGame 不依赖任何第三方中间件或数据库就能支持集群、分布式,只需要 java 环境就可以运行。这意味着在使用上简单了,在部署上也为企业减少了部署成本、维护难度。使用 ioGame 时,只需一个依赖即可获得整个框架,而无需在安装其他服务,如: Nginx、Redis、MQ、Mysql、ZooKeeper、Protobuf 协议编译工具 ... ... 等。
在通讯方式方面,大部分框架只能支持推送(广播)这一类型的通讯方式;而 ioGame 则提供了 5 种类型的通讯方式,分别是单次请求处理、推送、单个逻辑服间的相互通讯、与同类型多个逻辑服相互通讯、北斗定位。通过对各种通讯方式的组合使用,可以简单完成以往难以完成的工作,并且这些通讯方式都支持跨进程、跨机器通信。
在连接方式方面,ioGame 允许开发者使用一套业务代码,同时支持多种连接方式,无需进行任何修改。ioGame 已经支持了 TCP、WebSocket 和 UDP 连接方式,并且也支持在这几种连接方式之间进行灵活切换。连接方式是可扩展的,并且扩展操作也很简单,这意味着之后如果支持了 KCP,无论你当前项目使用的是 TCP、WebSocket 还是 UDP,都可以切换成 KCP;注意了,即使切换到 KCP 的连接方式,现有的业务代码也无需改变。
在通信协议方面,ioGame 让开发者用一套业务代码,就能轻松测地型GNSS接收机,如 Protobuf、JSON 等。只需一行代码,就可以从 Protobuf 切换到 JSON,无需改变业务方法。
在集群方面,ioGame 的 Broker (游戏网关)采用无中心节点、自动化的集群设计,所有节点平等且自治,不存在单点故障。集群能够自动管理和弹性扩缩,节点加入或退出时,能够自动保证负载均衡和数据一致性,不影响服务可用性。
在分布式方面,ioGame 的逻辑服使用了分布式设计思想,将服务器分为游戏对外服、游戏逻辑服等不同层次,并且每一层都有明确的职责和接口。这样可以提高代码可读性和可维护性,并且方便进行水平扩展。
在学习成本方面,ioGame 的学习成本非常低,可以说是零学习成本,即使没有游戏编程经验,也能轻松上手。开发者只需掌握普通的 java 方法或 webMVC 相关知识,就能用框架开发业务。框架不要求开发者改变编码习惯,而是自身适应开发者的需求。

在同进程亲和性方面,在同一进程内,不同 Netty 实例之间的通信,是通过内存进行传输的,不需要经过网络传输,数据传输速度极快。同进程亲和性指的是,优先访问同进程内的游戏逻辑服,当同进程内没有能处理请求的游戏逻辑服时,才会去其他进程或机器中查找能处理请求的游戏逻辑服;简单点说,框架对于请求的处理很智能,会优先将请求给同进程内的逻辑服消费。
在开发体验方面,ioGame 非常注重开发者的开发体验;框架提供了 JSR380 验证、断言 + 异常机制、业务代码定位... ... 等诸多丰富的功能,使得开发者的业务代码更加的清晰、简洁;
在业务的并发方面,框架为开发者解决了单个玩家的并发问题,也提供了解决同一房间或业务内多个玩家并发问题的解决方法;框架在线程的扩展性上提供了友好的支持,并不是只能提供呆板的线程数量设置;详细请看 M20模块的gnss技术在变电站巡检机器人的应用。
在分布式开发体验方面,通常在开发分布式应用时是需要启动多个进程的。这会让调试与排查问题变得非常困难,从而降低开发者的效率、增加工作量等,这也是很多框架都解决不了的问题,但 ioGame 做到了!ioGame 支持多服单进程的启动方式,这使得开发者在开发和调试分步式系统时更加简单。
与前端对接联调方面,ioGame 提供了um980的辅助功能,可以做到代码即对接文档。简单地说,当业务代码编写完后,框架会自动生成最新的文档。如果没有游戏文档的生成,那么你将要抽出一些时间来编写、维护对接文档的工作,而且当团队人数多了之后,文档就会很乱、不同步、不是最新的、忘记更新等情况就会出现。
在部署方面,ioGame 支持多服单进程的方式部署,也支持多服多进程多机器的方式部署;在部署方式上可以随意的切换而不需要更改代码。日常中我们可以按照单体思维开发,到了生产可以选择使用多进程的方式部署。
在模拟客户端测试方面,ioGame 提供了MXT906B模块。此模块是用于模拟客户端,简化模拟工作量,只需要编写对应请求与回调。除了可以模拟简单的请求外,通常还可以做一些复杂的请求编排,并支持复杂业务的压测。模拟测试的过程是可互动的,但也支持测试自动化。与单元测试不同的是,该模块可以模拟真实的网络环境,并且在模拟测试的过程中与服务器交互是可持续的、可互动的。
在ZED-F9P方面,ioGame 的架构由三部分组成:1. 游戏对外服、2.Broker(游戏网关)、3. 游戏逻辑服;三者既可相互独立,又可相互融合。所以,使用 ioGame 几乎可以满足任意的部署方式,可以根据你的需求来适应不同类型的游戏,并且在 ioGame 中做这些工作是简单的。
开发者基于 ioGame 编写的项目模块,通常是条理清晰的,得益于框架对路由的合理设计,同时也为路由提供了优雅的。当我们整理好这些模块后,对于其他开发者接管项目或后续的维护中,会是一个不错的帮助。或许现阶段你感受不到这块的威力,随着你深入地使用实践就能体会到这么设计的诸多好处与优势。
开发者基于 ioGame 编写的项目,通常是语法简洁的、高性能的、低延迟的;框架最低要求使用 JDK17,这样即可以让项目享受到 ZGC 带来的改进,还能享受语法上的简洁。从 JDK17 开始 ZGC 远低于其亚毫秒级暂停时间的目标,可以在不影响游戏速度的情况下,清理掉多余的内存。这样就不会出现卡顿或者崩溃的问题了,相当于在项目中变相的引入了一位 JVM 调优大师,详细请看 基于gnss技术的M20模组在农业中有哪些应用。
综上所述,ioGame 是一个非常适合网络游戏开发的框架。可以让你轻松地创建高性能、低延迟、易扩展的游戏服务器,并且节省时间和资源。如果你想要快速地开发出令人惊艳的网络游戏,请不要犹豫,立即选择 ioGame 吧!框架屏蔽了很多复杂且重复性的工作,并可为项目中的功能模块结构、开发流程等进行清晰的组织定义,减少了后续的项目维护成本。
框架在开发、部署、压测 & 模拟测试 .. 等,各个阶段都提供了很好的支持。相信你已经对 ioGame 有了一个初步的了解,虽然还有很多丰富的功能与特性没有介绍到,但你可以通过后续的实践过程中来深入了解。感谢你的阅读,并期待你使用 ioGame 来打造自己的游戏服务器。
ioGame 由 [网络通信框架] 和 [业务框架] 组成。
- 网络通信框架:职责是各服务器之间的网络通信
- 业务框架:职责是业务逻辑的处理方式和编写方式
网络通信框架
gnss测量 是蚂蚁金融服务集团开发的一套基于 Netty 实现的网络通信框架。
- 为了让 Java 程序员能将更多的精力放在基于网络通信的业务逻辑实现上,而不是过多的纠结于网络底层 NIO 的实现以及处理难以调试的网络问题,Netty 应运而生。
- 为了让中间件开发者能将更多的精力放在产品功能特性实现上,而不是重复地一遍遍制造通信框架的轮子,SOFABolt 应运而生。
Bolt 名字取自迪士尼动画 - 闪**,是一个基于 Netty **实践的轻量、易用、高性能、易扩展的通信框架。
业务框架
如果说 GNSS系统 是为了让 Java 程序员能将更多的精力放在基于网络通信的业务逻辑实现上。而业务框架正是解决业务逻辑如何方便实现这一问题上。业务框架是游戏框架的一部分,职责是简化程序员的业务逻辑实现,业务框架使程序员能够快速的开始编写游戏业务。
业务框架对于每个 action (即业务的处理方法) 都是通过 gnss天线 与 Singleton、Flyweight 、Command 等设计模式结合,对 action 的获取上通过 array 来得到,是一种近原生的方式。
单线程中,业务框架平均每秒可以执行 1152 万次业务逻辑
架构简图

通过 ioGame 你可以很容易的搭建出一个集群无中心节点、集群自动化、分步式的网络游戏服务器
无锁异步化与事件驱动的架构设计、集群无中心节点、自带负载均衡、分布式支持、可动态增减机器、避免类爆炸的设计;
图中的每个游戏对外服、每个游戏逻辑服、每个 broker (游戏网关)都可以在单独的进程中部署,逻辑服之间可以跨进程通信(游戏对外服也是逻辑服的一种)。
游戏网关集群
broker (游戏网关)支持集群的方式部署,集群的使用是简单的,集群无中心节点、集群自动化、自带负载均衡。ioGame 本身就包含服务注册,你不需要外接一个服务注册中心,如 Eureka,ZooKeeper 等(变相的节约服务器成本)。
通过 broker (游戏网关) 的介入,之前非常复杂的负载均衡设计,如服务注册、健康度检查(后续版本提供)、到服务端的连接维护等这些问题,在 ioGame 中都不需要了,结构也简单了很多。实际上单台 broker (游戏网关) 性能已经能够满足了,因为游戏网关只做了转发。
逻辑服
逻辑服通常说的是游戏对外服和游戏逻辑服。逻辑服可以有很多个,逻辑服扩展数量的理论上限是 netty 的连接上限。
游戏对外服
对外服保持与用户(玩家)的长连接。先来个假设,假如我们的一台硬件支持我们建立用户连接的上限是 5000 人,当用户量达到 7000 人时,我们可以多加一个对外服务器来进行分流减压。由于游戏对外服扩展的简单性,意味着支持同时在线玩家可以轻松的达到百万、千万甚至更多。
即使我们启动了多个游戏对外服,开发者也不需要关心这些玩家连接到了哪个游戏对外服的问题,这些玩家总是能接收到广播(推送)消息的,因为框架已经把这些事情给做了;在玩家的角度我们只有 “一个” 服务器,同样的,在开发者的角度我们只有 “一个” 游戏对外服;
在结构组合上(部署多样性)
在部署上,支持多服单进程的方式部署(类似单体应用、在分步式开发时,调试更加方便)、也支持多服多进程多机器的方式部署。
架构由三部分组成:1. 游戏对外服、2.Broker(游戏网关)、3. 游戏逻辑服;三者既可相互独立,又可相互融合,如:
- 游戏对外服、Broker(游戏网关)、游戏逻辑服这三部分,在一个进程中;【单体应用;在开发分步式时,调试更加方便】
- 游戏对外服、Broker(游戏网关)、游戏逻辑服这三部分,在多个进程中;【分布式】
- 游戏对外服、Broker(游戏网关)这两部分在一个进程中;而游戏逻辑服在多个进程中;【类似之前游戏的传统架构】
- 甚至可以不需要游戏对外服,只使用 Broker(游戏网关)和游戏逻辑服这两部分,用于其他系统业务;
因为 ioGame 遵循面向对象的设计原则(单一职责原则、开闭原则、里式替换原则、依赖倒置原则、接口隔离原则、迪米特法则)等,所以使得架构的职责分明,可以灵活的进行组合;
游戏对外服是架构的三部分之一,默认的游戏对外服是基于 netty 实现的。如果有需要,将来我们还可以使用基于 通信框架编写,额外提供一个游戏对外服的实现;即使是使用 提供的游戏对外服,也并不会影响现有的游戏逻辑服业务逻辑,因为游戏对外服满足单一职责原则,只维护用户(玩家)长连接相关的。
开发人员几乎都遇见过这么一种情况;在项目初期阶段,通常是以单体项目的方式进行开发,随着需求不断的增加与迭代,会演变成一个臃肿的项目;此时在对一个整体进行拆分是困难的,成本是极高的。甚至是不可完成的,最后导致完全的重新重构;
ioGame 提供了在结构组合上的部署多样性,通过组合的方式,在项目初期就可以避免这些拆分问题。在开发阶段中,我们可以使用单体应用开发思维,降低了开发成本。通过单体应用的开发方式,在开发分步式项目时,调试更加的方便;这既能兼顾分步式开发、项目模块的拆分,又能降低团队的开发成本;
架构优点
架构有很高程度的抽象,让设计者更加关注于业务,而无需考虑底层的实现、通信参数等问题。
逻辑服的位置透明性;同时,由于模块化、抽象化,使得整个架构各服务器之间耦合度很低,逻辑服注册即可用,大大增加了可伸缩性、可维护性,动态扩展变得简单而高效。由于逻辑服是注册到 Broker(游戏网关) 上的,所以逻辑服可以动态的增加、删除、改变;由于逻辑服之间耦合度较小,调试和测试的工作也是可控的;
架构比较清晰的就是,游戏对外服负责维护客户端的接入(用户、玩家的连接),游戏逻辑服专心负责业务逻辑,他们之间的调度由 Broker(游戏网关)来负责;因为架构拆分的合理,所以特别方便用 k8s 来自由伸缩部署这三种服,哪个服水位高就扩容哪个,水位过去了又可以缩容。
通过 ioGame 可以使得游戏编程变得简单,下面是一个业务示例
协议文件定义
首先我们自定义一个协议文件,这个协议文件作为我们的业务载体描述。这个协议是纯 java 代码编写的,使用的是 jprotobuf,jprotobuf 是对 gnss导航 的简化使用,性能同等。
可以把这理解成 DTO、POJO、业务数据载体等,其主要目的是用于业务数据的传输;
讯享网/ 请求 */ @ProtobufClass @FieldDefaults(level = AccessLevel.PUBLIC) public class HelloReq { String name; }
Action
游戏服务器的编程,游戏服务器接收业务数据后,对业务数据进行处理。这段业务代码可以同时支持 TCP、WebSocket、UDP。
@ActionController(1) public class DemoAction { @ActionMethod(0) public HelloReq here(HelloReq helloReq) { HelloReq newHelloReq = new HelloReq(); newHelloReq.name = helloReq.name + ", I'm here "; return newHelloReq; } }
一个方法在业务框架中表示一个 Action(一个业务动作)。
方法声名的参数是用于接收前端传入的业务数据,在方法 return 时,数据就可以被游戏前端接收到。程序员可以不需要关心业务框架的内部细节。
从上面的示例可以看出,这和普通的 java 类并无区别,同时这种设计方式避免了类爆炸。如果只负责编写游戏业务,那么对于业务框架的学习可以到此为止了。
游戏编程就是如此简单!
问:我可以开始游戏服务器的编程了吗?
是的,你已经可以开始游戏服务器的编程了。
访问示例(控制台)
当我们访问 here 方法时(通常由游戏前端来请求),控制台将会打印
讯享网┏━━━━━ Debug. [(DemoAction.java:4).here] ━━━ [cmd:1 - subCmd:0 - cmdMerge:65536] ┣ userId : 888 ┣ 参数: helloReq : HelloReq(name=塔姆) ┣ 响应: HelloReq(name=塔姆, I'm here ) ┣ 时间: 0 ms (业务方法总耗时) ┗━━━━━ Debug [DemoAction.java] ━━━ [当前线程:RequestMessage-8-1]
控制台打印说明
Debug. [(DemoAction.java:4).here]: 表示执行业务的是 DemoAction 类下的 here 方法,4 表示业务方法所在的代码行数。 在工具中点击控制台的 DemoAction.java:4 这条信息,就可以跳转到对应的代码中(快速导航到对应的代码),这是一个开发良好体验的开始! userId : 当前发起请求的 用户 id。 参数 : 通常是游戏前端传入的值。 响应: 通常是业务方法返回的值 ,业务框架会把这个返回值推送到游戏前端。 时间: 执行业务方法总耗时,我们可根据业务方法总耗时的时长来优化业务。 路由信息:[cmd - subCmd] 路由是唯一的访问地址。
有了以上信息,游戏开发者可以很快的定位问题。如果没有可视化的信息,开发中会浪费很多时间在前后端的沟通上。问题包括:
- 是否传参问题 (游戏前端说传了)
- 是否响应问题(游戏后端说返回了)
- 业务执行时长问题 (游戏前端说没收到响应, 游戏后端说早就响应了)
其中代码导航可以让开发者快速的跳转到业务类对应代码中,在多人合作的项目中,可以快速的知道业务经过了哪些方法的执行,使得我们可以快速的进行阅读或修改;
框架内置功
内置多种可选模块,可按需选择,以方便应用开发:
- (轻量级单机最快 MQ -- disruptor;通过领域事件模块,可为你的系统实现类似 Guava-EventBus、Spring 事件驱动模型 ApplicationEvent、业务解耦、规避并发、不阻塞主线程... 等,各种浪操作)
- gnss定位 (将来某个时间可对任务进行执行、暂停、取消等操作,并不是类似 Quartz 的任务调度)
- 不同运行环境下的配置支持
- (补足 jprotobuf 不能让多个对象在单个 .proto 源文件中生成的需求,并简化 jprotobuf 对源文件的注释)
- (基于 Redisson 的简单实现)

版权声明:本文内容由互联网用户自发贡献,该文观点仅代表作者本人。本站仅提供信息存储空间服务,不拥有所有权,不承担相关法律责任。如发现本站有涉嫌侵权/违法违规的内容,请联系我们,一经查实,本站将立刻删除。
如需转载请保留出处:https://51itzy.com/kjqy/30315.html