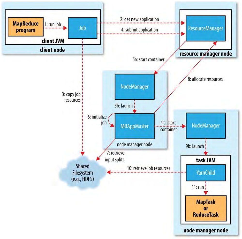
6.1 运行MR作业
工作原理
四大模块:
- 客户端,提交MR作业。
- jobtracker,协调作业的运行。jobtracker 是一个java应用程序,主类是Jobtracker。
- tasktracker,运行作业划分后的任务。tasktracker是一个java应用程序,主类是Tasktracker。
- 分布式文件系统(一般为HDFS),用来在其他实体间共享作业文件。
6.1.1 提交作业
JobClient的 submitJob()方法所实现的作业提交过程如下。
- 1.向 jobtracker请求一个新的作业ID(通过调用 JobTracker的
getNewJobId()(步骤2)。 - 2.检查作业的输出说明。比如,如果没有指定输出目录或者它已经存在,作业就不会被提交,并有错误返回给 MapReduce程序。
- 3.计算作业的输入划分。如果划分无法计算,比如因为输入路径不存在,作业就不会被提交,并有错误返回给 MapReduce程序。
- 4.将运行作业所需要的资源—包括作业JAR文件、配置文件和计算所得的输入划分—复制到一个以作业ID号命名的目录中 jobtracker的文件系统。作业JAR的副本较多(由 marred. submit. replication属性控制,默认为10),如此一来,在 tasktracker运行作业任务时,集群能为它们提供许多副本进行访问。(步骤3)。
5.告诉 jobtracker作业准备执行(通过调用 JobTracker的 submitjob()方
法)(步骤4)。
6.1.3 任务的分配
- Task Tracker执行一个简单的循环,定期发送心跳( heartbeat)方法调用 Jobtracker心跳方法告诉 jobtracker, tasktracker是否还存活,同时也充当两者之间的消息通道。作为心跳方法调用的一部分, tasktracker会指明它是否已经准备运行新的任务,如果是, jobtracker会为它分配一个任务,并使用心跳方法的返回值与tasktracker进行通信(步骤7)。
- 针对map任务和 reduce任务, tasktracker有固定数量的槽。例如,一个 asktracker可能可以同时运行两个map任务和两个 reduce任务。(准确数量由 tasktracker核的数量和内存大小来决定,详见第9章的“内存”小节)。默认调度器在处理 reduce任务槽之前,会填满空闲的map任务槽,因此,如果至少有一个空闲的map任务槽, jobtracker会为它选择一个map任务;否则选择一个 reduce任务。
- 要选择一个 reduce任务, jobtracker只是简单地从尚未运行的 reduce任务列表中选取下一个来执行,并没有考虑数据的本地化。然而,对于一个map任务,它考虑的是 tasktracker的网络位置和选取一个距离其输入划分文件最近的 tasktracker。在最理想的情况下,任务是data- local(数据本地化)的,与分割文件所在节点运行在相同的节点上。同样,任务也可能是rack- local(机架本地化)的:和分割文件在同个机架,但不在同一节点。一些任务既不是数据本地化的,也不是机架本地化的,从与它们自身运行的不同机架上检索数据。可以通过查看作业的计数器得知每种类型任务的比例(详见第8章的“内置计数器”小节)。
6.1.4任务的执行
- 现在, tasktracker已经被分配了任务,下一步是运行任务。首先,它本地化作业的JAR文件,将它从共享文件系统复制到 tasktracker所在的文件系统。同时,将应用程序所需要的全部文件从分布式缓存复制到到本地磁盘(详见第8章的“分布式缓存”小节)(步骤8)。然后,为任务新建一个本地工作目录,并把JAR文件中的内容解压到这个文件夹下。第三步,新建一个 TaskRunner实例来运行任务。
- TaskRunner启动一个新的ava虚拟机(步骤9)来运行每个任务(步骤10),使得用户定义的map和 reduce函数的任何缺陷都不会影响 tasktracker(比如导致它崩溃或者挂起)。但在不同的任务之间重用JVM还是可能的(详见本章的“任务JVM重用”小节)。
- 子进程通过 umbilical接口与父进程进行通信。它每隔几秒便告知父进程它的进度,直到任务完成。
6.1.5进度的和状态的更新
如果任务报告了进度,便会设置一个标志以表明状态变化将被发送到 tasktracker在另一个线程中,每隔三秒检查此标志一次,如果已设置,则告知 tasktracker当前任务状态。同时, tasktracker每隔五秒发送心跳到 jobtracker(5秒这个间隔是最小值,因为心跳间隔是由集群的大小来决定的:对于一个更大的集群,间隔会更长一些),并且在此调用(指心跳调用)中,所有由tasktracker运行的任务,它们的状态都会被发送至 jobtracker计数器的发送间隔通常大于5秒,因为计数器占的带宽相对较高。
6.2失败
6.2.1任务失败
- 对于流任务,如果流进程以非零退出代码退出运行,则会被标记为 failed(失败)这种行为是由 stram non.zeroexit.s. failure属性(默认值为true)决定的。
- 另一种错误情况是子JVM突然退出可能有JVM错误,由 MapReduce用户代码某些特殊原因而造成JVM退出。在这种情况下, tasktracker会注意到进程已经退出,并将此次尝试标记为 failed(失败)
- 对于任务的挂起,处理方式则有不同。 tasktracker注意到自己已经有一段时间没有收到进度更新,因此进而将任务标记为 failed(失败)。在此之后,子JVM进程将被自动杀死。任务失败的超时间隔通常为10分钟,这可按照每个作业的方式进行设置(或按照每个集群的方式进行设置,具体做法是把 mapred.task. timeout属性设置为一个毫秒为单位的值。
- 将超时间隔设置为0将关闭超时判定因而造成长时间运行的任务永远不会被标记为 failed。在这种情况下,被挂起的任务永远不会释放它的槽,最终降低整个集群的效率。因此,尽量避免采用这种设置,同时确保任务能够定期汇报其进度。(见本章补充知识“MapReduce的进度如何构成”)
- jobtracker被通知一个任务尝试失败时(通过tasktracker的心跳调用实现),它将重新调度该任务的执行。 jobtracker会尝试避免重新调度之前失败过的 tasktracker上的任务。此外,如果一个任务的失败次数超过4次,它将不会再被重试。这个值是可以设置的:尝试运行任务的最多次数,对于map任务,是由 mapredmapmax. attempts属性控制,而对于 reduce任务,则由 mapred. reducemax. attempts属性控制。在默认情况下,如果有任何任务失败次数大于4(或被配置的某个值),整个作业都会失败。
- 对于一些应用程序,我们不希望一旦有任务失败就中止运行整道作业,因为即使任务失败,其结果可能还是可用的。在这种情况下,可以通过 mapredmax,map. failures. percent和 mapred.max reduce. failures. percent属性来设置在不触发任务失败的情况下允许任务失败的最多次数。
- 任务尝试也是可以杀死的,这不同于在它失败时被杀死。任务尝试被杀死可能是由于它是一个推测副本(相关详情可参见本章的“推测式执行”),或因为它所处的 tasktracker失败了,这样一来, jobtracker便将在它上面运行的所有任务尝试标记为 killed被杀死的任务尝试不会被计入任务运行尝试次数(由 mapred.map.max. attempts和mapred.reduce.max.attempts设置),因为这不是由于任务失败而导致的尝试禁止。
- 用户也可以使用网络用户界面或者命令行(输入hadoop job来查看响应的选项)来杀死或取消任务执行尝试。也可以采用前面描述的相同的机制来杀死作业。
6.2.2 tasktracker失败
- tasktracker失败是另一种失败形式。如果某 tasktracker由于崩溃或运行过于缓慢而失败,它将停止向 jobtracker发送心跳(或者很少发送心跳)。 jobtracker会注意到此tasktracker已经停止发送心跳(如果它有10分钟仍没有接收到心跳,这由marred. tasktracker. expiry. Interva1属性来设置,以毫秒为单位),会将它从等待任务调度的 tasktracker池中移除。
- jobtracker会安排此 tasktracker上已经运行并成功完成的map任务返回,如果它们属于未完成的作业的话,因为它们的中间输出都存放在故障 tasktracker的本地文件系统上,这是 reduce任务无法访问的。
任何进行中的任务也都会被重新调度。 - tasktracker还可以被 jobtracker放入黑名单,即使它并没有失败。如果在它上面的
任务的失败次数远远高于集群平均任务失败次数,它就会被放入黑名单。被放入黑名单中的 tasktracker可以通过重启从 jobtracker的黑名单中被移出
6.2.3 jobtracker失败
jobracker失败是在所有失败中最严重的一种。目前, Hadoop没有用于处理jobtracker失败的机制—它是一个单点故障—因此在这种情况工作下,作业注定会失败。然而,这种失败形式发生的概率很小,因为具体某台机器失败的几率很小。未来版本的 Hadoop可能会通过运行多个 jobtracker的方法来解决这个问题,任何时候,都只有其中一个是主 jobtracker使用 ZooKeeper作为 jobtracker的一种协调机制来决定哪一个是主 jobtracker,详见第13章
6.4 shffle和排序
6.4.1 map端
map函数开始产生输出结果时,并不是简单地将它写到磁盘。这个过程更复杂,他利用缓冲的方式写到内存,并处于效率的原因预先进行排序。
![[外链图片转存失败,源站可能有防盗链机制,建议将图片保存下来直接上传(img-B8mSpifC-1607581590396)(C:\Users\18451\AppData\Roaming\Typora\typora-user-images\image-20201126213253304.png)]](https://img-blog.csdnimg.cn/20201210143132828.png?x-oss-process=image/watermark,type_ZmFuZ3poZW5naGVpdGk,shadow_10,text_aHR0cHM6Ly9ibG9nLmNzZG4ubmV0L3FxXzQzMTQ5Mzcz,size_16,color_FFFFFF,t_70)
每个map任务都有一个环形内存缓冲区,任务会把输出写到此。默认情况下,缓冲区的大小为100MB,此值可以通过io.sort.mb属性来修改。当缓冲内容达到指定大小时(io.sort.spi11. percent,默认为0.80,80%),一个后台线程便开始把内容溢写(spi)到磁盘中。在线程工作的同时,map输出继续被写到缓冲区但如果在此期间缓冲区被填满,map会阻塞直到溢写过程结束。
溢写将按轮询方式写到 marred.loca1.dir属性指定的目录,在一个作业相关子目录中。在写到磁盘之前,线程首先根据数据最终被传送到的 reducer,将数据划分成相应的分区。在每个分区中,后台线程按键进行内排序(in- memory sort)。此时如果有一个combiner,它将基于排序后输出运行。
如果已经指定 combiner,并且溢写次数至少为3(min.num.spi11s.for. combine属性的值)时, combiner就在输出文件被写之前执行。前面曾讲过, combiner会针对输入反复运行,但不会影响最终结果。运行 combiner的意义在于使map输出更紧凑,从而只有较少数据被写到本地磁盘然后传给 reducer。
6.4.2 reduce端
现在转到处理过程的 reduce这一端。map输出文件位于运行map任务的tasktracker的本地磁盘(注意,尽管map输出经常写到 map tasktracker的本地磁盘,但 reduce输出并不这样),不过在现在, tasktracker需要它为分区文件运行reduce任务。而且, reduce任务需要为其特定分区文件从集群上若干个map任务的map输出。map任务可以在不同时间完成,因此只要有一个任务结束, reduce任务就开始复制其输出。这就是 reduce任务的复制阶段。 reduce任务有少量复制线程,因此能够并行地取得map输出。默认是5个线程,但这个默认值可以通过设置 mapped. reduce.para11e1, copies属性来改变

注意: reducer如何知道要从哪个 tasktracker取得map输出呢?
6.4.3配置的调整
- map端
![[外链图片转存失败,源站可能有防盗链机制,建议将图片保存下来直接上传(img-vVQKocsW-1607581590397)(C:\Users\18451\AppData\Roaming\Typora\typora-user-images\image-20201127063313222.png)]](https://img-blog.csdnimg.cn/20201210143147504.png?x-oss-process=image/watermark,type_ZmFuZ3poZW5naGVpdGk,shadow_10,text_aHR0cHM6Ly9ibG9nLmNzZG4ubmV0L3FxXzQzMTQ5Mzcz,size_16,color_FFFFFF,t_70)
- reduce端
![[外链图片转存失败,源站可能有防盗链机制,建议将图片保存下来直接上传(img-ONbPZHNg-1607581590399)(C:\Users\18451\AppData\Roaming\Typora\typora-user-images\image-20201127063522434.png)]](https://img-blog.csdnimg.cn/20201210143156172.png?x-oss-process=image/watermark,type_ZmFuZ3poZW5naGVpdGk,shadow_10,text_aHR0cHM6Ly9ibG9nLmNzZG4ubmV0L3FxXzQzMTQ5Mzcz,size_16,color_FFFFFF,t_70)
![[外链图片转存失败,源站可能有防盗链机制,建议将图片保存下来直接上传(img-ygm1bWdc-1607581590401)(C:\Users\18451\AppData\Roaming\Typora\typora-user-images\image-20201127064135553.png)]](https://img-blog.csdnimg.cn/20201210143204755.png?x-oss-process=image/watermark,type_ZmFuZ3poZW5naGVpdGk,shadow_10,text_aHR0cHM6Ly9ibG9nLmNzZG4ubmV0L3FxXzQzMTQ5Mzcz,size_16,color_FFFFFF,t_70)
优化的一般原则是为 shuffle指定尽量多的内存空间。然而,有一个平衡问题,你要确保map和 reduce函数能得到足够的内存来运行。这就是为什么编写map和educe函数时尽量少用内存的原因——它们不应使用不限量的内存(例如,应避免在map中堆积一系列的值)。
为map和 reduce任务运行的JVM指定的内存大小由 marred.chi1a.java.opts
属性来设置。应该让任务节点上这个内存大小尽量大,在第9章的“内存”小节,我们将讨论分配内存中所有需要考虑的约束条件
在map这一端,可以通过避免多次磁盘溢写来获得**性能。如果你能估计map输出大小,就可以合理地设置ip,sort,*属性来减少溢写的次数。具体说来,如果可以,应该增加io.sort.mb的值。 MapReduce计数器将计算在作业运行过程中溢写到磁盘中的记录总数,这对于调优很有帮助。注意,计数包括map和 reduce
两端的溢写。
在 reduce这一端,当中间值能够全部存放在内存中时,就能获得**性能。默认情况下,这是不可能发生的,因为一般情况下所有内存都预留给 reduce函数。但是如果 reduce函数的内存需求很小,那么将 marred. I nmem. merge. threshold设置为0,将 marred.job, reduce. Input. buffer. percent设置为1.0(或者一个更低的值,详见表6-2)会带来性能的提升。
更常见的情况是, Hadoop使用默认为4KB的缓冲区,这是很低的,因此应该在集群中增加这个值(通过设置io.file. buffer,size,详见第9章的“其他Hadoop属性"小节)。
!Map端的Shuffle
1.MapTask在拿到切片之后,默认会对数据进行按行读取,每读取一行默认调用一次map方法来进行处理
2.每一个MapTask默认自带一个缓冲区,map方法执行的结果会临时的写到缓冲区中
3.缓冲区是维系在内存中,默认是100M
4.当缓冲区达到一定条件的时候,就会将缓冲区中的数据写到磁盘上,这个过程称之为溢写(spill)
5.溢写之后,map方法产生的结果会继续写到缓冲区中
6.多次溢写之后,会产生多个溢写文件,MapTask处理完数据之后,会将所有的溢写文件合并成一个文件,
这个过程称之为合 并(merge),merge过程不会减少数据量。在merge过程中,如果缓冲区中依然有数据,
则将缓冲区中的数据一起合并到最后的结果文件中(final out)
7.如果没有产生溢写,则最后会把缓冲区中的数据直接写出到最后的结果文件中
8.数据写到缓冲区中的时候,数据会在缓冲区中进行分区(partition)、排序(sort)。如果在这个过程中指定了Combiner,
那么数据在缓冲区中还会进行combine操作 - 这也就意味着数据在缓冲区中是分区且有序的 - 也同样意味着单个溢写
文件中的数据也是有序且分区的 - 如果整体来看,所有的溢写文件应该是局部分区并且局部有序的 - 数据在缓冲区中
排序采用的是快速排序
9.在merge过程中,会对文件再次进行分区并且排序,所以最后的结果文件中是分区且有序的 - merge过程中的排序
采用的是归并排序
10.如果指定了Combiner,如果溢写文件的个数>=3个,那么merge的时候会再进行一次combine过程
11.注意问题:
(1)缓冲区本质上是一个字节数组
(2)阈值默认是0.8,即当缓冲区的使用量达到80%的时候,这个时候就会进行溢写
(3)缓冲区中的数据大小不代表溢写文件的大小,即溢写文件的大小不一定是80mb,因为需要序列化
(4)输入的数据量也不决定溢写次数
(5)缓冲区是环形缓冲区,好处在于可以重复利用这个缓冲区而不用重复寻址
!Reduce端的Shuffle
1.ReduceTask会启动fetch线程去Map端抓取数据
2.在抓取数据的时候,会只抓取当前ReduceTask所对应的分区的数据
3.抓取完数据之后,会对数据进行merge,将所有的数据合并到一个文件中,
并且在合并过程中会进行排序 - 采用的排序机制依然是归并排序
4.将相同的键所对应的值放在同一组中,产生一个针对值的迭代器,这个过程称之为分组(Group)
5.分组完成之后,每一个键调用一次reduce方法利用reduce方法来进行处理,最后将处理结果写到HDFS上
6.注意问题:
(1)fetch线程数量默认为5个
(2)merge因子默认为10,表示每10个文件合并成1个文件,然后再次merge,最终合并为一个文件
(3)ReduceTask的阈值默认为0.05,即5%的MapTask结束之后,ReduceTask就会启动开始抓取数据
!Shuffle的调优
1.调大缓冲区,一般情况下会将缓冲区大小设置为250M~400M之间,以减少溢写次数
2.可以增大缓冲区的阈值
3.增加Combine过程
4.在网络资源紧张的情况下,可以考虑将数据进行压缩
5.增多fetch线程的数量,一般的做法是让此线程数接近或等于map task 数量。达到并行抓取的目的。
6.增大merge因子
7.减小ReduceTask的阈值
6.5 任务的执行
6.5.1推测式执行
任务可能有与多种原因而执行缓慢,包括硬件老化或者软件配置错误。hadoop不会尝试诊断或者修复执行缓慢的任务。相反,在一个任务运行比预期慢的时候,他会进行检测,启动另一个相同的任务作为备份。这就是所谓的任务的推测式执行。
当然,推测式执行只有在一个作业中所有任务都启动后才启动。并且推测式执行任务只针对已经运行一段时间(至少一分钟)且比作业中其他任务的平均进度慢的任务。源本和推测式副本中有一个任务成功后,其他都会被终止。
推测式执行是一种优化措施,他并不能是作业的运行更加可靠。例如,运行缓慢是由于BUG造成的,推测执行多少次也是徒劳。
![[外链图片转存失败,源站可能有防盗链机制,建议将图片保存下来直接上传(img-COrL1RYA-1607581590403)(C:\Users\18451\AppData\Roaming\Typora\typora-user-images\image-20201127085150750.png)]](https://img-blog.csdnimg.cn/202012101432193.png?x-oss-process=image/watermark,type_ZmFuZ3poZW5naGVpdGk,shadow_10,text_aHR0cHM6Ly9ibG9nLmNzZG4ubmV0L3FxXzQzMTQ5Mzcz,size_16,color_FFFFFF,t_70)
推测式执行目的是减少作业执行时间,但是这是以集群效率为代价的。在一个繁忙的集群中,推测式执行会减少整体的吞吐量,因为冗余的任务在执行时会减慢作业的执行时间。
6.5.2任务JVM重用
为每个任务启动一个新的JVM将消耗大概1秒,对于运行1min的作业而言,这是微不足道的。但是对于有些执行时间非常短的任务来说,这个开销就较大。所以对后续任务重用JVM,可以获得性能的提升。
多个任务在一个JVM中是按顺序运行的。tasktracker可以同时运行多个任务,但都运行在独立的JVM中。
控制任务JVM重用的属性是mapred.job.reuse.jvm.num.tasks。他定义指定作业每个JVM运行的task任务的最大数量。来自不同的任务总是运行在不同的JVM上。蜀国属性为-1,则同一作业共享一个JVM的任务数量不限。JobConf中的setNumTaskToExecutePerJVM()方法也可以用于设置这个属性。
![[外链图片转存失败,源站可能有防盗链机制,建议将图片保存下来直接上传(img-GAtUE4Ea-1607581590404)(C:\Users\18451\AppData\Roaming\Typora\typora-user-images\image-20201127085951811.png)]](https://img-blog.csdnimg.cn/20201210143226602.png?x-oss-process=image/watermark,type_ZmFuZ3poZW5naGVpdGk,shadow_10,text_aHR0cHM6Ly9ibG9nLmNzZG4ubmV0L3FxXzQzMTQ5Mzcz,size_16,color_FFFFFF,t_70)
6.5.3 跳过坏记录
由于数据而导致任务抛出一个异常,那么重新运行任务将无济于事,他每次都会因为相同的原因而失败。
如果错误出现于mapper和reducer,我们可以检测出错误记录并忽略,或抛出异常来取消该作业。但是如果bug出现在第三方的库,我们在mapper和reducer无法修改。所以就可以采用hadoop的skipping模式(忽略模式)来自动跳过错误记录。该模式启动后,任务将正在处理的记录报告给tasktracker。任务失败事,tasktracker将会重新运行该任务,跳过刚刚那个失败的记录。
执行步骤如下:
1、任务失败
2、任务失败
3、开启skipping模式。任务失败但是错误记录仍然储存在tasktracker中。
4、skipping模式仍在启用。任务忽略上一次失败的错误记录继续运行。
- 该模式只能检测出一个错误记录。
- 可以设置任务尝试最大值。(mapred.map.max.attemps和mapred.reduce.max.attemps)。
- 错误录保存在_logs/skip目录下。
![[外链图片转存失败,源站可能有防盗链机制,建议将图片保存下来直接上传(img-0SPhNeII-1607581590391)(C:\Users\18451\AppData\Roaming\Typora\typora-user-images\image-20201125215128534.png)]](https://img-blog.csdnimg.cn/20201210143110668.png?x-oss-process=image/watermark,type_ZmFuZ3poZW5naGVpdGk,shadow_10,text_aHR0cHM6Ly9ibG9nLmNzZG4ubmV0L3FxXzQzMTQ5Mzcz,size_16,color_FFFFFF,t_70)
版权声明:本文内容由互联网用户自发贡献,该文观点仅代表作者本人。本站仅提供信息存储空间服务,不拥有所有权,不承担相关法律责任。如发现本站有涉嫌侵权/违法违规的内容,请联系我们,一经查实,本站将立刻删除。
如需转载请保留出处:https://51itzy.com/kjqy/28818.html