请勿用来非法行为!
在项目开发过程中,估计也有人和我遇到过同样的经历:运行环境出现了重大Bug亟需解决、或者由于电脑挂了、旧代码覆盖新代码,而在这种情况下,我们不能直接在当前的代码中修改这个Bug然后发布,这会导致更严重的问题,因为相当于版本回退了。还有电脑挂了代码整个都没有,这种情况下 我们只能只能利用一些逆向的技巧和工具了 来解析在服务器发布好的dll。那么你只是单纯的修改一个.Net程序集中的某个方法或功能,而且这个程序集还是出自于你自己或你所在团队之手,这实在是一件非常容易的事情,这和激活成功教程别人的程序完全不同,你不会遇到无法激活成功教程的加密算法,也不会遇到让人恶心的加壳混淆。所以我要把用过的工具一个个的列出来总结一下。推荐四大发编译工具 还是按照惯例,开篇先给大家分享一些技术视频干货!
有人说.NET版本更新太快,根本学不过来?这里先给大家分享一个.NET6的零基础入门教程合集。也是我自己新鲜录制,免费给到!
今日全新录制了一套.NET6实战教程。包含.NET6+VS2022+C#10全新体验,MiniApi基本开发,支持IOC依赖注入,部署IIS,部署Linux-CentOS…不一一罗列,直接上视频试看起来!(需要完整内容,可添加个人说明处号码,免费分享)
由于内容过多不便呈现,需要视频教程和配套源码的小伙伴,可添加个人说明处号码 免费分享
也可直接点击下方卡片:点击后可自动复制威芯号,并跳转到威芯。得辛苦大家自行搜索威芯号添加。内容已做打包,添加后直接发送注意查收!
一、VS2022+C#10+.NET6零基础开发
二、A SP.N ET Core从入门到实战
三、解读.NET6,Xamarin/MAUI新技术
四、.NET6微服务架构多节点落地实践
*分割
下面还是正文
1:.Net Reflector 【收费】
一提起.Net逆向,其实很多人第一反应都是Reflector这款神器,这一方面是由于Reflector良好的用户体验和强大的插件功能,另一方面要归功于Reflector堪称完美的智能反编译能力,使用它不仅能看到反编译后的IL源码甚至能直接反编译出C#源码,而且和编写时的代码几无二致,如果需要还可以直接另存为工程文件用Visual Studio打开,不过现在已经收费了,所以老司机都选择激活成功教程版,有钱人选择正版。 激活成功教程地址就不在这里放出,大家自行搜索.
使用方法:可以直接把dll、exe拖放到左侧,或者文件选择选择
官方网址:
2:ILSpy/dnSpy 【免费】
ILSpy是唯一免费且开源的.NET反编译器,它基于MIT许可证发布。ILSpy的代码生成和语法高亮功能做的非常好。对于反编译的程序集,它既可以将其保存在一个文件中,也可以为所有文件创建一个项目。ILSpy是一个独立的工具,没有Visual Studio集成。,ILSpy 是为了完全替代收费的Reflector而生,它是由 iCSharpCode 团队出品,这个团队开发了著名的 SharpDevelop 。ILSpy 完全开源,ILSpy的使用和上面的Reflector完全类似,可以直接把dll、exe拖放到左侧,或者文件选择选择。
官方网址:
ILSPY还有一款同门师弟,感觉比ILSPY还强大
dnSpy is a .NET assembly editor, decompiler, and debugger forked from ILSpy
Assembly editor
* Decompiler

* Debugger
* Tabs and tab groups
* Themes (blue, dark, light and high contrast)
If you want to help, fork the project and send pull requests.
Latest release:
Latest build:
3:JetBrains dotPeek【免费】
JetBrains是捷克的一家软件开发公司,出品了大量著名的开发工具,包括:IntelliJ IDEA、PHPStorm、ReSharper、TeamCity、YouTrack等等,每一款产品都如雷贯耳。dotPeek 是 JetBrains 开发的一款.Net反编译工具,是.Net工具套件中的一个相比于前面几款工具来说,dotPeek算比较小众的一款,它生成的代码质量很高,它还会尝试到源代码服务器上抓取代码。DotPeek的导航功能和快捷键非常便捷。它还能精确查找符号的使用,同时支持插件。DotPeek不能与Visual Studio集成。个人感觉它最大的特色就是Visual Studio风格,这对于那些长期在Visual Studio下进行开发的人来说应该更亲切一点。
官方网址:
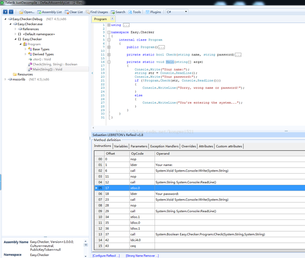
4:Telerik JustDecompile 【需要输入信息安装】不喜欢这个就卸载了
Telerik JustDecompile是一个免费的.NET反编译器,但是有商业化支持。它生成的代码质量也很高。它可以为反编译程序集得到的代码创建一个项目。JustDecompile提供了健壮的查找功能,能够支持全文查找和符号使用查找。它还有一个插件系统,目前在Telerik的网站上有两个可用的扩展。JustDecompile不能与Visual Studio集成。
官方网址:
总结:
使用舒服些如下:
dnSPY>ILSPY>Net Reflector>doPeek
下面是一个dll里面的方法反编译后的对比:
原文链接:
今日全新录制了一套.NET6实战教程。包含.NET6+VS2022+C#10全新体验,MiniApi基本开发,支持IOC依赖注入,部署IIS,部署Linux-CentOS…不一一罗列,直接上视频试看起来!(需要完整内容,可添加个人说明处号码,免费分享)
由于内容过多不便呈现,需要视频教程和配套源码的小伙伴,可添加个人说明处号码 免费分享
也可直接点击下方卡片:点击后可自动复制威芯号,并跳转到威芯。得辛苦大家自行搜索威芯号添加。内容已做打包,添加后直接发送注意查收!
一、VS2022+C#10+.NET6零基础开发
二、A SP.N ET Core从入门到实战
三、解读.NET6,Xamarin/MAUI新技术
四、.NET6微服务架构多节点落地实践
版权声明:本文内容由互联网用户自发贡献,该文观点仅代表作者本人。本站仅提供信息存储空间服务,不拥有所有权,不承担相关法律责任。如发现本站有涉嫌侵权/违法违规的内容,请联系我们,一经查实,本站将立刻删除。
如需转载请保留出处:https://51itzy.com/kjqy/160139.html